Definition Type: Element
Name: TwoNumberAddressRange
Namespace: http://niem.gov/niem/external/urisa-street-address/draft-0.2.0/dhs-gmo/1.0.0
Type: addr:TwoNumberAddressRange_type
Containing Schema: StreetAddressDataStandard.xsd
Abstract
Collapse XSD Schema Diagram:
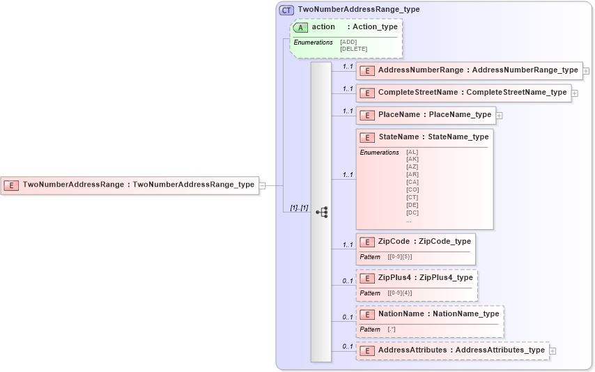
Drilldown into AddressAttributes in schema streetaddressdatastandard_xsd Drilldown into NationName in schema streetaddressdatastandard_xsd Drilldown into ZipPlus4 in schema streetaddressdatastandard_xsd Drilldown into ZipCode in schema streetaddressdatastandard_xsd Drilldown into StateName in schema streetaddressdatastandard_xsd Drilldown into PlaceName in schema streetaddressdatastandard_xsd Drilldown into CompleteStreetName in schema streetaddressdatastandard_xsd Drilldown into AddressNumberRange in schema streetaddressdatastandard_xsd Drilldown into action in schema streetaddressdatastandard_xsd Drilldown into TwoNumberAddressRange_type in schema streetaddressdatastandard_xsdXSD Diagram of TwoNumberAddressRange in schema streetaddressdatastandard_xsd (National Information Exchange Model (NEIM))
Collapse XSD Schema Code:
<xsd:element name="TwoNumberAddressRange" type="addr:TwoNumberAddressRange_type" />
Collapse Child Elements:
Name Type Min Occurs Max Occurs
AddressNumberRange addr:AddressNumberRange 1 1
CompleteStreetName addr:CompleteStreetName 1 1
PlaceName addr:PlaceName 1 1
StateName addr:StateName 1 1
ZipCode addr:ZipCode 1 1
ZipPlus4 addr:ZipPlus4 0 1
NationName addr:NationName 0 1
AddressAttributes addr:AddressAttributes 0 1
Collapse Child Attributes:
Name Type Default Value Use
action addr:action Optional
Collapse Derivation Tree: