Definition Type: Element
Name: USPSGeneralDeliveryAddress
Namespace: http://niem.gov/niem/external/urisa-street-address/draft-0.2.0/dhs-gmo/1.0.0
Type: addr:USPSGeneralDeliveryAddress_type
Containing Schema: StreetAddressDataStandard.xsd
Abstract
Collapse XSD Schema Diagram:
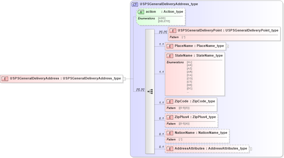
Drilldown into AddressAttributes in schema streetaddressdatastandard_xsd Drilldown into NationName in schema streetaddressdatastandard_xsd Drilldown into ZipPlus4 in schema streetaddressdatastandard_xsd Drilldown into ZipCode in schema streetaddressdatastandard_xsd Drilldown into StateName in schema streetaddressdatastandard_xsd Drilldown into PlaceName in schema streetaddressdatastandard_xsd Drilldown into USPSGeneralDeliveryPoint in schema streetaddressdatastandard_xsd Drilldown into action in schema streetaddressdatastandard_xsd Drilldown into USPSGeneralDeliveryAddress_type in schema streetaddressdatastandard_xsdXSD Diagram of USPSGeneralDeliveryAddress in schema streetaddressdatastandard_xsd (National Information Exchange Model (NEIM))
Collapse XSD Schema Code:
<xsd:element name="USPSGeneralDeliveryAddress" type="addr:USPSGeneralDeliveryAddress_type" />
Collapse Child Elements:
Name Type Min Occurs Max Occurs
USPSGeneralDeliveryPoint addr:USPSGeneralDeliveryPoint (1) (1)
PlaceName addr:PlaceName 1 1
StateName addr:StateName 1 1
ZipCode addr:ZipCode 1 1
ZipPlus4 addr:ZipPlus4 0 1
NationName addr:NationName 0 1
AddressAttributes addr:AddressAttributes 0 1
Collapse Child Attributes:
Name Type Default Value Use
action addr:action Optional
Collapse Derivation Tree: