Definition Type: Element
Name: USPSPostalDeliveryBox
Namespace: http://niem.gov/niem/external/urisa-street-address/draft-0.2.0/dhs-gmo/1.0.0
Type: addr:USPSPostalDeliveryBox_type
Containing Schema: StreetAddressDataStandard.xsd
Abstract
Collapse XSD Schema Diagram:
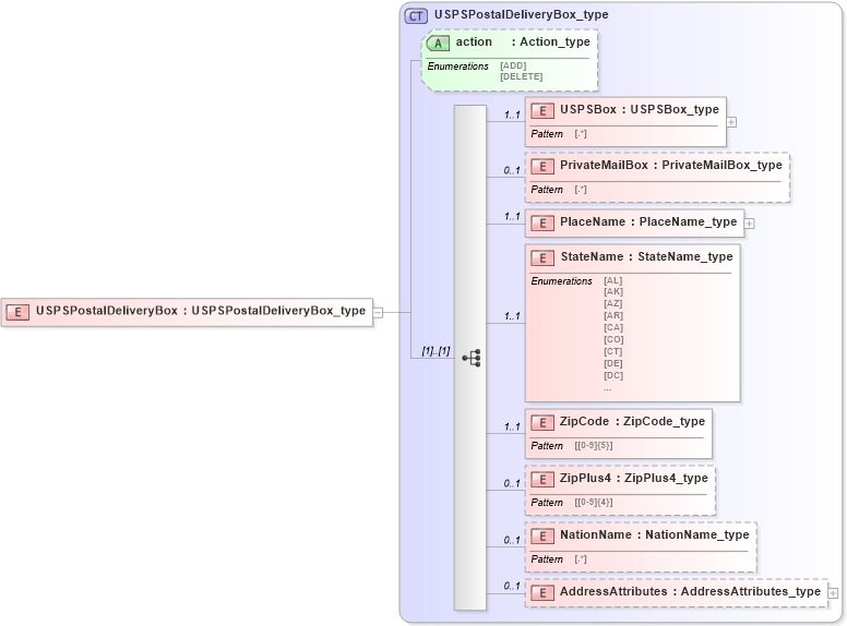
Drilldown into AddressAttributes in schema streetaddressdatastandard_xsd Drilldown into NationName in schema streetaddressdatastandard_xsd Drilldown into ZipPlus4 in schema streetaddressdatastandard_xsd Drilldown into ZipCode in schema streetaddressdatastandard_xsd Drilldown into StateName in schema streetaddressdatastandard_xsd Drilldown into PlaceName in schema streetaddressdatastandard_xsd Drilldown into PrivateMailBox in schema streetaddressdatastandard_xsd Drilldown into USPSBox in schema streetaddressdatastandard_xsd Drilldown into action in schema streetaddressdatastandard_xsd Drilldown into USPSPostalDeliveryBox_type in schema streetaddressdatastandard_xsdXSD Diagram of USPSPostalDeliveryBox in schema streetaddressdatastandard_xsd (National Information Exchange Model (NEIM))
Collapse XSD Schema Code:
<xsd:element name="USPSPostalDeliveryBox" type="addr:USPSPostalDeliveryBox_type" />
Collapse Child Elements:
Name Type Min Occurs Max Occurs
USPSBox addr:USPSBox 1 1
PrivateMailBox addr:PrivateMailBox 0 1
PlaceName addr:PlaceName 1 1
StateName addr:StateName 1 1
ZipCode addr:ZipCode 1 1
ZipPlus4 addr:ZipPlus4 0 1
NationName addr:NationName 0 1
AddressAttributes addr:AddressAttributes 0 1
Collapse Child Attributes:
Name Type Default Value Use
action addr:action Optional
Collapse Derivation Tree: