Definition Type: ComplexType
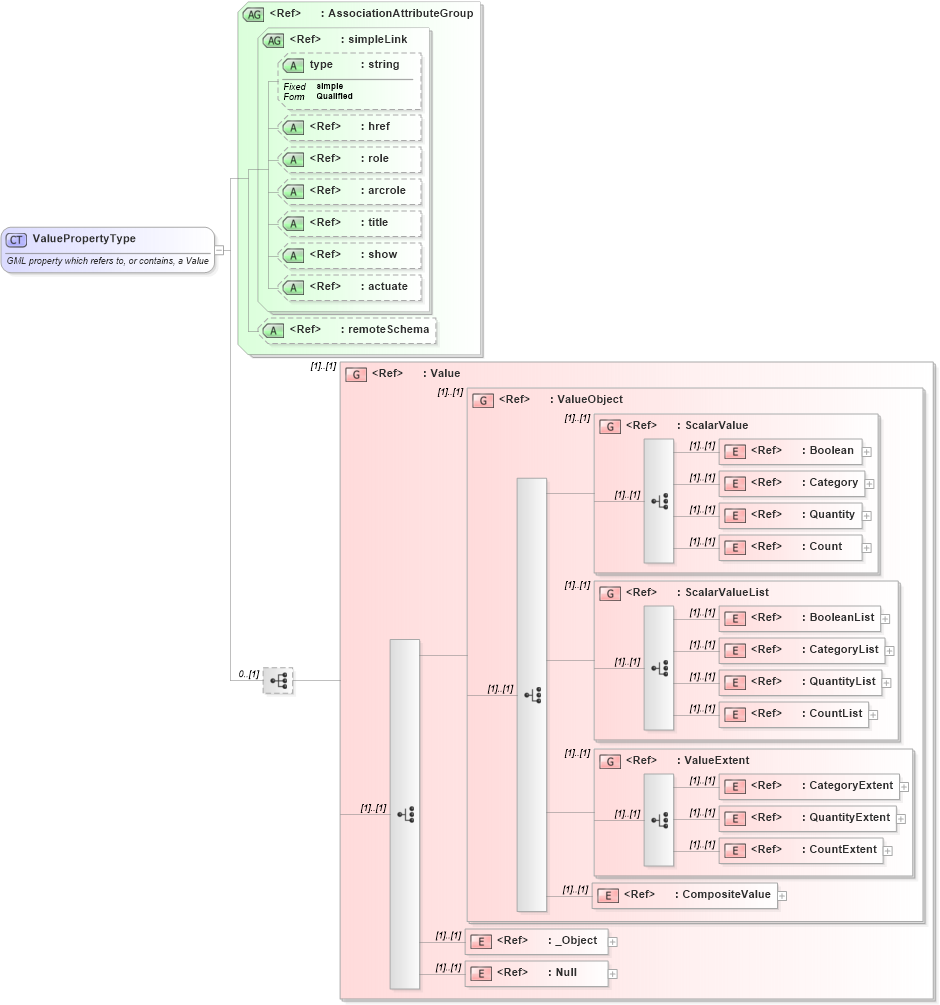
Name: ValuePropertyType
Namespace: http://niem.gov/niem/external/ogc-gml/3.1.1/dhs-gmo/1.0.0
Containing Schema: gml.xsd
Abstract
Documentation:
GML property which refers to, or contains, a Value
Collapse XSD Schema Diagram:
Drilldown into Null in schema gml_xsd Drilldown into _Object in schema gml_xsd Drilldown into CompositeValue in schema gml_xsd Drilldown into CountExtent in schema gml_xsd Drilldown into QuantityExtent in schema gml_xsd Drilldown into CategoryExtent in schema gml_xsd Drilldown into ValueExtent in schema gml_xsd Drilldown into CountList in schema gml_xsd Drilldown into QuantityList in schema gml_xsd Drilldown into CategoryList in schema gml_xsd Drilldown into BooleanList in schema gml_xsd Drilldown into ScalarValueList in schema gml_xsd Drilldown into Count in schema gml_xsd Drilldown into Quantity in schema gml_xsd Drilldown into Category in schema gml_xsd Drilldown into Boolean in schema gml_xsd Drilldown into ScalarValue in schema gml_xsd Drilldown into ValueObject in schema gml_xsd Drilldown into Value in schema gml_xsd Drilldown into remoteSchema in schema gml_xsd Drilldown into actuate in schema xlinks_xsd Drilldown into show in schema xlinks_xsd Drilldown into title in schema xlinks_xsd Drilldown into arcrole in schema xlinks_xsd Drilldown into role in schema xlinks_xsd Drilldown into href in schema xlinks_xsd Drilldown into type in schema xlinks_xsd Drilldown into simpleLink in schema xlinks_xsd Drilldown into AssociationAttributeGroup in schema gml_xsdXSD Diagram of ValuePropertyType in schema gml_xsd (National Information Exchange Model (NEIM))
Collapse XSD Schema Code:
<complexType name="ValuePropertyType">
    <annotation>
        <appinfo source="urn:opengis:specification:gml:schema-xsd:valueObjects:3.1.1">valueObjects.xsd</appinfo>
        <documentation>GML property which refers to, or contains, a Value
			</documentation>
    </annotation>
    <sequence minOccurs="0">
        <group ref="gml:Value" />
    </sequence>
    <attributeGroup ref="gml:AssociationAttributeGroup" />
</complexType>
Collapse Child Elements:
Name Type Min Occurs Max Occurs
Boolean gml:Boolean (1) (1)
Category gml:Category (1) (1)
Quantity gml:Quantity (1) (1)
Count gml:Count (1) (1)
BooleanList gml:BooleanList (1) (1)
CategoryList gml:CategoryList (1) (1)
QuantityList gml:QuantityList (1) (1)
CountList gml:CountList (1) (1)
CategoryExtent gml:CategoryExtent (1) (1)
QuantityExtent gml:QuantityExtent (1) (1)
CountExtent gml:CountExtent (1) (1)
CompositeValue gml:CompositeValue (1) (1)
_Object gml:_Object (1) (1)
Null gml:Null (1) (1)
<xs:group> gml:Value (1) (1)
<xs:group> gml:ValueObject (1) (1)
<xs:group> gml:ScalarValue (1) (1)
<xs:group> gml:ScalarValueList (1) (1)
<xs:group> gml:ValueExtent (1) (1)
Collapse Child Attributes:
Name Type Default Value Use
type xlink:type (Optional)
href xlink:href Optional
role xlink:role Optional
arcrole xlink:arcrole Optional
title xlink:title Optional
show xlink:show Optional
actuate xlink:actuate Optional
remoteSchema gml:remoteSchema Optional
Collapse Derivation Tree:
Collapse References:
gml:BooleanPropertyType, gml:CategoryPropertyType, gml:CountPropertyType, gml:QuantityPropertyType, gml:ScalarValuePropertyType, gml:valueComponent, gml:valueProperty