Definition Type: Element
Name: WFS_Capabilities
Namespace: http://niem.gov/niem/external/ogc-wfs/1.1.0/dhs-gmo/1.0.0
Type: wfs:WFS_CapabilitiesType
Containing Schema: wfs.xsd
Abstract
Collapse XSD Schema Diagram:
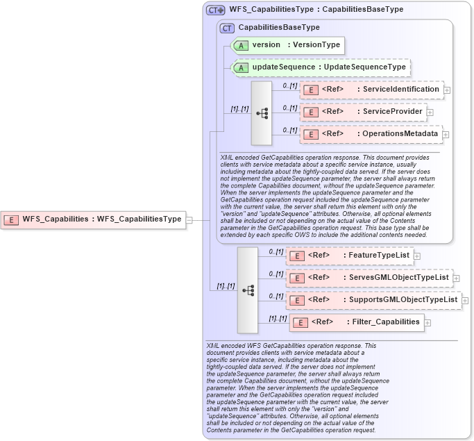
Drilldown into Filter_Capabilities in schema filter_xsd Drilldown into SupportsGMLObjectTypeList in schema wfs_xsd Drilldown into ServesGMLObjectTypeList in schema wfs_xsd Drilldown into FeatureTypeList in schema wfs_xsd Drilldown into OperationsMetadata in schema ows_xsd Drilldown into ServiceProvider in schema ows_xsd Drilldown into ServiceIdentification in schema ows_xsd Drilldown into updateSequence in schema ows_xsd Drilldown into version in schema ows_xsd Drilldown into CapabilitiesBaseType in schema ows_xsd Drilldown into WFS_CapabilitiesType in schema wfs_xsdXSD Diagram of WFS_Capabilities in schema wfs_xsd (National Information Exchange Model (NEIM))
Collapse XSD Schema Code:
<xsd:element name="WFS_Capabilities" type="wfs:WFS_CapabilitiesType" />
Collapse Child Elements:
Name Type Min Occurs Max Occurs
ServiceIdentification ows:ServiceIdentification 0 (1)
ServiceProvider ows:ServiceProvider 0 (1)
OperationsMetadata ows:OperationsMetadata 0 (1)
FeatureTypeList wfs:FeatureTypeList 0 (1)
ServesGMLObjectTypeList wfs:ServesGMLObjectTypeList 0 (1)
SupportsGMLObjectTypeList wfs:SupportsGMLObjectTypeList 0 (1)
Filter_Capabilities ogc:Filter_Capabilities (1) (1)
Collapse Child Attributes:
Name Type Default Value Use
version ows:version Required
updateSequence ows:updateSequence Optional
Collapse Derivation Tree: