Definition Type: Element
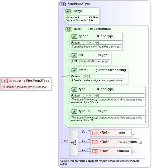
Name: broader
Namespace: http://iptc.org/std/nar/2006-10-01/
Type: nsB:FlexProp2Type
Containing Schema: NewsML-G2_2.23-spec-All-Core.xsd
Abstract
Documentation:
An identifier of a more generic concept.
Collapse XSD Schema Diagram:
Drilldown into sameAs in schema newsml-g2_2_23-spec-all-core_xsd Drilldown into hierarchyInfo in schema newsml-g2_2_23-spec-all-core_xsd Drilldown into name in schema newsml-g2_2_23-spec-all-core_xsd Drilldown into typeuri in schema newsml-g2_2_23-spec-all-core_xsd Drilldown into type in schema newsml-g2_2_23-spec-all-core_xsd Drilldown into literal in schema newsml-g2_2_23-spec-all-core_xsd Drilldown into uri in schema newsml-g2_2_23-spec-all-core_xsd Drilldown into qcode in schema newsml-g2_2_23-spec-all-core_xsd Drilldown into flexAttributes in schema newsml-g2_2_23-spec-all-core_xsd Drilldown into FlexProp2Type in schema newsml-g2_2_23-spec-all-core_xsdXSD Diagram of broader in schema newsml-g2_2_23-spec-all-core_xsd (News Markup Language (NewsML) - Core)
Collapse XSD Schema Code:
<xs:element name="broader" type="FlexProp2Type">
    <xs:annotation>
        <xs:documentation>An identifier of a more generic concept.</xs:documentation>
    </xs:annotation>
</xs:element>
Collapse Child Elements:
Name Type Min Occurs Max Occurs
name nsB:name (1) (1)
hierarchyInfo nsB:hierarchyInfo (1) (1)
sameAs nsB:sameAs (1) (1)
Collapse Child Attributes:
Name Type Default Value Use
qcode nsB:qcode Optional
uri nsB:uri Optional
literal nsB:literal Optional
type nsB:type Optional
typeuri nsB:typeuri Optional
<anyAttribute> Allowed namespace: '##other'
Collapse Derivation Tree: