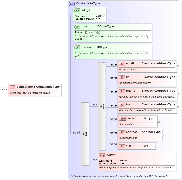
Definition Type: Element
Name: contactInfo
Namespace: http://iptc.org/std/nar/2006-10-01/
Type: nsB:ContactInfoType
Containing Schema: NewsML-G2_2.23-spec-All-Core.xsd
MinOccurs (1)
MaxOccurs (1)
Abstract
Documentation:
Information how to contact the person.
Collapse XSD Schema Diagram:
Drilldown into note in schema newsml-g2_2_23-spec-all-core_xsd Drilldown into address in schema newsml-g2_2_23-spec-all-core_xsd Drilldown into web in schema newsml-g2_2_23-spec-all-core_xsd Drilldown into fax in schema newsml-g2_2_23-spec-all-core_xsd Drilldown into phone in schema newsml-g2_2_23-spec-all-core_xsd Drilldown into im in schema newsml-g2_2_23-spec-all-core_xsd Drilldown into email in schema newsml-g2_2_23-spec-all-core_xsd Drilldown into roleuri in schema newsml-g2_2_23-spec-all-core_xsd Drilldown into role in schema newsml-g2_2_23-spec-all-core_xsd Drilldown into ContactInfoType in schema newsml-g2_2_23-spec-all-core_xsdXSD Diagram of contactInfo in schema newsml-g2_2_23-spec-all-core_xsd (News Markup Language (NewsML) - Core)
Collapse XSD Schema Code:
<xs:element name="contactInfo" type="ContactInfoType">
    <xs:annotation>
        <xs:documentation>Information how to contact the person.</xs:documentation>
    </xs:annotation>
</xs:element>
Collapse Child Elements:
Name Type Min Occurs Max Occurs
email nsB:email (1) (1)
im nsB:im (1) (1)
phone nsB:phone (1) (1)
fax nsB:fax (1) (1)
web nsB:web (1) (1)
address nsB:address (1) (1)
note nsB:note (1) (1)
<xs:any> Allowed namespace: '##other' 0 unbounded
Collapse Child Attributes:
Name Type Default Value Use
role nsB:role Optional
roleuri nsB:roleuri Optional
<anyAttribute> Allowed namespace: '##other'
Collapse Derivation Tree: