Definition Type: Element
Name: header
Namespace: http://iptc.org/std/nar/2006-10-01/
Containing Schema: NewsML-G2_2.23-spec-All-Core.xsd
MinOccurs (1)
MaxOccurs (1)
Abstract
Documentation:
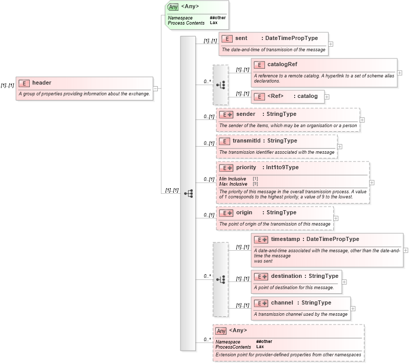
A group of properties providing information about the exchange.
Collapse XSD Schema Diagram:
Drilldown into channel in schema newsml-g2_2_23-spec-all-core_xsd Drilldown into destination in schema newsml-g2_2_23-spec-all-core_xsd Drilldown into timestamp in schema newsml-g2_2_23-spec-all-core_xsd Drilldown into origin in schema newsml-g2_2_23-spec-all-core_xsd Drilldown into priority in schema newsml-g2_2_23-spec-all-core_xsd Drilldown into transmitId in schema newsml-g2_2_23-spec-all-core_xsd Drilldown into sender in schema newsml-g2_2_23-spec-all-core_xsd Drilldown into catalog in schema newsml-g2_2_23-spec-all-core_xsd Drilldown into catalogRef in schema newsml-g2_2_23-spec-all-core_xsd Drilldown into sent in schema newsml-g2_2_23-spec-all-core_xsdXSD Diagram of header in schema newsml-g2_2_23-spec-all-core_xsd (News Markup Language (NewsML) - Core)
Collapse XSD Schema Code:
<xs:element name="header">
    <xs:annotation>
        <xs:documentation>A group of properties providing information about the exchange.</xs:documentation>
    </xs:annotation>
    <xs:complexType>
        <xs:sequence>
            <xs:element name="sent" type="DateTimePropType">
                <xs:annotation>
                    <xs:documentation>The date-and-time of transmission of the message</xs:documentation>
                </xs:annotation>
            </xs:element>
            <xs:choice minOccurs="0" maxOccurs="unbounded">
                <xs:element name="catalogRef">
                    <xs:annotation>
                        <xs:documentation>A reference to a remote catalog. A hyperlink to a set of scheme alias declarations.</xs:documentation>
                    </xs:annotation>
                    <xs:complexType>
                        <xs:sequence>
                            <xs:element ref="title" minOccurs="0" maxOccurs="unbounded">
                                <xs:annotation>
                                    <xs:documentation>A short natural language name for the catalog.</xs:documentation>
                                </xs:annotation>
                            </xs:element>
                        </xs:sequence>
                        <xs:attribute name="href" type="IRIType" use="required">
                            <xs:annotation>
                                <xs:documentation>A hyperlink to a remote Catalog.</xs:documentation>
                            </xs:annotation>
                        </xs:attribute>
                        <xs:anyAttribute namespace="##other" processContents="lax">
                            <xs:annotation>
                                <xs:documentation>Any other attributes from other namespaces.</xs:documentation>
                            </xs:annotation>
                        </xs:anyAttribute>
                    </xs:complexType>
                </xs:element>
                <xs:element ref="catalog" />
            </xs:choice>
            <xs:element name="sender" minOccurs="0">
                <xs:annotation>
                    <xs:documentation>The sender of the items, which may be an organisation or a person</xs:documentation>
                </xs:annotation>
                <xs:complexType>
                    <xs:complexContent>
                        <xs:extension base="StringType">
                            <xs:attributeGroup ref="qualifyingAttributes" />
                        </xs:extension>
                    </xs:complexContent>
                </xs:complexType>
            </xs:element>
            <xs:element name="transmitId" type="StringType" minOccurs="0">
                <xs:annotation>
                    <xs:documentation>The transmission identifier associated with the message</xs:documentation>
                </xs:annotation>
            </xs:element>
            <xs:element name="priority" minOccurs="0">
                <xs:annotation>
                    <xs:documentation>The priority of this message in the overall transmission process. A value of 1 corresponds to the highest priority, a value of 9 to the lowest.</xs:documentation>
                </xs:annotation>
                <xs:complexType>
                    <xs:simpleContent>
                        <xs:extension base="Int1to9Type">
                            <xs:anyAttribute namespace="##other" processContents="lax" />
                        </xs:extension>
                    </xs:simpleContent>
                </xs:complexType>
            </xs:element>
            <xs:element name="origin" minOccurs="0">
                <xs:annotation>
                    <xs:documentation>The point of origin of the transmission of this message</xs:documentation>
                </xs:annotation>
                <xs:complexType>
                    <xs:complexContent>
                        <xs:extension base="StringType">
                            <xs:attributeGroup ref="qualifyingAttributes" />
                        </xs:extension>
                    </xs:complexContent>
                </xs:complexType>
            </xs:element>
            <xs:choice minOccurs="0" maxOccurs="unbounded">
                <xs:element name="timestamp">
                    <xs:annotation>
                        <xs:documentation>A date-and-time associated with the message, other than the date-and-time the message
was sent</xs:documentation>
                    </xs:annotation>
                    <xs:complexType>
                        <xs:simpleContent>
                            <xs:extension base="DateTimePropType">
                                <xs:attribute name="role" type="xs:string" use="optional">
                                    <xs:annotation>
                                        <xs:documentation>A refinement of the semantics of the property. The string value may take a QCode. That the string should be interpreted as a QCode has to be defined outside of the G2 specification by the creator of the News Message.</xs:documentation>
                                    </xs:annotation>
                                </xs:attribute>
                            </xs:extension>
                        </xs:simpleContent>
                        <!-- NAR 1.2 erratum 1 correction: on timestamp, complexContent replaced by simpleContent -->
                    </xs:complexType>
                </xs:element>
                <xs:element name="destination">
                    <xs:annotation>
                        <xs:documentation>A point of destination for this message.</xs:documentation>
                    </xs:annotation>
                    <xs:complexType>
                        <xs:complexContent>
                            <xs:extension base="StringType">
                                <xs:attributeGroup ref="qualifyingAttributes" />
                            </xs:extension>
                        </xs:complexContent>
                    </xs:complexType>
                </xs:element>
                <xs:element name="channel">
                    <xs:annotation>
                        <xs:documentation>A transmission channel used by the message</xs:documentation>
                    </xs:annotation>
                    <xs:complexType>
                        <xs:complexContent>
                            <xs:extension base="StringType">
                                <xs:attributeGroup ref="qualifyingAttributes" />
                                <xs:attribute name="g2flag" type="xs:string" use="optional" fixed="NMSG">
                                    <xs:annotation>
                                        <xs:documentation>DO NOT USE this attribute, for G2 internal maintenance purposes only.</xs:documentation>
                                    </xs:annotation>
                                </xs:attribute>
                            </xs:extension>
                        </xs:complexContent>
                    </xs:complexType>
                </xs:element>
            </xs:choice>
            <xs:any namespace="##other" processContents="lax" minOccurs="0" maxOccurs="unbounded">
                <xs:annotation>
                    <xs:documentation>Extension point for provider-defined properties from other namespaces</xs:documentation>
                </xs:annotation>
            </xs:any>
        </xs:sequence>
        <xs:anyAttribute namespace="##other" processContents="lax" />
    </xs:complexType>
</xs:element>
Collapse Child Elements:
Name Type Min Occurs Max Occurs
sent nsB:sent (1) (1)
catalogRef nsB:catalogRef (1) (1)
catalog nsB:catalog (1) (1)
sender nsB:sender 0 (1)
transmitId nsB:transmitId 0 (1)
priority nsB:priority 0 (1)
origin nsB:origin 0 (1)
timestamp nsB:timestamp (1) (1)
destination nsB:destination (1) (1)
channel nsB:channel (1) (1)
<xs:any> Allowed namespace: '##other' 0 unbounded
Collapse Child Attributes:
Name Type Default Value Use
<anyAttribute> Allowed namespace: '##other'