Definition Type: Element
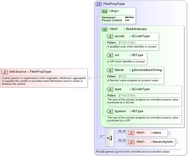
Name: infoSource
Namespace: http://iptc.org/std/nar/2006-10-01/
Type: nsB:FlexPropType
Containing Schema: NewsML-G2_2.23-spec-All-Core.xsd
Abstract
Documentation:
A party (person or organisation) which originated, distributed, aggregated or supplied the content or provided some information used to create or enhance the content.
Collapse XSD Schema Diagram:
Drilldown into hierarchyInfo in schema newsml-g2_2_23-spec-all-core_xsd Drilldown into name in schema newsml-g2_2_23-spec-all-core_xsd Drilldown into typeuri in schema newsml-g2_2_23-spec-all-core_xsd Drilldown into type in schema newsml-g2_2_23-spec-all-core_xsd Drilldown into literal in schema newsml-g2_2_23-spec-all-core_xsd Drilldown into uri in schema newsml-g2_2_23-spec-all-core_xsd Drilldown into qcode in schema newsml-g2_2_23-spec-all-core_xsd Drilldown into flexAttributes in schema newsml-g2_2_23-spec-all-core_xsd Drilldown into FlexPropType in schema newsml-g2_2_23-spec-all-core_xsdXSD Diagram of infoSource in schema newsml-g2_2_23-spec-all-core_xsd (News Markup Language (NewsML) - Core)
Collapse XSD Schema Code:
<xs:element name="infoSource" type="FlexPropType">
    <xs:annotation>
        <xs:documentation>A party (person or organisation) which originated, distributed, aggregated or supplied the content or provided some information used to create or enhance the content.</xs:documentation>
    </xs:annotation>
</xs:element>
Collapse Child Elements:
Name Type Min Occurs Max Occurs
name nsB:name (1) (1)
hierarchyInfo nsB:hierarchyInfo (1) (1)
Collapse Child Attributes:
Name Type Default Value Use
qcode nsB:qcode Optional
uri nsB:uri Optional
literal nsB:literal Optional
type nsB:type Optional
typeuri nsB:typeuri Optional
<anyAttribute> Allowed namespace: '##other'
Collapse Derivation Tree: