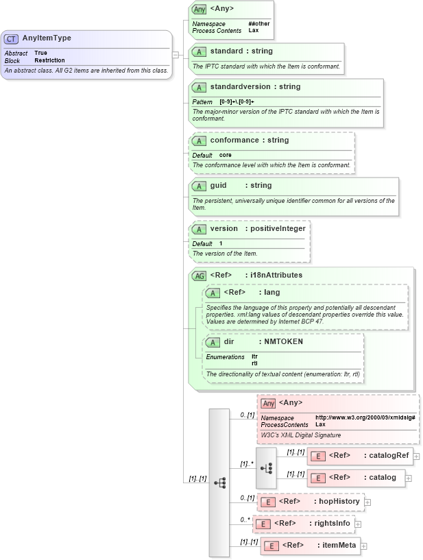
Definition Type: ComplexType
Name: AnyItemType
Namespace: http://iptc.org/std/nar/2006-10-01/
Containing Schema: NewsML-G2_2.20-spec-All-Power.xsd
Abstract True
Documentation:
An abstract class. All G2 items are inherited from this class.
Collapse XSD Schema Diagram:
Drilldown into itemMeta in schema newsml-g2_2_20-spec-all-power_xsd Drilldown into rightsInfo in schema newsml-g2_2_20-spec-all-power_xsd Drilldown into hopHistory in schema newsml-g2_2_20-spec-all-power_xsd Drilldown into catalog in schema newsml-g2_2_20-spec-all-power_xsd Drilldown into catalogRef in schema newsml-g2_2_20-spec-all-power_xsd Drilldown into dir in schema newsml-g2_2_20-spec-all-power_xsd Drilldown into lang in schema xml_xsd Drilldown into i18nAttributes in schema newsml-g2_2_20-spec-all-power_xsd Drilldown into version in schema newsml-g2_2_20-spec-all-power_xsd Drilldown into guid in schema newsml-g2_2_20-spec-all-power_xsd Drilldown into conformance in schema newsml-g2_2_20-spec-all-power_xsd Drilldown into standardversion in schema newsml-g2_2_20-spec-all-power_xsd Drilldown into standard in schema newsml-g2_2_20-spec-all-power_xsdXSD Diagram of AnyItemType in schema newsml-g2_2_20-spec-all-power_xsd (News Markup Language (NewsML) - Power)
Collapse XSD Schema Code:
<xs:complexType name="AnyItemType" abstract="true" block="restriction">
    <xs:annotation>
        <xs:documentation>An abstract class. All G2 items are inherited from this class.</xs:documentation>
    </xs:annotation>
    <xs:sequence>
        <xs:any namespace="http://www.w3.org/2000/09/xmldsig#" processContents="lax" minOccurs="0">
            <xs:annotation>
                <xs:documentation>W3C's XML Digital Signature</xs:documentation>
            </xs:annotation>
        </xs:any>
        <xs:choice maxOccurs="unbounded">
            <xs:element ref="catalogRef" />
            <xs:element ref="catalog" />
        </xs:choice>
        <xs:element ref="hopHistory" minOccurs="0" />
        <xs:element ref="rightsInfo" minOccurs="0" maxOccurs="unbounded" />
        <xs:element ref="itemMeta" />
    </xs:sequence>
    <xs:attribute name="standard" type="xs:string" use="required">
        <xs:annotation>
            <xs:documentation>The IPTC standard with which the Item is conformant.</xs:documentation>
        </xs:annotation>
    </xs:attribute>
    <xs:attribute name="standardversion" use="required">
        <xs:annotation>
            <xs:documentation>The major-minor version of the IPTC standard with which the Item is conformant.</xs:documentation>
        </xs:annotation>
        <xs:simpleType>
            <xs:restriction base="xs:string">
                <xs:pattern value="[0-9]+\.[0-9]+" />
            </xs:restriction>
        </xs:simpleType>
    </xs:attribute>
    <xs:attribute name="conformance" type="xs:string" use="optional" default="core">
        <xs:annotation>
            <xs:documentation>The conformance level with which the Item is conformant.</xs:documentation>
        </xs:annotation>
    </xs:attribute>
    <xs:attribute name="guid" type="xs:string" use="required">
        <xs:annotation>
            <xs:documentation>The persistent, universally unique identifier common for all versions of the Item.</xs:documentation>
        </xs:annotation>
    </xs:attribute>
    <xs:attribute name="version" type="xs:positiveInteger" use="optional" default="1">
        <xs:annotation>
            <xs:documentation>The version of the Item. </xs:documentation>
        </xs:annotation>
    </xs:attribute>
    <xs:attributeGroup ref="i18nAttributes" />
    <xs:anyAttribute namespace="##other" processContents="lax" />
    <!-- rev3 : schema renamed standardversion -->
</xs:complexType>
Collapse Child Elements:
Name Type Min Occurs Max Occurs
catalogRef nsB:catalogRef (1) (1)
catalog nsB:catalog (1) (1)
hopHistory nsB:hopHistory 0 (1)
rightsInfo nsB:rightsInfo 0 unbounded
itemMeta nsB:itemMeta (1) (1)
<xs:any> Allowed namespace: 'http://www.w3.org/2000/09/xmldsig#' 0 (1)
Collapse Child Attributes:
Name Type Default Value Use
standard nsB:standard Required
standardversion nsB:standardversion Required
conformance nsB:conformance core Optional
guid nsB:guid Required
version nsB:version 1 Optional
lang nsA:lang Optional
dir nsB:dir Optional
<anyAttribute> Allowed namespace: '##other'
Collapse Derivation Tree:
Collapse References:
nsB:catalogItem, nsB:conceptItem, nsB:knowledgeItem, nsB:newsItem, nsB:packageItem, nsB:planningItem