Definition Type: ComplexType
Name: partMetaPropType
Namespace: http://iptc.org/std/nar/2006-10-01/
Containing Schema: NewsML-G2_2.20-spec-All-Power.xsd
Abstract
Documentation:
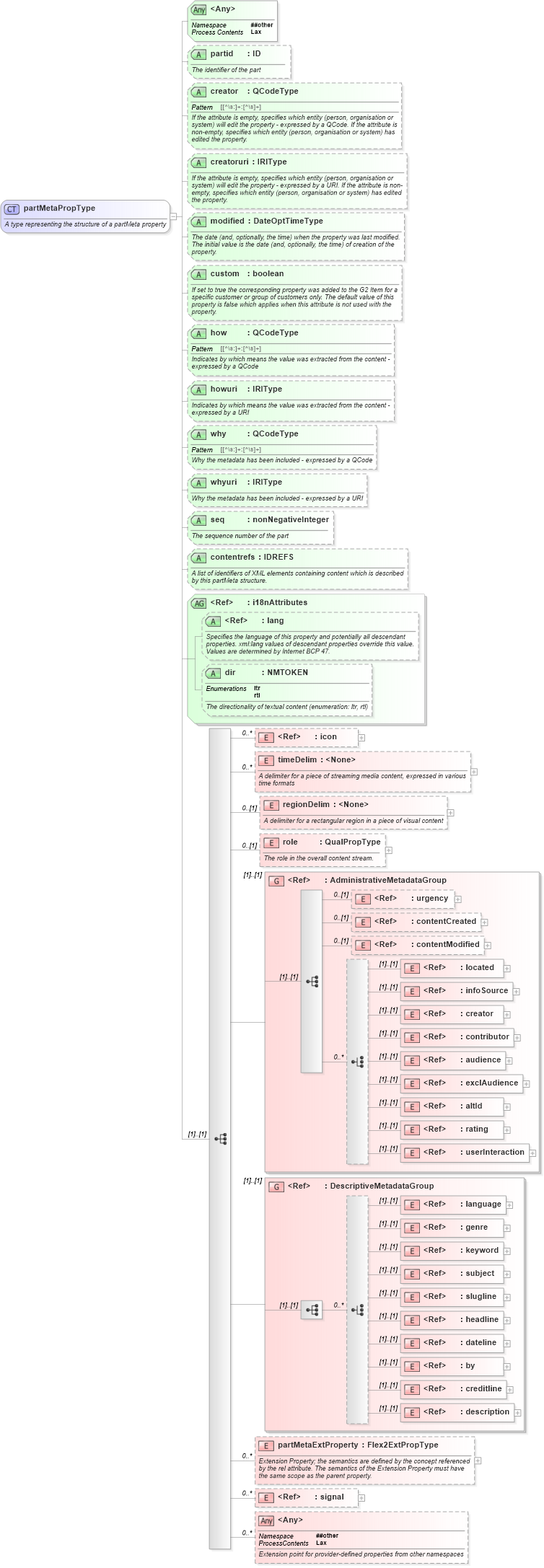
A type representing the structure of a partMeta property
Collapse XSD Schema Diagram:
Drilldown into signal in schema newsml-g2_2_20-spec-all-power_xsd Drilldown into partMetaExtProperty in schema newsml-g2_2_20-spec-all-power_xsd Drilldown into description in schema newsml-g2_2_20-spec-all-power_xsd Drilldown into creditline in schema newsml-g2_2_20-spec-all-power_xsd Drilldown into by in schema newsml-g2_2_20-spec-all-power_xsd Drilldown into dateline in schema newsml-g2_2_20-spec-all-power_xsd Drilldown into headline in schema newsml-g2_2_20-spec-all-power_xsd Drilldown into slugline in schema newsml-g2_2_20-spec-all-power_xsd Drilldown into subject in schema newsml-g2_2_20-spec-all-power_xsd Drilldown into keyword in schema newsml-g2_2_20-spec-all-power_xsd Drilldown into genre in schema newsml-g2_2_20-spec-all-power_xsd Drilldown into language in schema newsml-g2_2_20-spec-all-power_xsd Drilldown into DescriptiveMetadataGroup in schema newsml-g2_2_20-spec-all-power_xsd Drilldown into userInteraction in schema newsml-g2_2_20-spec-all-power_xsd Drilldown into rating in schema newsml-g2_2_20-spec-all-power_xsd Drilldown into altId in schema newsml-g2_2_20-spec-all-power_xsd Drilldown into exclAudience in schema newsml-g2_2_20-spec-all-power_xsd Drilldown into audience in schema newsml-g2_2_20-spec-all-power_xsd Drilldown into contributor in schema newsml-g2_2_20-spec-all-power_xsd Drilldown into creator in schema newsml-g2_2_20-spec-all-power_xsd Drilldown into infoSource in schema newsml-g2_2_20-spec-all-power_xsd Drilldown into located in schema newsml-g2_2_20-spec-all-power_xsd Drilldown into contentModified in schema newsml-g2_2_20-spec-all-power_xsd Drilldown into contentCreated in schema newsml-g2_2_20-spec-all-power_xsd Drilldown into urgency in schema newsml-g2_2_20-spec-all-power_xsd Drilldown into AdministrativeMetadataGroup in schema newsml-g2_2_20-spec-all-power_xsd Drilldown into role in schema newsml-g2_2_20-spec-all-power_xsd Drilldown into regionDelim in schema newsml-g2_2_20-spec-all-power_xsd Drilldown into timeDelim in schema newsml-g2_2_20-spec-all-power_xsd Drilldown into icon in schema newsml-g2_2_20-spec-all-power_xsd Drilldown into dir in schema newsml-g2_2_20-spec-all-power_xsd Drilldown into lang in schema xml_xsd Drilldown into i18nAttributes in schema newsml-g2_2_20-spec-all-power_xsd Drilldown into contentrefs in schema newsml-g2_2_20-spec-all-power_xsd Drilldown into seq in schema newsml-g2_2_20-spec-all-power_xsd Drilldown into whyuri in schema newsml-g2_2_20-spec-all-power_xsd Drilldown into why in schema newsml-g2_2_20-spec-all-power_xsd Drilldown into howuri in schema newsml-g2_2_20-spec-all-power_xsd Drilldown into how in schema newsml-g2_2_20-spec-all-power_xsd Drilldown into custom in schema newsml-g2_2_20-spec-all-power_xsd Drilldown into modified in schema newsml-g2_2_20-spec-all-power_xsd Drilldown into creatoruri in schema newsml-g2_2_20-spec-all-power_xsd Drilldown into creator in schema newsml-g2_2_20-spec-all-power_xsd Drilldown into partid in schema newsml-g2_2_20-spec-all-power_xsdXSD Diagram of partMetaPropType in schema newsml-g2_2_20-spec-all-power_xsd (News Markup Language (NewsML) - Power)
Collapse XSD Schema Code:
<xs:complexType name="partMetaPropType">
    <xs:annotation>
        <xs:documentation> A type representing the structure of a partMeta property</xs:documentation>
    </xs:annotation>
    <xs:sequence>
        <xs:element ref="icon" minOccurs="0" maxOccurs="unbounded" />
        <xs:element name="timeDelim" minOccurs="0" maxOccurs="unbounded">
            <xs:annotation>
                <xs:documentation>A delimiter for a piece of streaming media content, expressed in various time formats</xs:documentation>
            </xs:annotation>
            <xs:complexType>
                <xs:attributeGroup ref="commonPowerAttributes" />
                <xs:attribute name="start" type="xs:string" use="required">
                    <xs:annotation>
                        <xs:documentation>The timestamp corresponding to the start of the part</xs:documentation>
                    </xs:annotation>
                </xs:attribute>
                <xs:attribute name="end" type="xs:string" use="required">
                    <xs:annotation>
                        <xs:documentation>The timestamp corresponding to the end of the part</xs:documentation>
                    </xs:annotation>
                </xs:attribute>
                <xs:attribute name="timeunit" type="QCodeType">
                    <xs:annotation>
                        <xs:documentation>The unit used for the start and end timestamps - expressed by a QCode / either the timeunit or the timeunituri attribute MUST be used</xs:documentation>
                    </xs:annotation>
                </xs:attribute>
                <xs:attribute name="timeunituri" type="IRIType">
                    <xs:annotation>
                        <xs:documentation>The unit used for the start and end timestamps - expressed by a URI / either the timeunit or the timeunituri attribute MUST be used</xs:documentation>
                    </xs:annotation>
                </xs:attribute>
                <xs:attribute name="renditionref" type="QCodeType">
                    <xs:annotation>
                        <xs:documentation>Refers to the content rendition with this QCode as rendition attribute value - expressed by a QCode</xs:documentation>
                    </xs:annotation>
                </xs:attribute>
                <xs:attribute name="renditionrefuri" type="IRIType">
                    <xs:annotation>
                        <xs:documentation>Refers to the content rendition with this QCode as rendition attribute value - expressed by a URI</xs:documentation>
                    </xs:annotation>
                </xs:attribute>
                <xs:anyAttribute namespace="##other" processContents="lax" />
            </xs:complexType>
        </xs:element>
        <xs:element name="regionDelim" minOccurs="0">
            <xs:annotation>
                <xs:documentation>A delimiter for a rectangular region in a piece of visual content</xs:documentation>
            </xs:annotation>
            <xs:complexType>
                <xs:attributeGroup ref="commonPowerAttributes" />
                <xs:attribute name="x" type="xs:integer">
                    <xs:annotation>
                        <xs:documentation>The x-axis coordinate of the side of the rectangle which has the smaller x-axis coordinate value in the current user coordinate system</xs:documentation>
                    </xs:annotation>
                </xs:attribute>
                <xs:attribute name="y" type="xs:integer">
                    <xs:annotation>
                        <xs:documentation>The y-axis coordinate of the side of the rectangle which has the smaller y-axis coordinate value in the current user coordinate system</xs:documentation>
                    </xs:annotation>
                </xs:attribute>
                <xs:attribute name="width" type="xs:integer">
                    <xs:annotation>
                        <xs:documentation>The width of the rectangle</xs:documentation>
                    </xs:annotation>
                </xs:attribute>
                <xs:attribute name="height" type="xs:nonNegativeInteger">
                    <xs:annotation>
                        <xs:documentation>The height of the rectangle</xs:documentation>
                    </xs:annotation>
                </xs:attribute>
                <xs:anyAttribute namespace="##other" processContents="lax" />
            </xs:complexType>
        </xs:element>
        <xs:element name="role" type="QualPropType" minOccurs="0">
            <xs:annotation>
                <xs:documentation>The role in the overall content stream.</xs:documentation>
            </xs:annotation>
        </xs:element>
        <xs:group ref="AdministrativeMetadataGroup" />
        <xs:group ref="DescriptiveMetadataGroup" />
        <xs:element name="partMetaExtProperty" type="Flex2ExtPropType" minOccurs="0" maxOccurs="unbounded">
            <xs:annotation>
                <xs:documentation>Extension Property; the semantics are defined by the concept referenced by the rel attribute. The semantics of the Extension Property must have the same scope as the parent property.</xs:documentation>
            </xs:annotation>
        </xs:element>
        <xs:element ref="signal" minOccurs="0" maxOccurs="unbounded" />
        <xs:any namespace="##other" processContents="lax" minOccurs="0" maxOccurs="unbounded">
            <xs:annotation>
                <xs:documentation>Extension point for provider-defined properties from other namespaces</xs:documentation>
            </xs:annotation>
        </xs:any>
    </xs:sequence>
    <xs:attribute name="partid" type="xs:ID" use="optional">
        <xs:annotation>
            <xs:documentation>The identifier of the part</xs:documentation>
        </xs:annotation>
    </xs:attribute>
    <xs:attribute name="creator" type="QCodeType" use="optional">
        <xs:annotation>
            <xs:documentation>If the attribute is empty, specifies which entity (person, organisation or system) will edit the property - expressed by a QCode. If the attribute is non-empty, specifies which entity (person, organisation or system) has edited the property.</xs:documentation>
        </xs:annotation>
    </xs:attribute>
    <xs:attribute name="creatoruri" type="IRIType" use="optional">
        <xs:annotation>
            <xs:documentation>If the attribute is empty, specifies which entity (person, organisation or system) will edit the property - expressed by a URI. If the attribute is non-empty, specifies which entity (person, organisation or system) has edited the property.</xs:documentation>
        </xs:annotation>
    </xs:attribute>
    <xs:attribute name="modified" type="DateOptTimeType" use="optional">
        <xs:annotation>
            <xs:documentation>The date (and, optionally, the time) when the property was last modified. The initial value is the date (and, optionally, the time) of creation of the property.</xs:documentation>
        </xs:annotation>
    </xs:attribute>
    <xs:attribute name="custom" type="xs:boolean" use="optional">
        <xs:annotation>
            <xs:documentation>If set to true the corresponding property was added to the G2 Item for a specific customer or group of customers only. The default value of this property is false which applies when this attribute is not used with the property.</xs:documentation>
        </xs:annotation>
    </xs:attribute>
    <xs:attribute name="how" type="QCodeType" use="optional">
        <xs:annotation>
            <xs:documentation>Indicates by which means the value was extracted from the content - expressed by a QCode</xs:documentation>
        </xs:annotation>
    </xs:attribute>
    <xs:attribute name="howuri" type="IRIType" use="optional">
        <xs:annotation>
            <xs:documentation>Indicates by which means the value was extracted from the content - expressed by a URI</xs:documentation>
        </xs:annotation>
    </xs:attribute>
    <xs:attribute name="why" type="QCodeType" use="optional">
        <xs:annotation>
            <xs:documentation>Why the metadata has been included - expressed by a QCode</xs:documentation>
        </xs:annotation>
    </xs:attribute>
    <xs:attribute name="whyuri" type="IRIType" use="optional">
        <xs:annotation>
            <xs:documentation>Why the metadata has been included - expressed by a URI</xs:documentation>
        </xs:annotation>
    </xs:attribute>
    <xs:attribute name="seq" type="xs:nonNegativeInteger" use="optional">
        <xs:annotation>
            <xs:documentation>The sequence number of the part</xs:documentation>
        </xs:annotation>
    </xs:attribute>
    <xs:attribute name="contentrefs" type="xs:IDREFS" use="optional">
        <xs:annotation>
            <xs:documentation>A list of identifiers of XML elements containing content which is described by this partMeta structure.</xs:documentation>
        </xs:annotation>
    </xs:attribute>
    <xs:attributeGroup ref="i18nAttributes" />
    <xs:anyAttribute namespace="##other" processContents="lax" />
</xs:complexType>
Collapse Child Elements:
Name Type Min Occurs Max Occurs
icon nsB:icon 0 unbounded
timeDelim nsB:timeDelim 0 unbounded
regionDelim nsB:regionDelim 0 (1)
role nsB:role 0 (1)
urgency nsB:urgency 0 (1)
contentCreated nsB:contentCreated 0 (1)
contentModified nsB:contentModified 0 (1)
located nsB:located (1) (1)
infoSource nsB:infoSource (1) (1)
creator nsB:creator (1) (1)
contributor nsB:contributor (1) (1)
audience nsB:audience (1) (1)
exclAudience nsB:exclAudience (1) (1)
altId nsB:altId (1) (1)
rating nsB:rating (1) (1)
userInteraction nsB:userInteraction (1) (1)
language nsB:language (1) (1)
genre nsB:genre (1) (1)
keyword nsB:keyword (1) (1)
subject nsB:subject (1) (1)
slugline nsB:slugline (1) (1)
headline nsB:headline (1) (1)
dateline nsB:dateline (1) (1)
by nsB:by (1) (1)
creditline nsB:creditline (1) (1)
description nsB:description (1) (1)
partMetaExtProperty nsB:partMetaExtProperty 0 unbounded
signal nsB:signal 0 unbounded
<xs:any> Allowed namespace: '##other' 0 unbounded
<xs:group> nsB:AdministrativeMetadataGroup (1) (1)
<xs:group> nsB:DescriptiveMetadataGroup (1) (1)
Collapse Child Attributes:
Name Type Default Value Use
partid nsB:partid Optional
creator nsB:creator Optional
creatoruri nsB:creatoruri Optional
modified nsB:modified Optional
custom nsB:custom Optional
how nsB:how Optional
howuri nsB:howuri Optional
why nsB:why Optional
whyuri nsB:whyuri Optional
seq nsB:seq Optional
contentrefs nsB:contentrefs Optional
lang nsA:lang Optional
dir nsB:dir Optional
<anyAttribute> Allowed namespace: '##other'
Collapse Derivation Tree:
Collapse References:
nsB:partMeta