Definition Type: ComplexType
Name: Address
Namespace: http://www.openapplications.org/oagis
Type: oa:PostalAddressBase
Containing Schema: Components.xsd
Abstract
Documentation:
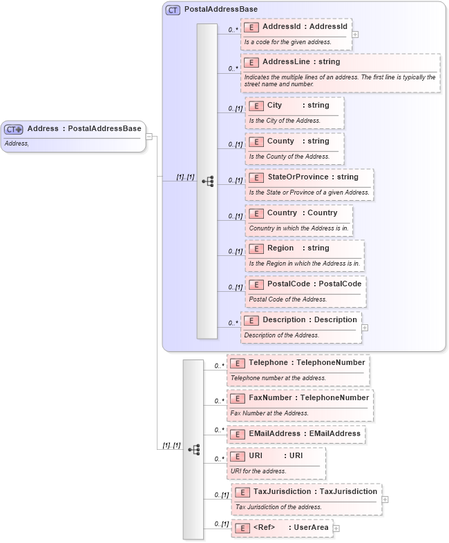
Address,
Collapse XSD Schema Diagram:
Drilldown into UserArea in schema meta_xsd Drilldown into TaxJurisdiction in schema components_xsd Drilldown into URI in schema components_xsd Drilldown into EMailAddress in schema components_xsd Drilldown into FaxNumber in schema components_xsd Drilldown into Telephone in schema components_xsd Drilldown into Description in schema components_xsd Drilldown into PostalCode in schema components_xsd Drilldown into Region in schema components_xsd Drilldown into Country in schema components_xsd Drilldown into StateOrProvince in schema components_xsd Drilldown into County in schema components_xsd Drilldown into City in schema components_xsd Drilldown into AddressLine in schema components_xsd Drilldown into AddressId in schema components_xsd Drilldown into PostalAddressBase in schema components_xsdXSD Diagram of Address in schema components_xsd (Open Applications Group (OAGIS))
Collapse XSD Schema Code:
<xs:complexType name="Address">
    <xs:annotation>
        <xs:documentation source="http://www.openapplications.org/oagis">Address,  </xs:documentation>
    </xs:annotation>
    <xs:complexContent>
        <xs:extension base="PostalAddressBase">
            <xs:sequence>
                <xs:element name="Telephone" type="TelephoneNumber" minOccurs="0" maxOccurs="unbounded">
                    <xs:annotation>
                        <xs:documentation source="http://www.openapplications.org/oagis">Telephone number at the address.</xs:documentation>
                    </xs:annotation>
                </xs:element>
                <xs:element name="FaxNumber" type="TelephoneNumber" minOccurs="0" maxOccurs="unbounded">
                    <xs:annotation>
                        <xs:documentation source="http://www.openapplications.org/oagis">Fax Number at the Address.</xs:documentation>
                    </xs:annotation>
                </xs:element>
                <xs:element name="EMailAddress" type="EMailAddress" minOccurs="0" maxOccurs="unbounded" />
                <xs:element name="URI" type="URI" minOccurs="0" maxOccurs="unbounded">
                    <xs:annotation>
                        <xs:documentation source="http://www.openapplications.org/oagis">URI for the address.</xs:documentation>
                    </xs:annotation>
                </xs:element>
                <xs:element name="TaxJurisdiction" type="TaxJurisdiction" minOccurs="0">
                    <xs:annotation>
                        <xs:documentation source="http://www.openapplications.org/oagis">Tax Jurisdiction of the address.</xs:documentation>
                    </xs:annotation>
                </xs:element>
                <xs:element ref="UserArea" minOccurs="0" />
            </xs:sequence>
        </xs:extension>
    </xs:complexContent>
</xs:complexType>
Collapse Child Elements:
Name Type Min Occurs Max Occurs
AddressId oa:AddressId 0 unbounded
AddressLine oa:AddressLine 0 unbounded
City oa:City 0 (1)
County oa:County 0 (1)
StateOrProvince oa:StateOrProvince 0 (1)
Country oa:Country 0 (1)
Region oa:Region 0 (1)
PostalCode oa:PostalCode 0 (1)
Description oa:Description 0 unbounded
Telephone oa:Telephone 0 unbounded
FaxNumber oa:FaxNumber 0 unbounded
EMailAddress oa:EMailAddress 0 unbounded
URI oa:URI 0 unbounded
TaxJurisdiction oa:TaxJurisdiction 0 (1)
UserArea oa:UserArea 0 (1)
Collapse Derivation Tree:
Collapse References:
oa:Address, oa:DropShipAddress, oa:PrimaryAddress, oa:SecondaryAddress, oa:ShippingAddress