Definition Type: Element
Name: Attachment
Namespace: http://www.openapplications.org/oagis
Type: oa:Attachment
Containing Schema: Components.xsd
Abstract
Documentation:
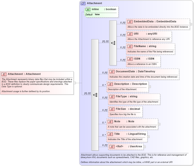
The Attachment represents binary data files that may be included within a BOD. These files replace the paper specifications and drawings attached to a BOD definition to clearly communicate design requirements. This Data Type is optional. Attachment usage is further defined by its position.
Collapse XSD Schema Diagram:
Drilldown into UserArea in schema meta_xsd Drilldown into Title in schema components_xsd Drilldown into Note in schema components_xsd Drilldown into FileSize in schema components_xsd Drilldown into FileType in schema components_xsd Drilldown into Description in schema components_xsd Drilldown into DocumentDate in schema components_xsd Drilldown into ISBN in schema components_xsd Drilldown into FileName in schema components_xsd Drilldown into URI in schema components_xsd Drilldown into EmbeddedData in schema components_xsd Drilldown into inline in schema components_xsd Drilldown into Attachment in schema components_xsdXSD Diagram of Attachment in schema components_xsd (Open Applications Group (OAGIS))
Collapse XSD Schema Code:
<xs:element name="Attachment" type="Attachment">
    <xs:annotation>
        <xs:documentation source="http://www.openapplications.org/oagis">The Attachment represents binary data files that may be included within a BOD. These files replace the paper specifications and drawings attached to a BOD definition to clearly communicate design requirements. This Data Type is optional.

Attachment usage is further defined by its position.</xs:documentation>
    </xs:annotation>
</xs:element>
Collapse Child Elements:
Name Type Min Occurs Max Occurs
EmbeddedData oa:EmbeddedData 0 (1)
URI oa:URI 0 (1)
FileName oa:FileName 0 (1)
ISBN oa:ISBN 0 (1)
DocumentDate oa:DocumentDate 0 (1)
Description oa:Description 0 unbounded
FileType oa:FileType 0 (1)
FileSize oa:FileSize 0 (1)
Note oa:Note 0 unbounded
Title oa:Title 0 unbounded
UserArea oa:UserArea 0 (1)
Collapse Child Attributes:
Name Type Default Value Use
inline oa:inline false Optional
Collapse Derivation Tree: