Definition Type: ComplexType
Name: LaborResource
Namespace: http://www.openapplications.org/oagis
Type: oa:Resource
Containing Schema: MfgComponents.xsd
Abstract
Collapse XSD Schema Diagram:
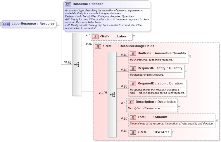
Drilldown into UserArea in schema meta_xsd Drilldown into Total in schema mfgcomponents_xsd Drilldown into Description in schema mfgcomponents_xsd Drilldown into RequiredDuration in schema mfgcomponents_xsd Drilldown into RequiredQuantity in schema mfgcomponents_xsd Drilldown into UnitRate in schema mfgcomponents_xsd Drilldown into ResourceUsageFields in schema mfgcomponents_xsd Drilldown into Labor in schema mfgcomponents_xsd Drilldown into Resource in schema mfgcomponents_xsdXSD Diagram of LaborResource in schema mfgcomponents_xsd (Open Applications Group (OAGIS))
Collapse XSD Schema Code:
<xs:complexType name="LaborResource">
    <xs:complexContent>
        <xs:extension base="Resource">
            <xs:sequence>
                <xs:element ref="Labor" minOccurs="0" maxOccurs="unbounded" />
                <xs:group ref="ResourceUsageFields" minOccurs="0" />
                <!-- AW: for EEQualfs use xs:list type ?-->
                <!-- AW: How does Cost apply Cost x DurationQty or x EEQty or both; same question for Tool and Machine-->
            </xs:sequence>
        </xs:extension>
    </xs:complexContent>
</xs:complexType>
Collapse Child Elements:
Name Type Min Occurs Max Occurs
Labor oa:Labor 0 unbounded
UnitRate oa:UnitRate 0 (1)
RequiredQuantity oa:RequiredQuantity 0 (1)
RequiredDuration oa:RequiredDuration 0 (1)
Description oa:Description 0 unbounded
Total oa:Total 0 (1)
UserArea oa:UserArea 0 (1)
<xs:group> oa:ResourceUsageFields 0 (1)
Collapse Derivation Tree:
Collapse References:
oa:LaborResource