Definition Type: Group
Name: LedgerEntryContent
Namespace: http://www.openapplications.org/oagis
Containing Schema: Components.xsd
Collapse XSD Schema Diagram:
Drilldown into Note in schema components_xsd Drilldown into DocumentReferences in schema components_xsd Drilldown into Description in schema components_xsd Drilldown into EntryCreator in schema components_xsd Drilldown into TransactionAnalysis in schema components_xsd Drilldown into Project in schema components_xsd Drilldown into GLElement in schema components_xsd Drilldown into GLNominalAccount in schema components_xsd Drilldown into GLAccount in schema components_xsd Drilldown into Fund in schema components_xsd Drilldown into ProfitCenter in schema components_xsd Drilldown into CostCenter in schema components_xsd Drilldown into Business in schema components_xsd Drilldown into AccountingEntity in schema components_xsd Drilldown into DestinationGLEntity in schema components_xsd Drilldown into ProductLine in schema components_xsd Drilldown into FixedAssetId in schema components_xsd Drilldown into ItemQuantity in schema components_xsd Drilldown into Item in schema components_xsd Drilldown into Reason in schema components_xsd Drilldown into DebitCreditFlag in schema components_xsd Drilldown into EntryAmount in schema components_xsdXSD Diagram of LedgerEntryContent in schema components_xsd (Open Applications Group (OAGIS))
Collapse XSD Schema Code:
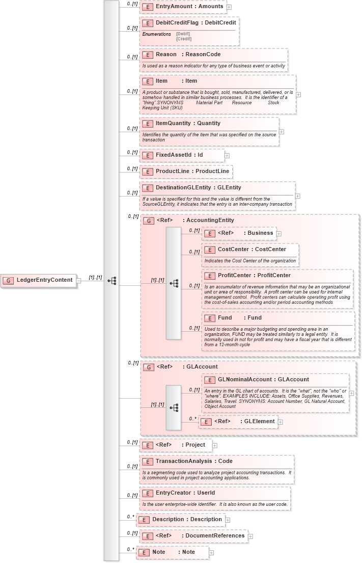
<xs:group name="LedgerEntryContent">
    <xs:sequence>
        <xs:element name="EntryAmount" type="Amounts" minOccurs="0" />
        <xs:element name="DebitCreditFlag" type="DebitCredit" minOccurs="0" />
        <xs:element name="Reason" type="ReasonCode" minOccurs="0">
            <xs:annotation>
                <xs:documentation source="http://www.openapplications.org/oagis">Is used as a reason indicator for any type of business event or activity</xs:documentation>
            </xs:annotation>
        </xs:element>
        <xs:element name="Item" type="Item" minOccurs="0">
            <xs:annotation>
                <xs:documentation source="http://www.openapplications.org/oagis">A product or substance that is bought, sold, manufactured, delivered, or is somehow handled in similar business processes.  It is the identifier of a "thing".SYNONYMS	Material	Part	Resource	Stock Keeping Unit (SKU)</xs:documentation>
            </xs:annotation>
        </xs:element>
        <xs:element name="ItemQuantity" type="Quantity" minOccurs="0">
            <xs:annotation>
                <xs:documentation source="http://www.openapplications.org/oagis">Identifies the quantity of the item that was specified on the source transaction</xs:documentation>
            </xs:annotation>
        </xs:element>
        <xs:element name="FixedAssetId" type="Id" minOccurs="0" />
        <xs:element name="ProductLine" type="ProductLine" minOccurs="0" />
        <xs:element name="DestinationGLEntity" type="GLEntity" minOccurs="0">
            <xs:annotation>
                <xs:documentation source="http://www.openapplications.org/oagis">If a value is specified for this and the value is different from the SourceGLEntity, it indicates that the entry is an inter-company transaction</xs:documentation>
            </xs:annotation>
        </xs:element>
        <xs:group ref="AccountingEntity" minOccurs="0" />
        <xs:group ref="GLAccount" minOccurs="0" />
        <xs:element ref="Project" minOccurs="0" />
        <xs:element name="TransactionAnalysis" type="Code" minOccurs="0">
            <xs:annotation>
                <xs:documentation source="http://www.openapplications.org/oagis">Is a segmenting code used to analyze project accounting transactions.  It is commonly used in project accounting applications.</xs:documentation>
            </xs:annotation>
        </xs:element>
        <xs:element name="EntryCreator" type="UserId" minOccurs="0">
            <xs:annotation>
                <xs:documentation source="http://www.openapplications.org/oagis">Is the user enterprise-wide identifier.  It is also known as the user code.</xs:documentation>
            </xs:annotation>
        </xs:element>
        <xs:element name="Description" type="Description" minOccurs="0" maxOccurs="unbounded" />
        <xs:element ref="DocumentReferences" minOccurs="0" />
        <xs:element name="Note" type="Note" minOccurs="0" maxOccurs="unbounded" />
    </xs:sequence>
</xs:group>
Collapse Child Elements:
Name Type Min Occurs Max Occurs
EntryAmount oa:EntryAmount 0 (1)
DebitCreditFlag oa:DebitCreditFlag 0 (1)
Reason oa:Reason 0 (1)
Item oa:Item 0 (1)
ItemQuantity oa:ItemQuantity 0 (1)
FixedAssetId oa:FixedAssetId 0 (1)
ProductLine oa:ProductLine 0 (1)
DestinationGLEntity oa:DestinationGLEntity 0 (1)
Business oa:Business 0 (1)
CostCenter oa:CostCenter 0 (1)
ProfitCenter oa:ProfitCenter 0 (1)
Fund oa:Fund 0 (1)
GLNominalAccount oa:GLNominalAccount 0 (1)
GLElement oa:GLElement 0 unbounded
Project oa:Project 0 (1)
TransactionAnalysis oa:TransactionAnalysis 0 (1)
EntryCreator oa:EntryCreator 0 (1)
Description oa:Description 0 unbounded
DocumentReferences oa:DocumentReferences 0 (1)
Note oa:Note 0 unbounded
<xs:group> oa:AccountingEntity 0 (1)
<xs:group> oa:GLAccount 0 (1)