Definition Type: Element
Name: OriginalBODReference
Namespace: http://www.openapplications.org/oagis
Type: oa:GenericDocumentReference
Containing Schema: BOD.xsd
MinOccurs 0
MaxOccurs (1)
Abstract
Documentation:
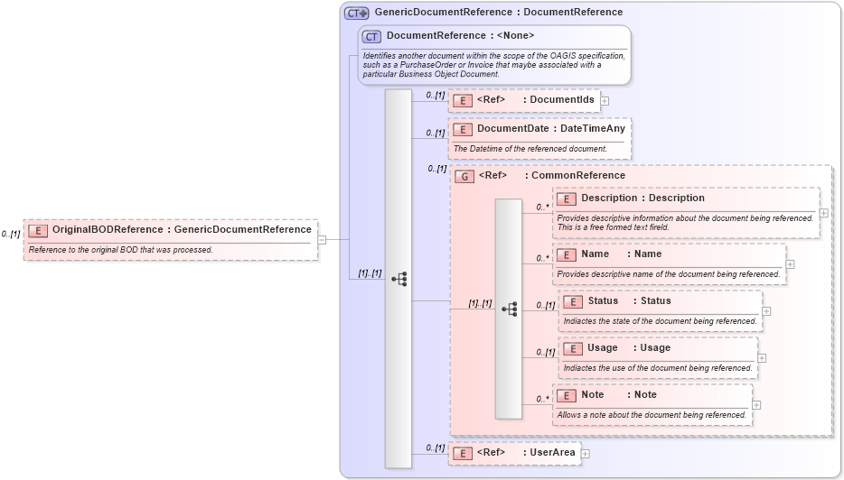
Reference to the original BOD that was processed.
Collapse XSD Schema Diagram:
Drilldown into UserArea in schema meta_xsd Drilldown into Note in schema components_xsd Drilldown into Usage in schema components_xsd Drilldown into Status in schema components_xsd Drilldown into Name in schema components_xsd Drilldown into Description in schema components_xsd Drilldown into CommonReference in schema components_xsd Drilldown into DocumentDate in schema components_xsd Drilldown into DocumentIds in schema fields_xsd Drilldown into DocumentReference in schema components_xsd Drilldown into GenericDocumentReference in schema components_xsdXSD Diagram of OriginalBODReference in schema bod_xsd (Open Applications Group (OAGIS))
Collapse XSD Schema Code:
<xs:element name="OriginalBODReference" type="GenericDocumentReference" minOccurs="0">
    <xs:annotation>
        <xs:documentation source="http://www.openapplications.org/oagis">Reference to the original BOD that was processed.</xs:documentation>
    </xs:annotation>
</xs:element>
Collapse Child Elements:
Name Type Min Occurs Max Occurs
DocumentIds oa:DocumentIds 0 (1)
DocumentDate oa:DocumentDate 0 (1)
Description oa:Description 0 unbounded
Name oa:Name 0 unbounded
Status oa:Status 0 (1)
Usage oa:Usage 0 (1)
Note oa:Note 0 unbounded
UserArea oa:UserArea 0 (1)
<xs:group> oa:CommonReference 0 (1)
Collapse Derivation Tree: