Definition Type: Element
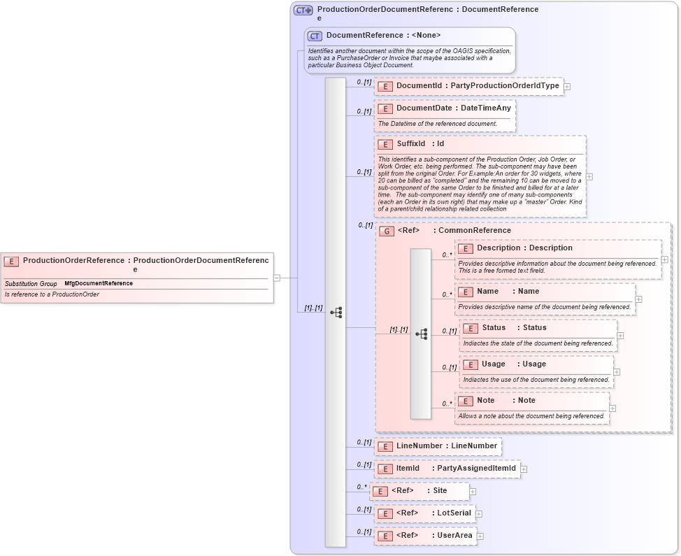
Name: ProductionOrderReference
Namespace: http://www.openapplications.org/oagis
Type: oa:ProductionOrderDocumentReference
Containing Schema: MfgComponents.xsd
Abstract
Documentation:
Is reference to a ProductionOrder
Collapse XSD Schema Diagram:
Drilldown into UserArea in schema meta_xsd Drilldown into LotSerial in schema components_xsd Drilldown into Site in schema components_xsd Drilldown into ItemId in schema mfgcomponents_xsd Drilldown into LineNumber in schema mfgcomponents_xsd Drilldown into Note in schema components_xsd Drilldown into Usage in schema components_xsd Drilldown into Status in schema components_xsd Drilldown into Name in schema components_xsd Drilldown into Description in schema components_xsd Drilldown into CommonReference in schema components_xsd Drilldown into SuffixId in schema mfgcomponents_xsd Drilldown into DocumentDate in schema mfgcomponents_xsd Drilldown into DocumentId in schema mfgcomponents_xsd Drilldown into DocumentReference in schema components_xsd Drilldown into ProductionOrderDocumentReference in schema mfgcomponents_xsdXSD Diagram of ProductionOrderReference in schema mfgcomponents_xsd (Open Applications Group (OAGIS))
Collapse XSD Schema Code:
<xs:element name="ProductionOrderReference" type="ProductionOrderDocumentReference" substitutionGroup="MfgDocumentReference">
    <xs:annotation>
        <xs:documentation source="http://www.openapplications.org/oagis">Is reference to a ProductionOrder</xs:documentation>
    </xs:annotation>
</xs:element>
Collapse Child Elements:
Name Type Min Occurs Max Occurs
DocumentId oa:DocumentId 0 (1)
DocumentDate oa:DocumentDate 0 (1)
SuffixId oa:SuffixId 0 (1)
Description oa:Description 0 unbounded
Name oa:Name 0 unbounded
Status oa:Status 0 (1)
Usage oa:Usage 0 (1)
Note oa:Note 0 unbounded
LineNumber oa:LineNumber 0 (1)
ItemId oa:ItemId 0 (1)
Site oa:Site 0 unbounded
LotSerial oa:LotSerial 0 (1)
UserArea oa:UserArea 0 (1)
<xs:group> oa:CommonReference 0 (1)
Collapse Derivation Tree:
Collapse References:
oa:MfgDocumentReference