Definition Type: ComplexType
Name: SCEHeader
Namespace: http://www.openapplications.org/oagis
Containing Schema: SupplyChainExecution.xsd
Abstract
Collapse XSD Schema Diagram:
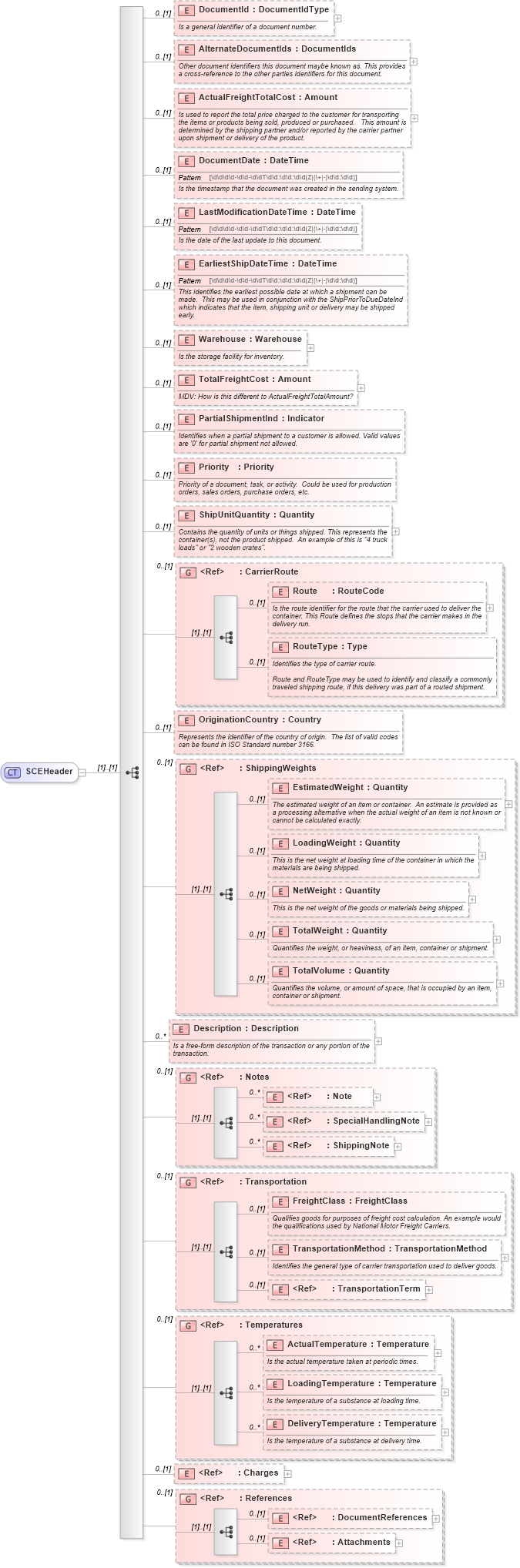
Drilldown into Attachments in schema components_xsd Drilldown into DocumentReferences in schema components_xsd Drilldown into References in schema components_xsd Drilldown into Charges in schema components_xsd Drilldown into DeliveryTemperature in schema fields_xsd Drilldown into LoadingTemperature in schema fields_xsd Drilldown into ActualTemperature in schema fields_xsd Drilldown into Temperatures in schema fields_xsd Drilldown into TransportationTerm in schema components_xsd Drilldown into TransportationMethod in schema supplychainexecution_xsd Drilldown into FreightClass in schema supplychainexecution_xsd Drilldown into Transportation in schema supplychainexecution_xsd Drilldown into ShippingNote in schema fields_xsd Drilldown into SpecialHandlingNote in schema fields_xsd Drilldown into Note in schema fields_xsd Drilldown into Notes in schema fields_xsd Drilldown into Description in schema supplychainexecution_xsd Drilldown into TotalVolume in schema supplychainexecution_xsd Drilldown into TotalWeight in schema supplychainexecution_xsd Drilldown into NetWeight in schema supplychainexecution_xsd Drilldown into LoadingWeight in schema supplychainexecution_xsd Drilldown into EstimatedWeight in schema supplychainexecution_xsd Drilldown into ShippingWeights in schema supplychainexecution_xsd Drilldown into OriginationCountry in schema supplychainexecution_xsd Drilldown into RouteType in schema supplychainexecution_xsd Drilldown into Route in schema supplychainexecution_xsd Drilldown into CarrierRoute in schema supplychainexecution_xsd Drilldown into ShipUnitQuantity in schema supplychainexecution_xsd Drilldown into Priority in schema supplychainexecution_xsd Drilldown into PartialShipmentInd in schema supplychainexecution_xsd Drilldown into TotalFreightCost in schema supplychainexecution_xsd Drilldown into Warehouse in schema supplychainexecution_xsd Drilldown into EarliestShipDateTime in schema supplychainexecution_xsd Drilldown into LastModificationDateTime in schema supplychainexecution_xsd Drilldown into DocumentDate in schema supplychainexecution_xsd Drilldown into ActualFreightTotalCost in schema supplychainexecution_xsd Drilldown into AlternateDocumentIds in schema supplychainexecution_xsd Drilldown into DocumentId in schema supplychainexecution_xsdXSD Diagram of SCEHeader in schema supplychainexecution_xsd (Open Applications Group (OAGIS))
Collapse XSD Schema Code:
<xs:complexType name="SCEHeader">
    <xs:sequence>
        <xs:element name="DocumentId" type="DocumentIdType" minOccurs="0">
            <xs:annotation>
                <xs:documentation source="http://www.openapplications.org/oagis">Is a general identifier of a document number.</xs:documentation>
            </xs:annotation>
        </xs:element>
        <xs:element name="AlternateDocumentIds" type="DocumentIds" minOccurs="0">
            <xs:annotation>
                <xs:documentation source="http://www.openapplications.org/oagis">Other document identifiers this document maybe known as. This provides a cross-reference to the other parties identifiers for this document.</xs:documentation>
            </xs:annotation>
        </xs:element>
        <xs:element name="ActualFreightTotalCost" type="Amount" minOccurs="0">
            <xs:annotation>
                <xs:documentation source="http://www.openapplications.org/oagis">Is used to report the total price charged to the customer for transporting the items or products being sold, produced or purchased.   This amount is determined by the shipping partner and/or reported by the carrier partner upon shipment or delivery of the product.</xs:documentation>
            </xs:annotation>
        </xs:element>
        <xs:element name="DocumentDate" type="DateTime" minOccurs="0">
            <xs:annotation>
                <xs:documentation source="http://www.openapplications.org/oagis">Is the timestamp that the document was created in the sending system.</xs:documentation>
            </xs:annotation>
        </xs:element>
        <xs:element name="LastModificationDateTime" type="DateTime" minOccurs="0">
            <xs:annotation>
                <xs:documentation source="http://www.openapplications.org/oagis">Is the date of the last update to this document.</xs:documentation>
            </xs:annotation>
        </xs:element>
        <xs:element name="EarliestShipDateTime" type="DateTime" minOccurs="0">
            <xs:annotation>
                <xs:documentation source="http://www.openapplications.org/oagis">This identifies the earliest possible date at which a shipment can be made.  This may be used in conjunction with the ShipPriorToDueDateInd which indicates that the item, shipping unit or delivery may be shipped early.</xs:documentation>
            </xs:annotation>
        </xs:element>
        <xs:element name="Warehouse" type="Warehouse" minOccurs="0">
            <xs:annotation>
                <xs:documentation source="http://www.openapplications.org/oagis">Is the storage facility for inventory.</xs:documentation>
            </xs:annotation>
        </xs:element>
        <xs:element name="TotalFreightCost" type="Amount" minOccurs="0">
            <xs:annotation>
                <xs:documentation source="http://www.openapplications.org/oagis">MDV: How is this different to ActualFreightTotalAmount?</xs:documentation>
            </xs:annotation>
        </xs:element>
        <xs:element name="PartialShipmentInd" type="Indicator" minOccurs="0">
            <xs:annotation>
                <xs:documentation source="http://www.openapplications.org/oagis">Identifies when a partial shipment to a customer is allowed. Valid values are '0' for partial shipment not allowed.</xs:documentation>
            </xs:annotation>
        </xs:element>
        <xs:element name="Priority" type="Priority" minOccurs="0">
            <xs:annotation>
                <xs:documentation source="http://www.openapplications.org/oagis">Priority of a document, task, or activity.  Could be used for production orders, sales orders, purchase orders, etc.</xs:documentation>
            </xs:annotation>
        </xs:element>
        <xs:element name="ShipUnitQuantity" type="Quantity" minOccurs="0">
            <xs:annotation>
                <xs:documentation source="http://www.openapplications.org/oagis">Contains the quantity of units or things shipped. This represents the container(s), not the product shipped.  An example of this is "4 truck loads" or "2 wooden crates".</xs:documentation>
            </xs:annotation>
        </xs:element>
        <xs:group ref="CarrierRoute" minOccurs="0" />
        <xs:element name="OriginationCountry" type="Country" minOccurs="0">
            <xs:annotation>
                <xs:documentation source="http://www.openapplications.org/oagis">Represents the identifier of the country of origin.  The list of valid codes can be found in ISO Standard number 3166.</xs:documentation>
            </xs:annotation>
        </xs:element>
        <xs:group ref="ShippingWeights" minOccurs="0" />
        <xs:element name="Description" type="Description" minOccurs="0" maxOccurs="unbounded">
            <xs:annotation>
                <xs:documentation source="http://www.openapplications.org/oagis">Is a free-form description of the transaction or any portion of the transaction.</xs:documentation>
            </xs:annotation>
        </xs:element>
        <xs:group ref="Notes" minOccurs="0" />
        <xs:group ref="Transportation" minOccurs="0" />
        <xs:group ref="Temperatures" minOccurs="0" />
        <xs:element ref="Charges" minOccurs="0" />
        <xs:group ref="References" minOccurs="0" />
    </xs:sequence>
</xs:complexType>
Collapse Child Elements:
Name Type Min Occurs Max Occurs
DocumentId oa:DocumentId 0 (1)
AlternateDocumentIds oa:AlternateDocumentIds 0 (1)
ActualFreightTotalCost oa:ActualFreightTotalCost 0 (1)
DocumentDate oa:DocumentDate 0 (1)
LastModificationDateTime oa:LastModificationDateTime 0 (1)
EarliestShipDateTime oa:EarliestShipDateTime 0 (1)
Warehouse oa:Warehouse 0 (1)
TotalFreightCost oa:TotalFreightCost 0 (1)
PartialShipmentInd oa:PartialShipmentInd 0 (1)
Priority oa:Priority 0 (1)
ShipUnitQuantity oa:ShipUnitQuantity 0 (1)
Route oa:Route 0 (1)
RouteType oa:RouteType 0 (1)
OriginationCountry oa:OriginationCountry 0 (1)
EstimatedWeight oa:EstimatedWeight 0 (1)
LoadingWeight oa:LoadingWeight 0 (1)
NetWeight oa:NetWeight 0 (1)
TotalWeight oa:TotalWeight 0 (1)
TotalVolume oa:TotalVolume 0 (1)
Description oa:Description 0 unbounded
Note oa:Note 0 unbounded
SpecialHandlingNote oa:SpecialHandlingNote 0 unbounded
ShippingNote oa:ShippingNote 0 unbounded
FreightClass oa:FreightClass 0 (1)
TransportationMethod oa:TransportationMethod 0 (1)
TransportationTerm oa:TransportationTerm 0 (1)
ActualTemperature oa:ActualTemperature 0 unbounded
LoadingTemperature oa:LoadingTemperature 0 unbounded
DeliveryTemperature oa:DeliveryTemperature 0 unbounded
Charges oa:Charges 0 (1)
DocumentReferences oa:DocumentReferences 0 (1)
Attachments oa:Attachments 0 (1)
<xs:group> oa:CarrierRoute 0 (1)
<xs:group> oa:ShippingWeights 0 (1)
<xs:group> oa:Notes 0 (1)
<xs:group> oa:Transportation 0 (1)
<xs:group> oa:Temperatures 0 (1)
<xs:group> oa:References 0 (1)