Definition Type: ComplexType
Name: ActualLedgerType
Namespace: http://www.openapplications.org/oagis/9
Containing Schema: ActualLedger.xsd
Abstract
Collapse XSD Schema Diagram:
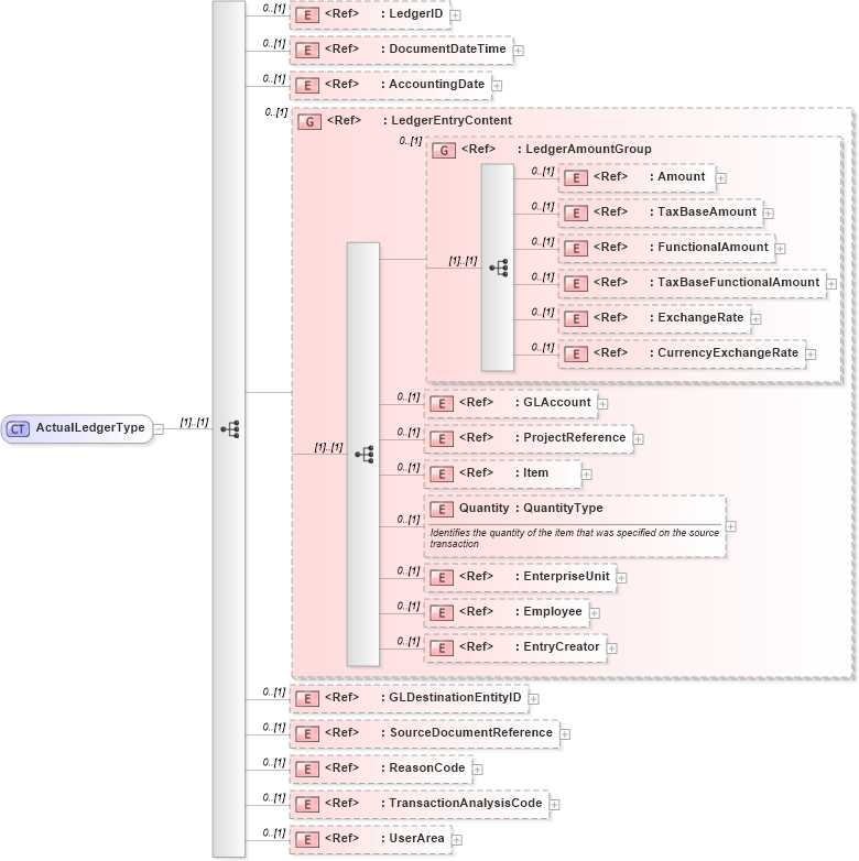
Drilldown into UserArea in schema fields_xsd Drilldown into TransactionAnalysisCode in schema financialcomponents_xsd Drilldown into ReasonCode in schema fields_xsd Drilldown into SourceDocumentReference in schema financialcomponents_xsd Drilldown into GLDestinationEntityID in schema fields_xsd Drilldown into EntryCreator in schema components_xsd Drilldown into Employee in schema components_xsd Drilldown into EnterpriseUnit in schema components_xsd Drilldown into Quantity in schema financialcomponents_xsd Drilldown into Item in schema components_xsd Drilldown into ProjectReference in schema components_xsd Drilldown into GLAccount in schema components_xsd Drilldown into CurrencyExchangeRate in schema components_xsd Drilldown into ExchangeRate in schema components_xsd Drilldown into TaxBaseFunctionalAmount in schema fields_xsd Drilldown into FunctionalAmount in schema fields_xsd Drilldown into TaxBaseAmount in schema fields_xsd Drilldown into Amount in schema fields_xsd Drilldown into LedgerAmountGroup in schema financialcomponents_xsd Drilldown into LedgerEntryContent in schema financialcomponents_xsd Drilldown into AccountingDate in schema components_xsd Drilldown into DocumentDateTime in schema fields_xsd Drilldown into LedgerID in schema fields_xsdXSD Diagram of ActualLedgerType in schema actualledger_xsd (Open Applications Group (OAGIS))
Collapse XSD Schema Code:
<xsd:complexType name="ActualLedgerType">
    <xsd:sequence>
        <xsd:element ref="LedgerID" minOccurs="0" />
        <xsd:element ref="DocumentDateTime" minOccurs="0" />
        <xsd:element ref="AccountingDate" minOccurs="0" />
        <xsd:group ref="LedgerEntryContent" minOccurs="0" />
        <xsd:element ref="GLDestinationEntityID" minOccurs="0" />
        <xsd:element ref="SourceDocumentReference" minOccurs="0" />
        <xsd:element ref="ReasonCode" minOccurs="0" />
        <xsd:element ref="TransactionAnalysisCode" minOccurs="0" />
        <xsd:element ref="UserArea" minOccurs="0" />
    </xsd:sequence>
</xsd:complexType>
Collapse Child Elements:
Name Type Min Occurs Max Occurs
LedgerID nsA:LedgerID 0 (1)
DocumentDateTime nsA:DocumentDateTime 0 (1)
AccountingDate nsA:AccountingDate 0 (1)
Amount nsA:Amount 0 (1)
TaxBaseAmount nsA:TaxBaseAmount 0 (1)
FunctionalAmount nsA:FunctionalAmount 0 (1)
TaxBaseFunctionalAmount nsA:TaxBaseFunctionalAmount 0 (1)
ExchangeRate nsA:ExchangeRate 0 (1)
CurrencyExchangeRate nsA:CurrencyExchangeRate 0 (1)
GLAccount nsA:GLAccount 0 (1)
ProjectReference nsA:ProjectReference 0 (1)
Item nsA:Item 0 (1)
Quantity nsA:Quantity 0 (1)
EnterpriseUnit nsA:EnterpriseUnit 0 (1)
Employee nsA:Employee 0 (1)
EntryCreator nsA:EntryCreator 0 (1)
GLDestinationEntityID nsA:GLDestinationEntityID 0 (1)
SourceDocumentReference nsA:SourceDocumentReference 0 (1)
ReasonCode nsA:ReasonCode 0 (1)
TransactionAnalysisCode nsA:TransactionAnalysisCode 0 (1)
UserArea nsA:UserArea 0 (1)
<xs:group> nsA:LedgerEntryContent 0 (1)
<xs:group> nsA:LedgerAmountGroup 0 (1)
Collapse Derivation Tree:
Collapse References:
nsA:ActualLedger