Definition Type: Element
Name: Address
Namespace: http://www.openapplications.org/oagis/9/reusableaggregatecorecomponentSchemaModule/0.1
Type: rcm:AddressType
Containing Schema: ReusableAggregateCoreComponent.xsd
MinOccurs 0
MaxOccurs unbounded
Abstract
Collapse XSD Schema Diagram:
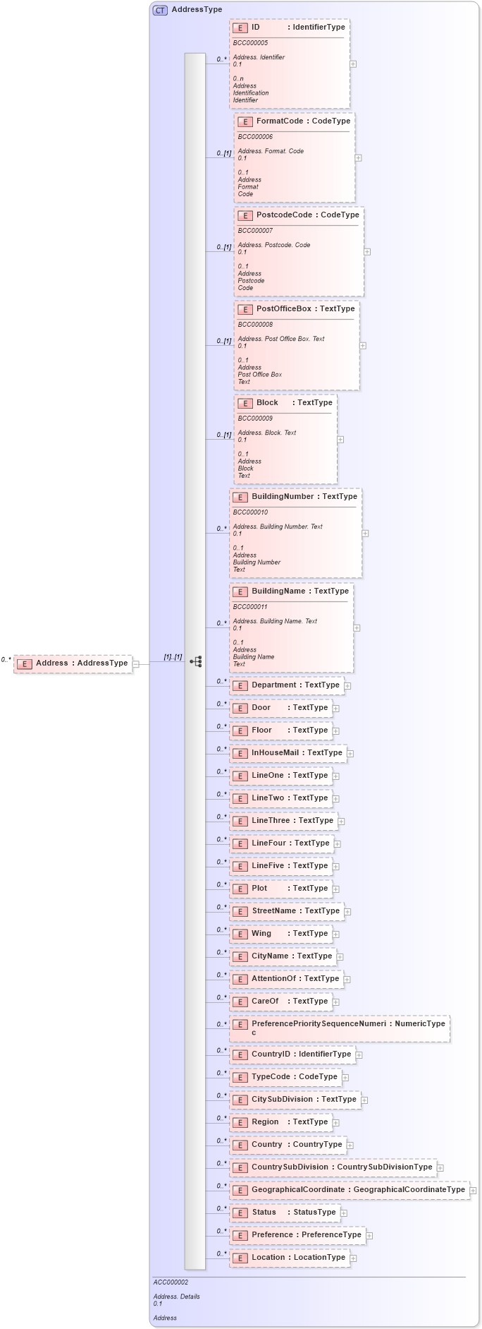
Drilldown into Location in schema reusableaggregatecorecomponent_xsd Drilldown into Preference in schema reusableaggregatecorecomponent_xsd Drilldown into Status in schema reusableaggregatecorecomponent_xsd Drilldown into GeographicalCoordinate in schema reusableaggregatecorecomponent_xsd Drilldown into CountrySubDivision in schema reusableaggregatecorecomponent_xsd Drilldown into Country in schema reusableaggregatecorecomponent_xsd Drilldown into Region in schema reusableaggregatecorecomponent_xsd Drilldown into CitySubDivision in schema reusableaggregatecorecomponent_xsd Drilldown into TypeCode in schema reusableaggregatecorecomponent_xsd Drilldown into CountryID in schema reusableaggregatecorecomponent_xsd Drilldown into PreferencePrioritySequenceNumeric in schema reusableaggregatecorecomponent_xsd Drilldown into CareOf in schema reusableaggregatecorecomponent_xsd Drilldown into AttentionOf in schema reusableaggregatecorecomponent_xsd Drilldown into CityName in schema reusableaggregatecorecomponent_xsd Drilldown into Wing in schema reusableaggregatecorecomponent_xsd Drilldown into StreetName in schema reusableaggregatecorecomponent_xsd Drilldown into Plot in schema reusableaggregatecorecomponent_xsd Drilldown into LineFive in schema reusableaggregatecorecomponent_xsd Drilldown into LineFour in schema reusableaggregatecorecomponent_xsd Drilldown into LineThree in schema reusableaggregatecorecomponent_xsd Drilldown into LineTwo in schema reusableaggregatecorecomponent_xsd Drilldown into LineOne in schema reusableaggregatecorecomponent_xsd Drilldown into InHouseMail in schema reusableaggregatecorecomponent_xsd Drilldown into Floor in schema reusableaggregatecorecomponent_xsd Drilldown into Door in schema reusableaggregatecorecomponent_xsd Drilldown into Department in schema reusableaggregatecorecomponent_xsd Drilldown into BuildingName in schema reusableaggregatecorecomponent_xsd Drilldown into BuildingNumber in schema reusableaggregatecorecomponent_xsd Drilldown into Block in schema reusableaggregatecorecomponent_xsd Drilldown into PostOfficeBox in schema reusableaggregatecorecomponent_xsd Drilldown into PostcodeCode in schema reusableaggregatecorecomponent_xsd Drilldown into FormatCode in schema reusableaggregatecorecomponent_xsd Drilldown into ID in schema reusableaggregatecorecomponent_xsd Drilldown into AddressType in schema reusableaggregatecorecomponent_xsdXSD Diagram of Address in schema reusableaggregatecorecomponent_xsd (Open Applications Group (OAGIS))
Collapse XSD Schema Code:
<xsd:element name="Address" type="rcm:AddressType" minOccurs="0" maxOccurs="unbounded" />
Collapse Child Elements:
Name Type Min Occurs Max Occurs
ID rcm:ID 0 unbounded
FormatCode rcm:FormatCode 0 (1)
PostcodeCode rcm:PostcodeCode 0 (1)
PostOfficeBox rcm:PostOfficeBox 0 (1)
Block rcm:Block 0 (1)
BuildingNumber rcm:BuildingNumber 0 unbounded
BuildingName rcm:BuildingName 0 unbounded
Department rcm:Department 0 unbounded
Door rcm:Door 0 unbounded
Floor rcm:Floor 0 unbounded
InHouseMail rcm:InHouseMail 0 unbounded
LineOne rcm:LineOne 0 unbounded
LineTwo rcm:LineTwo 0 unbounded
LineThree rcm:LineThree 0 unbounded
LineFour rcm:LineFour 0 unbounded
LineFive rcm:LineFive 0 unbounded
Plot rcm:Plot 0 unbounded
StreetName rcm:StreetName 0 unbounded
Wing rcm:Wing 0 unbounded
CityName rcm:CityName 0 unbounded
AttentionOf rcm:AttentionOf 0 unbounded
CareOf rcm:CareOf 0 unbounded
PreferencePrioritySequenceNumeric rcm:PreferencePrioritySequenceNumeric 0 unbounded
CountryID rcm:CountryID 0 unbounded
TypeCode rcm:TypeCode 0 unbounded
CitySubDivision rcm:CitySubDivision 0 unbounded
Region rcm:Region 0 unbounded
Country rcm:Country 0 unbounded
CountrySubDivision rcm:CountrySubDivision 0 unbounded
GeographicalCoordinate rcm:GeographicalCoordinate 0 unbounded
Status rcm:Status 0 unbounded
Preference rcm:Preference 0 unbounded
Location rcm:Location 0 unbounded
Collapse Derivation Tree: