Definition Type: ComplexType
Name: ChargeType
Namespace: http://www.openapplications.org/oagis/9
Type: nsA:AllowanceChargeABIEType
Containing Schema: Components.xsd
Abstract
Collapse XSD Schema Diagram:
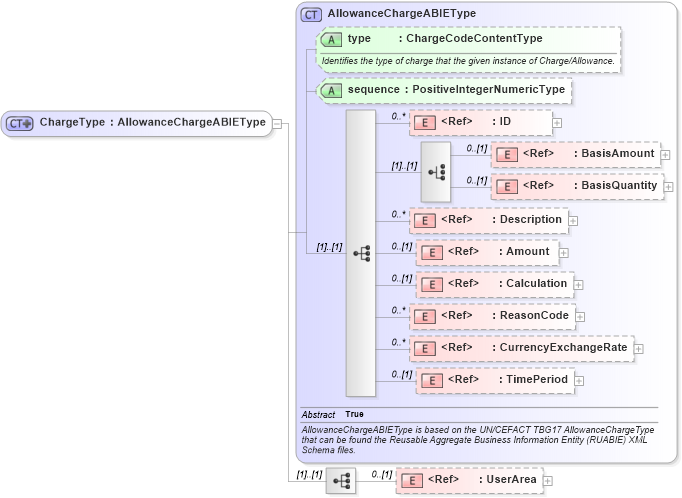
Drilldown into UserArea in schema fields_xsd Drilldown into TimePeriod in schema components_xsd Drilldown into CurrencyExchangeRate in schema components_xsd Drilldown into ReasonCode in schema fields_xsd Drilldown into Calculation in schema components_xsd Drilldown into Amount in schema fields_xsd Drilldown into Description in schema fields_xsd Drilldown into BasisQuantity in schema fields_xsd Drilldown into BasisAmount in schema fields_xsd Drilldown into ID in schema fields_xsd Drilldown into sequence in schema components_xsd Drilldown into type in schema components_xsd Drilldown into AllowanceChargeABIEType in schema components_xsdXSD Diagram of ChargeType in schema components_xsd (Open Applications Group (OAGIS))
Collapse XSD Schema Code:
<xsd:complexType name="ChargeType">
    <xsd:complexContent>
        <xsd:extension base="AllowanceChargeABIEType">
            <xsd:sequence>
                <xsd:element ref="UserArea" minOccurs="0" />
            </xsd:sequence>
        </xsd:extension>
    </xsd:complexContent>
</xsd:complexType>
Collapse Child Elements:
Name Type Min Occurs Max Occurs
ID nsA:ID 0 unbounded
BasisAmount nsA:BasisAmount 0 (1)
BasisQuantity nsA:BasisQuantity 0 (1)
Description nsA:Description 0 unbounded
Amount nsA:Amount 0 (1)
Calculation nsA:Calculation 0 (1)
ReasonCode nsA:ReasonCode 0 unbounded
CurrencyExchangeRate nsA:CurrencyExchangeRate 0 unbounded
TimePeriod nsA:TimePeriod 0 (1)
UserArea nsA:UserArea 0 (1)
Collapse Child Attributes:
Name Type Default Value Use
type nsA:type Optional
sequence nsA:sequence (Optional)
Collapse Derivation Tree:
Collapse References:
nsA:Charge