Definition Type: Element
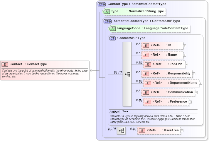
Name: Contact
Namespace: http://www.openapplications.org/oagis/9
Type: nsA:ContactType
Containing Schema: Components.xsd
Abstract
Documentation:
Contacts are the point of communication with the given party. In the case of an organization it may be the requestioner, the buyer, customer service, etc.
Collapse XSD Schema Diagram:
Drilldown into UserArea in schema fields_xsd Drilldown into Preference in schema components_xsd Drilldown into Communication in schema components_xsd Drilldown into DepartmentName in schema fields_xsd Drilldown into Responsibility in schema fields_xsd Drilldown into JobTitle in schema fields_xsd Drilldown into Name in schema fields_xsd Drilldown into ID in schema fields_xsd Drilldown into ContactABIEType in schema components_xsd Drilldown into languageCode in schema components_xsd Drilldown into SemanticContactType in schema components_xsd Drilldown into type in schema components_xsd Drilldown into ContactType in schema components_xsdXSD Diagram of Contact in schema components_xsd (Open Applications Group (OAGIS))
Collapse XSD Schema Code:
<xsd:element name="Contact" type="ContactType">
    <xsd:annotation>
        <xsd:documentation source="http://www.openapplications.org/oagis/9">Contacts are the point of communication with the given party. In the case of an organization it may be the requestioner, the buyer, customer service, etc. </xsd:documentation>
    </xsd:annotation>
</xsd:element>
Collapse Child Elements:
Name Type Min Occurs Max Occurs
ID nsA:ID 0 unbounded
Name nsA:Name 0 unbounded
JobTitle nsA:JobTitle 0 (1)
Responsibility nsA:Responsibility 0 unbounded
DepartmentName nsA:DepartmentName 0 (1)
Communication nsA:Communication 0 unbounded
Preference nsA:Preference 0 (1)
UserArea nsA:UserArea 0 (1)
Collapse Child Attributes:
Name Type Default Value Use
languageCode nsA:languageCode (Optional)
type nsA:type Optional
Collapse Derivation Tree: