Definition Type: Element
Name: Credit
Namespace: http://www.openapplications.org/oagis/9
Type: nsA:CreditType
Containing Schema: Credit.xsd
Abstract
Documentation:
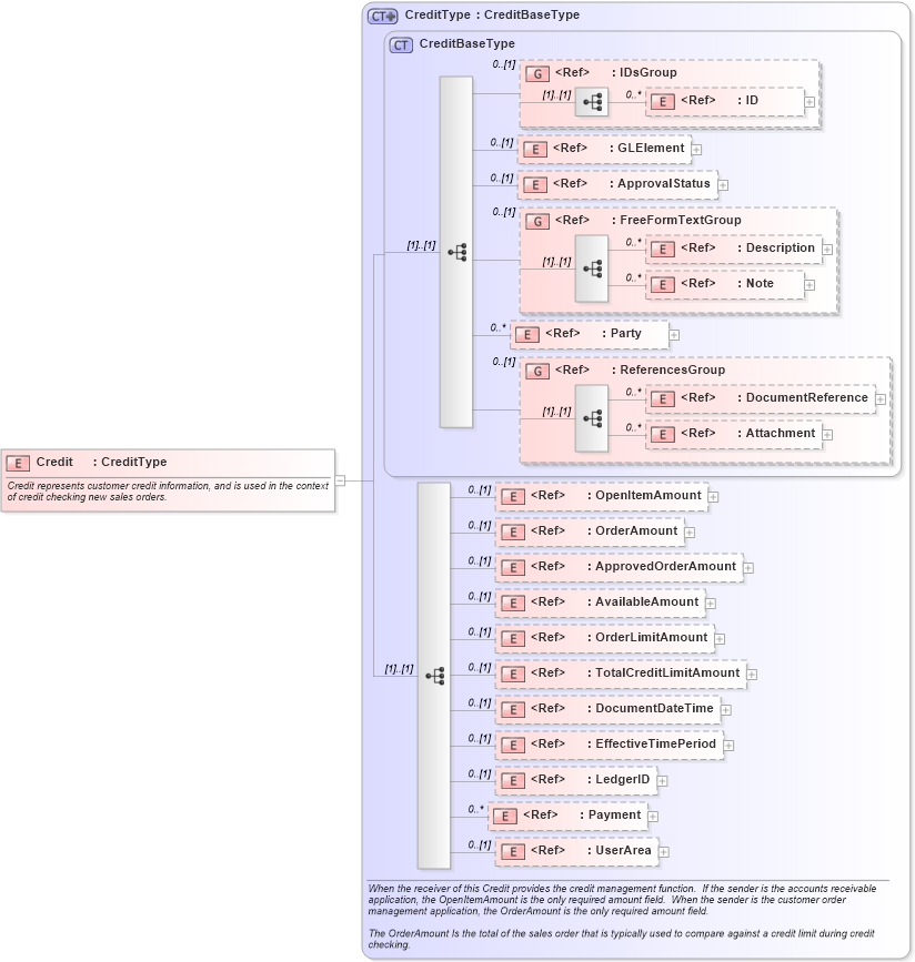
Credit represents customer credit information, and is used in the context of credit checking new sales orders.
Collapse XSD Schema Diagram:
Drilldown into UserArea in schema fields_xsd Drilldown into Payment in schema components_xsd Drilldown into LedgerID in schema fields_xsd Drilldown into EffectiveTimePeriod in schema components_xsd Drilldown into DocumentDateTime in schema fields_xsd Drilldown into TotalCreditLimitAmount in schema fields_xsd Drilldown into OrderLimitAmount in schema fields_xsd Drilldown into AvailableAmount in schema fields_xsd Drilldown into ApprovedOrderAmount in schema fields_xsd Drilldown into OrderAmount in schema fields_xsd Drilldown into OpenItemAmount in schema fields_xsd Drilldown into Attachment in schema components_xsd Drilldown into DocumentReference in schema components_xsd Drilldown into ReferencesGroup in schema components_xsd Drilldown into Party in schema components_xsd Drilldown into Note in schema fields_xsd Drilldown into Description in schema fields_xsd Drilldown into FreeFormTextGroup in schema meta_xsd Drilldown into ApprovalStatus in schema components_xsd Drilldown into GLElement in schema components_xsd Drilldown into ID in schema fields_xsd Drilldown into IDsGroup in schema components_xsd Drilldown into CreditBaseType in schema financialcomponents_xsd Drilldown into CreditType in schema credit_xsdXSD Diagram of Credit in schema credit_xsd (Open Applications Group (OAGIS))
Collapse XSD Schema Code:
<xsd:element name="Credit" type="CreditType">
    <xsd:annotation>
        <xsd:documentation source="http://www.openapplications.org/oagis/9">Credit represents customer credit information, and is used in the context of credit checking new sales orders.</xsd:documentation>
    </xsd:annotation>
</xsd:element>
Collapse Child Elements:
Name Type Min Occurs Max Occurs
ID nsA:ID 0 unbounded
GLElement nsA:GLElement 0 (1)
ApprovalStatus nsA:ApprovalStatus 0 (1)
Description nsA:Description 0 unbounded
Note nsA:Note 0 unbounded
Party nsA:Party 0 unbounded
DocumentReference nsA:DocumentReference 0 unbounded
Attachment nsA:Attachment 0 unbounded
OpenItemAmount nsA:OpenItemAmount 0 (1)
OrderAmount nsA:OrderAmount 0 (1)
ApprovedOrderAmount nsA:ApprovedOrderAmount 0 (1)
AvailableAmount nsA:AvailableAmount 0 (1)
OrderLimitAmount nsA:OrderLimitAmount 0 (1)
TotalCreditLimitAmount nsA:TotalCreditLimitAmount 0 (1)
DocumentDateTime nsA:DocumentDateTime 0 (1)
EffectiveTimePeriod nsA:EffectiveTimePeriod 0 (1)
LedgerID nsA:LedgerID 0 (1)
Payment nsA:Payment 0 unbounded
UserArea nsA:UserArea 0 (1)
<xs:group> nsA:IDsGroup 0 (1)
<xs:group> nsA:FreeFormTextGroup 0 (1)
<xs:group> nsA:ReferencesGroup 0 (1)
Collapse Derivation Tree: