Definition Type: ComplexType
Name: EmployeeWorkScheduleType
Namespace: http://www.openapplications.org/oagis/9
Type: nsA:HeaderType
Containing Schema: EmployeeWorkSchedule.xsd
Abstract
Collapse XSD Schema Diagram:
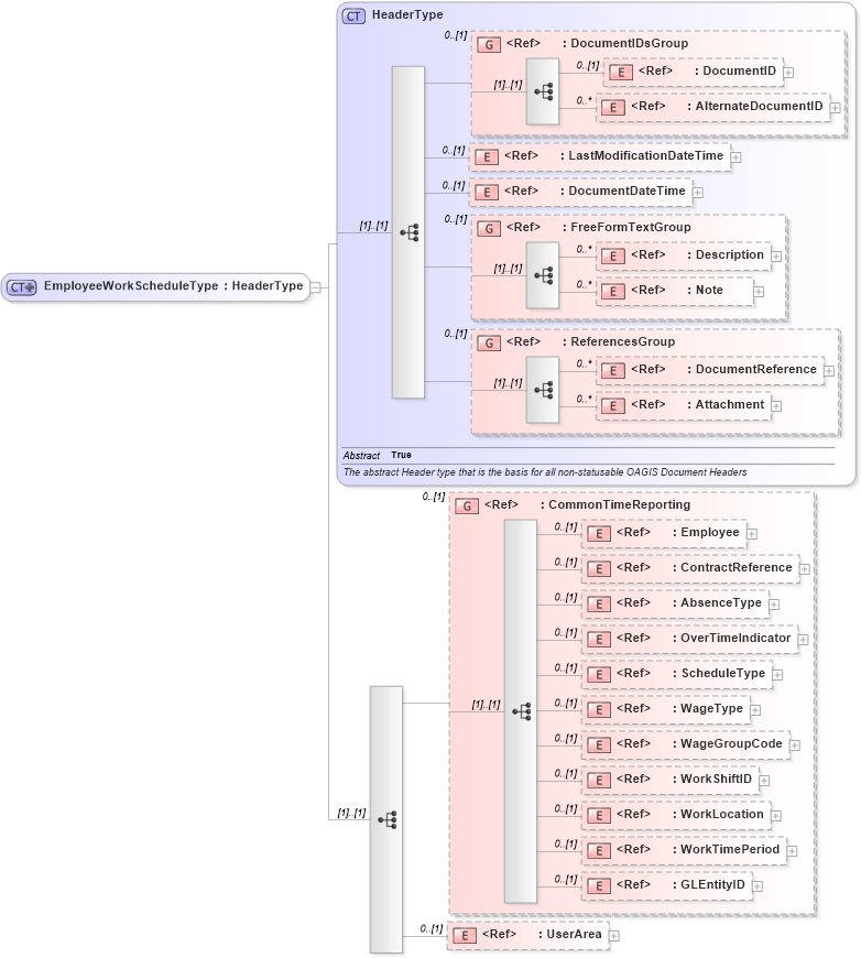
Drilldown into UserArea in schema fields_xsd Drilldown into GLEntityID in schema fields_xsd Drilldown into WorkTimePeriod in schema components_xsd Drilldown into WorkLocation in schema components_xsd Drilldown into WorkShiftID in schema fields_xsd Drilldown into WageGroupCode in schema fields_xsd Drilldown into WageType in schema fields_xsd Drilldown into ScheduleType in schema fields_xsd Drilldown into OverTimeIndicator in schema fields_xsd Drilldown into AbsenceType in schema fields_xsd Drilldown into ContractReference in schema components_xsd Drilldown into Employee in schema components_xsd Drilldown into CommonTimeReporting in schema components_xsd Drilldown into Attachment in schema components_xsd Drilldown into DocumentReference in schema components_xsd Drilldown into ReferencesGroup in schema components_xsd Drilldown into Note in schema fields_xsd Drilldown into Description in schema fields_xsd Drilldown into FreeFormTextGroup in schema meta_xsd Drilldown into DocumentDateTime in schema fields_xsd Drilldown into LastModificationDateTime in schema fields_xsd Drilldown into AlternateDocumentID in schema components_xsd Drilldown into DocumentID in schema components_xsd Drilldown into DocumentIDsGroup in schema components_xsd Drilldown into HeaderType in schema components_xsdXSD Diagram of EmployeeWorkScheduleType in schema employeeworkschedule_xsd (Open Applications Group (OAGIS))
Collapse XSD Schema Code:
<xsd:complexType name="EmployeeWorkScheduleType">
    <xsd:complexContent>
        <xsd:extension base="HeaderType">
            <xsd:sequence>
                <xsd:group ref="CommonTimeReporting" minOccurs="0" />
                <xsd:element ref="UserArea" minOccurs="0" />
            </xsd:sequence>
        </xsd:extension>
    </xsd:complexContent>
</xsd:complexType>
Collapse Child Elements:
Name Type Min Occurs Max Occurs
DocumentID nsA:DocumentID 0 (1)
AlternateDocumentID nsA:AlternateDocumentID 0 unbounded
LastModificationDateTime nsA:LastModificationDateTime 0 (1)
DocumentDateTime nsA:DocumentDateTime 0 (1)
Description nsA:Description 0 unbounded
Note nsA:Note 0 unbounded
DocumentReference nsA:DocumentReference 0 unbounded
Attachment nsA:Attachment 0 unbounded
Employee nsA:Employee 0 (1)
ContractReference nsA:ContractReference 0 (1)
AbsenceType nsA:AbsenceType 0 (1)
OverTimeIndicator nsA:OverTimeIndicator 0 (1)
ScheduleType nsA:ScheduleType 0 (1)
WageType nsA:WageType 0 (1)
WageGroupCode nsA:WageGroupCode 0 (1)
WorkShiftID nsA:WorkShiftID 0 (1)
WorkLocation nsA:WorkLocation 0 (1)
WorkTimePeriod nsA:WorkTimePeriod 0 (1)
GLEntityID nsA:GLEntityID 0 (1)
UserArea nsA:UserArea 0 (1)
<xs:group> nsA:DocumentIDsGroup 0 (1)
<xs:group> nsA:FreeFormTextGroup 0 (1)
<xs:group> nsA:ReferencesGroup 0 (1)
<xs:group> nsA:CommonTimeReporting 0 (1)
Collapse Derivation Tree:
Collapse References:
nsA:EmployeeWorkSchedule