Definition Type: Element
Name: EngineeringWorkOrder
Namespace: http://www.openapplications.org/oagis/9
Type: nsA:OpenEngineeringWorkOrderType
Containing Schema: EngineeringWorkDocument.xsd
Abstract
Collapse XSD Schema Diagram:
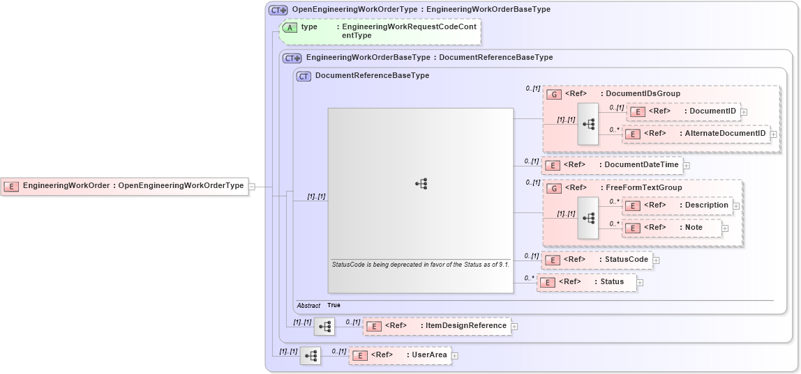
Drilldown into UserArea in schema fields_xsd Drilldown into ItemDesignReference in schema engineeringworkdocument_xsd Drilldown into Status in schema components_xsd Drilldown into StatusCode in schema fields_xsd Drilldown into Note in schema fields_xsd Drilldown into Description in schema fields_xsd Drilldown into FreeFormTextGroup in schema meta_xsd Drilldown into DocumentDateTime in schema fields_xsd Drilldown into AlternateDocumentID in schema components_xsd Drilldown into DocumentID in schema components_xsd Drilldown into DocumentIDsGroup in schema components_xsd Drilldown into DocumentReferenceBaseType in schema components_xsd Drilldown into EngineeringWorkOrderBaseType in schema engineeringworkdocument_xsd Drilldown into type in schema engineeringworkdocument_xsd Drilldown into OpenEngineeringWorkOrderType in schema engineeringworkdocument_xsdXSD Diagram of EngineeringWorkOrder in schema engineeringworkdocument_xsd (Open Applications Group (OAGIS))
Collapse XSD Schema Code:
<xsd:element name="EngineeringWorkOrder" type="OpenEngineeringWorkOrderType" />
Collapse Child Elements:
Name Type Min Occurs Max Occurs
DocumentID nsA:DocumentID 0 (1)
AlternateDocumentID nsA:AlternateDocumentID 0 unbounded
DocumentDateTime nsA:DocumentDateTime 0 (1)
Description nsA:Description 0 unbounded
Note nsA:Note 0 unbounded
StatusCode nsA:StatusCode 0 (1)
Status nsA:Status 0 unbounded
ItemDesignReference nsA:ItemDesignReference 0 (1)
UserArea nsA:UserArea 0 (1)
<xs:group> nsA:DocumentIDsGroup 0 (1)
<xs:group> nsA:FreeFormTextGroup 0 (1)
Collapse Child Attributes:
Name Type Default Value Use
type nsA:type (Optional)
Collapse Derivation Tree: