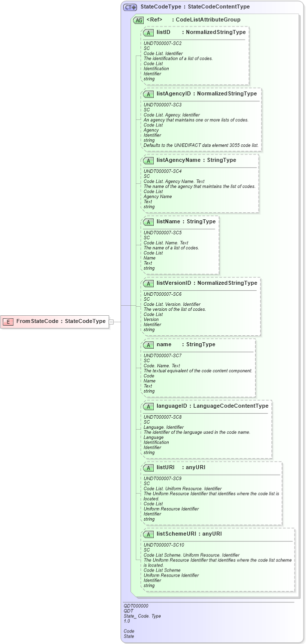
Definition Type: Element
Name: FromStateCode
Namespace: http://www.openapplications.org/oagis/9
Type: nsA:StateCodeType
Containing Schema: Fields.xsd
Abstract
Collapse XSD Schema Diagram:
Drilldown into listSchemeURI in schema fields_xsd Drilldown into listURI in schema fields_xsd Drilldown into languageID in schema fields_xsd Drilldown into name in schema fields_xsd Drilldown into listVersionID in schema fields_xsd Drilldown into listName in schema fields_xsd Drilldown into listAgencyName in schema fields_xsd Drilldown into listAgencyID in schema fields_xsd Drilldown into listID in schema fields_xsd Drilldown into CodeListAttributeGroup in schema fields_xsd Drilldown into StateCodeType in schema fields_xsdXSD Diagram of FromStateCode in schema fields_xsd (Open Applications Group (OAGIS))
Collapse XSD Schema Code:
<xsd:element name="FromStateCode" type="StateCodeType" />
Collapse Child Attributes:
Name Type Default Value Use
listID nsA:listID Optional
listAgencyID nsA:listAgencyID Optional
listAgencyName nsA:listAgencyName Optional
listName nsA:listName Optional
listVersionID nsA:listVersionID Optional
name nsA:name Optional
languageID nsA:languageID Optional
listURI nsA:listURI Optional
listSchemeURI nsA:listSchemeURI Optional
Collapse Derivation Tree: