Definition Type: Element
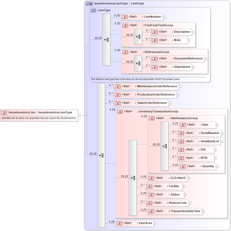
Name: IssueInventoryLine
Namespace: http://www.openapplications.org/oagis/9
Type: nsA:IssueInventoryLineType
Containing Schema: IssueInventory.xsd
Abstract
Documentation:
Identifies the lie items and quantities that are issued the IssueInventory.
Collapse XSD Schema Diagram:
Drilldown into UserArea in schema fields_xsd Drilldown into TransactionDateTime in schema fields_xsd Drilldown into ReasonCode in schema fields_xsd Drilldown into Status in schema components_xsd Drilldown into Facility in schema components_xsd Drilldown into GLEntityID in schema fields_xsd Drilldown into Quantity in schema fields_xsd Drilldown into RFID in schema fields_xsd Drilldown into UID in schema fields_xsd Drilldown into SerializedLot in schema components_xsd Drilldown into SerialNumber in schema fields_xsd Drilldown into Item in schema components_xsd Drilldown into ItemInstanceGroup in schema components_xsd Drilldown into InventoryTransactionGroup in schema components_xsd Drilldown into SalesOrderReference in schema components_xsd Drilldown into ProductionOrderReference in schema components_xsd Drilldown into MaintenanceOrderReference in schema components_xsd Drilldown into Attachment in schema components_xsd Drilldown into DocumentReference in schema components_xsd Drilldown into ReferencesGroup in schema components_xsd Drilldown into Note in schema fields_xsd Drilldown into Description in schema fields_xsd Drilldown into FreeFormTextGroup in schema meta_xsd Drilldown into LineNumber in schema fields_xsd Drilldown into LineType in schema components_xsd Drilldown into IssueInventoryLineType in schema issueinventory_xsdXSD Diagram of IssueInventoryLine in schema issueinventory_xsd (Open Applications Group (OAGIS))
Collapse XSD Schema Code:
<xsd:element name="IssueInventoryLine" type="IssueInventoryLineType">
    <xsd:annotation>
        <xsd:documentation source="http://www.openapplications.org/oagis/9">Identifies the lie items and quantities that are issued the IssueInventory.</xsd:documentation>
    </xsd:annotation>
</xsd:element>
Collapse Child Elements:
Name Type Min Occurs Max Occurs
LineNumber nsA:LineNumber 0 (1)
Description nsA:Description 0 unbounded
Note nsA:Note 0 unbounded
DocumentReference nsA:DocumentReference 0 unbounded
Attachment nsA:Attachment 0 unbounded
MaintenanceOrderReference nsA:MaintenanceOrderReference 0 unbounded
ProductionOrderReference nsA:ProductionOrderReference 0 unbounded
SalesOrderReference nsA:SalesOrderReference 0 unbounded
Item nsA:Item 0 (1)
SerialNumber nsA:SerialNumber 0 unbounded
SerializedLot nsA:SerializedLot 0 unbounded
UID nsA:UID 0 unbounded
RFID nsA:RFID 0 unbounded
Quantity nsA:Quantity 0 (1)
GLEntityID nsA:GLEntityID 0 (1)
Facility nsA:Facility 0 unbounded
Status nsA:Status 0 (1)
ReasonCode nsA:ReasonCode 0 unbounded
TransactionDateTime nsA:TransactionDateTime 0 (1)
UserArea nsA:UserArea 0 (1)
<xs:group> nsA:FreeFormTextGroup 0 (1)
<xs:group> nsA:ReferencesGroup 0 (1)
<xs:group> nsA:InventoryTransactionGroup 0 (1)
<xs:group> nsA:ItemInstanceGroup 0 (1)
Collapse Derivation Tree: