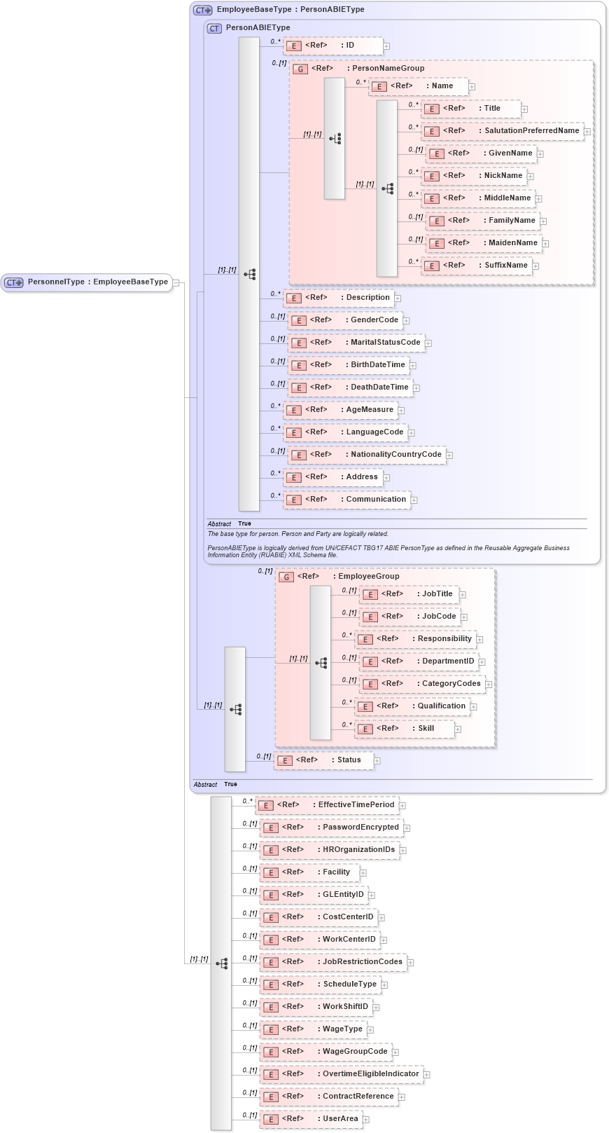
Definition Type: ComplexType
Name: PersonnelType
Namespace: http://www.openapplications.org/oagis/9
Type: nsA:EmployeeBaseType
Containing Schema: Personnel.xsd
Abstract
Collapse XSD Schema Diagram:
Drilldown into UserArea in schema fields_xsd Drilldown into ContractReference in schema components_xsd Drilldown into OvertimeEligibleIndicator in schema fields_xsd Drilldown into WageGroupCode in schema fields_xsd Drilldown into WageType in schema fields_xsd Drilldown into WorkShiftID in schema fields_xsd Drilldown into ScheduleType in schema fields_xsd Drilldown into JobRestrictionCodes in schema components_xsd Drilldown into WorkCenterID in schema fields_xsd Drilldown into CostCenterID in schema fields_xsd Drilldown into GLEntityID in schema fields_xsd Drilldown into Facility in schema components_xsd Drilldown into HROrganizationIDs in schema components_xsd Drilldown into PasswordEncrypted in schema fields_xsd Drilldown into EffectiveTimePeriod in schema components_xsd Drilldown into Status in schema components_xsd Drilldown into Skill in schema components_xsd Drilldown into Qualification in schema components_xsd Drilldown into CategoryCodes in schema components_xsd Drilldown into DepartmentID in schema fields_xsd Drilldown into Responsibility in schema fields_xsd Drilldown into JobCode in schema fields_xsd Drilldown into JobTitle in schema fields_xsd Drilldown into EmployeeGroup in schema components_xsd Drilldown into Communication in schema components_xsd Drilldown into Address in schema components_xsd Drilldown into NationalityCountryCode in schema fields_xsd Drilldown into LanguageCode in schema fields_xsd Drilldown into AgeMeasure in schema fields_xsd Drilldown into DeathDateTime in schema fields_xsd Drilldown into BirthDateTime in schema fields_xsd Drilldown into MaritalStatusCode in schema fields_xsd Drilldown into GenderCode in schema fields_xsd Drilldown into Description in schema fields_xsd Drilldown into SuffixName in schema fields_xsd Drilldown into MaidenName in schema fields_xsd Drilldown into FamilyName in schema fields_xsd Drilldown into MiddleName in schema fields_xsd Drilldown into NickName in schema fields_xsd Drilldown into GivenName in schema fields_xsd Drilldown into SalutationPreferredName in schema components_xsd Drilldown into Title in schema fields_xsd Drilldown into Name in schema fields_xsd Drilldown into PersonNameGroup in schema components_xsd Drilldown into ID in schema fields_xsd Drilldown into PersonABIEType in schema components_xsd Drilldown into EmployeeBaseType in schema components_xsdXSD Diagram of PersonnelType in schema personnel_xsd (Open Applications Group (OAGIS))
Collapse XSD Schema Code:
<xsd:complexType name="PersonnelType">
    <xsd:complexContent>
        <xsd:extension base="EmployeeBaseType">
            <xsd:sequence>
                <xsd:element ref="EffectiveTimePeriod" minOccurs="0" maxOccurs="unbounded">
                    <xsd:annotation>
                        <xsd:documentation source="http://www.openapplications.org/oagis/9">Indicates the time in which the person works for the company. Typically the Start date is date in which the persons employment is effective and the Finish date is the the date in which the employee is terminated.</xsd:documentation>
                    </xsd:annotation>
                </xsd:element>
                <xsd:element ref="PasswordEncrypted" minOccurs="0">
                    <xsd:annotation>
                        <xsd:documentation source="http://www.openapplications.org/oagis/9">This is the confidential code entered by an employee to obtain access to a secured resource. An example of the use could be the code entered when entering their time worked on the manufacturing shop floor</xsd:documentation>
                    </xsd:annotation>
                </xsd:element>
                <xsd:element ref="HROrganizationIDs" minOccurs="0" />
                <xsd:element ref="Facility" minOccurs="0" />
                <xsd:element ref="GLEntityID" minOccurs="0" />
                <xsd:element ref="CostCenterID" minOccurs="0">
                    <xsd:annotation>
                        <xsd:documentation source="http://www.openapplications.org/oagis/9">This is an accumulator of cost information that may be an organizational unit or area of responsibility.  It is an organization code that allows a grouping of expenses and costs.

SYNONYMS are Stocking Location, Work Group
</xsd:documentation>
                    </xsd:annotation>
                </xsd:element>
                <xsd:element ref="WorkCenterID" minOccurs="0">
                    <xsd:annotation>
                        <xsd:documentation source="http://www.openapplications.org/oagis/9">This identifies an area consisting of one or more resources where production takes place.  It is used to identify a specific Work Center on a Shop Floor or other manufacturing facility</xsd:documentation>
                    </xsd:annotation>
                </xsd:element>
                <xsd:element ref="JobRestrictionCodes" minOccurs="0">
                    <xsd:annotation>
                        <xsd:documentation source="http://www.openapplications.org/oagis/9">This indicates any limitations to complete a job assignment based on physical, mental, legal or any other conditions</xsd:documentation>
                    </xsd:annotation>
                </xsd:element>
                <xsd:element ref="ScheduleType" minOccurs="0">
                    <xsd:annotation>
                        <xsd:documentation source="http://www.openapplications.org/oagis/9">ScheduleType is a code or identifier that describes the specific schedule and can be used in a variety of contexts. When used in the context of employee, ScheduleType refers to the specific schedule for the employee or worker.

When used in the context of a Schedule, ScheduleType indicates whether the Schedule is a demand schedule from a customer or a supply schedule from a supplier. Valid values for this context are: “Demand”, “Supplier”</xsd:documentation>
                    </xsd:annotation>
                </xsd:element>
                <xsd:element ref="WorkShiftID" minOccurs="0">
                    <xsd:annotation>
                        <xsd:documentation source="http://www.openapplications.org/oagis/9">This is the Employee Shift Identifier. ShiftId describes the regular or standard authorized work time for the employee</xsd:documentation>
                    </xsd:annotation>
                </xsd:element>
                <xsd:element ref="WageType" minOccurs="0">
                    <xsd:annotation>
                        <xsd:documentation source="http://www.openapplications.org/oagis/9">This is a code or identifier that describes the specific type a wage an employee or worker is paid. Examples include: Exempt from Overtime, Non-Exempt from Overtime</xsd:documentation>
                    </xsd:annotation>
                </xsd:element>
                <xsd:element ref="WageGroupCode" minOccurs="0">
                    <xsd:annotation>
                        <xsd:documentation source="http://www.openapplications.org/oagis/9">This is used to classify an employee’s wage</xsd:documentation>
                    </xsd:annotation>
                </xsd:element>
                <xsd:element ref="OvertimeEligibleIndicator" minOccurs="0" />
                <xsd:element ref="ContractReference" minOccurs="0" />
                <xsd:element ref="UserArea" minOccurs="0" />
            </xsd:sequence>
        </xsd:extension>
    </xsd:complexContent>
</xsd:complexType>
Collapse Child Elements:
Name Type Min Occurs Max Occurs
ID nsA:ID 0 unbounded
Name nsA:Name 0 unbounded
Title nsA:Title 0 unbounded
SalutationPreferredName nsA:SalutationPreferredName 0 unbounded
GivenName nsA:GivenName 0 (1)
NickName nsA:NickName 0 unbounded
MiddleName nsA:MiddleName 0 unbounded
FamilyName nsA:FamilyName 0 (1)
MaidenName nsA:MaidenName 0 (1)
SuffixName nsA:SuffixName 0 unbounded
Description nsA:Description 0 unbounded
GenderCode nsA:GenderCode 0 (1)
MaritalStatusCode nsA:MaritalStatusCode 0 (1)
BirthDateTime nsA:BirthDateTime 0 (1)
DeathDateTime nsA:DeathDateTime 0 (1)
AgeMeasure nsA:AgeMeasure 0 unbounded
LanguageCode nsA:LanguageCode 0 unbounded
NationalityCountryCode nsA:NationalityCountryCode 0 (1)
Address nsA:Address 0 unbounded
Communication nsA:Communication 0 unbounded
JobTitle nsA:JobTitle 0 (1)
JobCode nsA:JobCode 0 (1)
Responsibility nsA:Responsibility 0 unbounded
DepartmentID nsA:DepartmentID 0 (1)
CategoryCodes nsA:CategoryCodes 0 (1)
Qualification nsA:Qualification 0 unbounded
Skill nsA:Skill 0 unbounded
Status nsA:Status 0 (1)
EffectiveTimePeriod nsA:EffectiveTimePeriod 0 unbounded
PasswordEncrypted nsA:PasswordEncrypted 0 (1)
HROrganizationIDs nsA:HROrganizationIDs 0 (1)
Facility nsA:Facility 0 (1)
GLEntityID nsA:GLEntityID 0 (1)
CostCenterID nsA:CostCenterID 0 (1)
WorkCenterID nsA:WorkCenterID 0 (1)
JobRestrictionCodes nsA:JobRestrictionCodes 0 (1)
ScheduleType nsA:ScheduleType 0 (1)
WorkShiftID nsA:WorkShiftID 0 (1)
WageType nsA:WageType 0 (1)
WageGroupCode nsA:WageGroupCode 0 (1)
OvertimeEligibleIndicator nsA:OvertimeEligibleIndicator 0 (1)
ContractReference nsA:ContractReference 0 (1)
UserArea nsA:UserArea 0 (1)
<xs:group> nsA:PersonNameGroup 0 (1)
<xs:group> nsA:EmployeeGroup 0 (1)
Collapse Derivation Tree:
Collapse References:
nsA:Personnel