Definition Type: ComplexType
Name: ProductRequirementBaseType
Namespace: http://www.openapplications.org/oagis/9
Type: nsA:HeaderType
Containing Schema: Components.xsd
Abstract
Collapse XSD Schema Diagram:
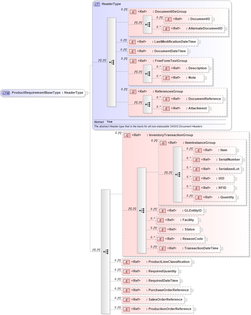
Drilldown into ProductionOrderReference in schema components_xsd Drilldown into SalesOrderReference in schema components_xsd Drilldown into PurchaseOrderReference in schema components_xsd Drilldown into RequiredDateTime in schema fields_xsd Drilldown into RequiredQuantity in schema fields_xsd Drilldown into ProductLineClassification in schema components_xsd Drilldown into TransactionDateTime in schema fields_xsd Drilldown into ReasonCode in schema fields_xsd Drilldown into Status in schema components_xsd Drilldown into Facility in schema components_xsd Drilldown into GLEntityID in schema fields_xsd Drilldown into Quantity in schema fields_xsd Drilldown into RFID in schema fields_xsd Drilldown into UID in schema fields_xsd Drilldown into SerializedLot in schema components_xsd Drilldown into SerialNumber in schema fields_xsd Drilldown into Item in schema components_xsd Drilldown into ItemInstanceGroup in schema components_xsd Drilldown into InventoryTransactionGroup in schema components_xsd Drilldown into Attachment in schema components_xsd Drilldown into DocumentReference in schema components_xsd Drilldown into ReferencesGroup in schema components_xsd Drilldown into Note in schema fields_xsd Drilldown into Description in schema fields_xsd Drilldown into FreeFormTextGroup in schema meta_xsd Drilldown into DocumentDateTime in schema fields_xsd Drilldown into LastModificationDateTime in schema fields_xsd Drilldown into AlternateDocumentID in schema components_xsd Drilldown into DocumentID in schema components_xsd Drilldown into DocumentIDsGroup in schema components_xsd Drilldown into HeaderType in schema components_xsdXSD Diagram of ProductRequirementBaseType in schema components_xsd (Open Applications Group (OAGIS))
Collapse XSD Schema Code:
<xsd:complexType name="ProductRequirementBaseType">
    <xsd:complexContent>
        <xsd:extension base="HeaderType">
            <xsd:sequence>
                <xsd:group ref="InventoryTransactionGroup" minOccurs="0" />
                <xsd:element ref="ProductLineClassification" minOccurs="0">
                    <xsd:annotation>
                        <xsd:documentation source="http://www.openapplications.org/oagis/9">This is a grouping used to represent something that is sold either internally or externally.  It typically is a grouping of Items.

SYNONYMS:
Commodity
Product Family
Kit</xsd:documentation>
                    </xsd:annotation>
                </xsd:element>
                <xsd:element ref="RequiredQuantity" minOccurs="0">
                    <xsd:annotation>
                        <xsd:documentation source="http://www.openapplications.org/oagis/9">The required quantity of items</xsd:documentation>
                        <xsd:documentation source="http://www.openapplications.org/oagis/9">The required quantity of items</xsd:documentation>
                    </xsd:annotation>
                </xsd:element>
                <xsd:element ref="RequiredDateTime" minOccurs="0">
                    <xsd:annotation>
                        <xsd:documentation source="http://www.openapplications.org/oagis/9">The timestamp that the item is required.</xsd:documentation>
                    </xsd:annotation>
                </xsd:element>
                <xsd:element ref="PurchaseOrderReference" minOccurs="0" />
                <xsd:element ref="SalesOrderReference" minOccurs="0" />
                <xsd:element ref="ProductionOrderReference" minOccurs="0" />
            </xsd:sequence>
        </xsd:extension>
    </xsd:complexContent>
</xsd:complexType>
Collapse Child Elements:
Name Type Min Occurs Max Occurs
DocumentID nsA:DocumentID 0 (1)
AlternateDocumentID nsA:AlternateDocumentID 0 unbounded
LastModificationDateTime nsA:LastModificationDateTime 0 (1)
DocumentDateTime nsA:DocumentDateTime 0 (1)
Description nsA:Description 0 unbounded
Note nsA:Note 0 unbounded
DocumentReference nsA:DocumentReference 0 unbounded
Attachment nsA:Attachment 0 unbounded
Item nsA:Item 0 (1)
SerialNumber nsA:SerialNumber 0 unbounded
SerializedLot nsA:SerializedLot 0 unbounded
UID nsA:UID 0 unbounded
RFID nsA:RFID 0 unbounded
Quantity nsA:Quantity 0 (1)
GLEntityID nsA:GLEntityID 0 (1)
Facility nsA:Facility 0 unbounded
Status nsA:Status 0 (1)
ReasonCode nsA:ReasonCode 0 unbounded
TransactionDateTime nsA:TransactionDateTime 0 (1)
ProductLineClassification nsA:ProductLineClassification 0 (1)
RequiredQuantity nsA:RequiredQuantity 0 (1)
RequiredDateTime nsA:RequiredDateTime 0 (1)
PurchaseOrderReference nsA:PurchaseOrderReference 0 (1)
SalesOrderReference nsA:SalesOrderReference 0 (1)
ProductionOrderReference nsA:ProductionOrderReference 0 (1)
<xs:group> nsA:DocumentIDsGroup 0 (1)
<xs:group> nsA:FreeFormTextGroup 0 (1)
<xs:group> nsA:ReferencesGroup 0 (1)
<xs:group> nsA:InventoryTransactionGroup 0 (1)
<xs:group> nsA:ItemInstanceGroup 0 (1)
Collapse Derivation Tree:
Collapse References:
nsA:ProductAvailabilityType, nsA:RequireProductType