Definition Type: Element
Name: ProjectMaster
Namespace: http://www.openapplications.org/oagis/9
Type: nsA:ProjectMasterType
Containing Schema: ProjectMaster.xsd
Abstract
Documentation:
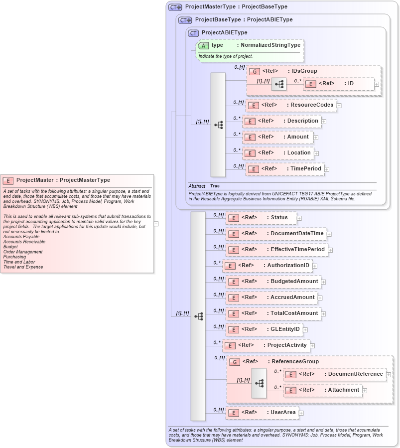
A set of tasks with the following attributes: a singular purpose, a start and end date, those that accumulate costs, and those that may have materials and overhead. SYNONYMS: Job, Process Model, Program, Work Breakdown Structure (WBS) element This is used to enable all relevant sub-systems that submit transactions to the project accounting application to maintain valid values for the key project fields. The target applications for this update would include, but not necessarily be limited to: Accounts Payable Accounts Receivable Budget Order Management Purchasing Time and Labor Travel and Expense
Collapse XSD Schema Diagram:
Drilldown into UserArea in schema fields_xsd Drilldown into Attachment in schema components_xsd Drilldown into DocumentReference in schema components_xsd Drilldown into ReferencesGroup in schema components_xsd Drilldown into ProjectActivity in schema projectmaster_xsd Drilldown into GLEntityID in schema fields_xsd Drilldown into TotalCostAmount in schema fields_xsd Drilldown into AccruedAmount in schema fields_xsd Drilldown into BudgetedAmount in schema fields_xsd Drilldown into AuthorizationID in schema fields_xsd Drilldown into EffectiveTimePeriod in schema components_xsd Drilldown into DocumentDateTime in schema fields_xsd Drilldown into Status in schema components_xsd Drilldown into TimePeriod in schema components_xsd Drilldown into Location in schema components_xsd Drilldown into Amount in schema fields_xsd Drilldown into Description in schema fields_xsd Drilldown into ResourceCodes in schema components_xsd Drilldown into ID in schema fields_xsd Drilldown into IDsGroup in schema components_xsd Drilldown into type in schema components_xsd Drilldown into ProjectABIEType in schema components_xsd Drilldown into ProjectBaseType in schema components_xsd Drilldown into ProjectMasterType in schema projectmaster_xsdXSD Diagram of ProjectMaster in schema projectmaster_xsd (Open Applications Group (OAGIS))
Collapse XSD Schema Code:
<xsd:element name="ProjectMaster" type="ProjectMasterType">
    <xsd:annotation>
        <xsd:documentation source="http://www.openapplications.org/oagis/9">A set of tasks with the following attributes: a singular purpose, a start and end date, those that accumulate costs, and those that may have materials and overhead. SYNONYMS: Job, Process Model, Program, Work Breakdown Structure (WBS) element

This is used to enable all relevant sub-systems that submit transactions to the project accounting application to maintain valid values for the key project fields.  The target applications for this update would include, but not necessarily be limited to:
Accounts Payable
Accounts Receivable
Budget
Order Management
Purchasing
Time and Labor
Travel and Expense</xsd:documentation>
    </xsd:annotation>
</xsd:element>
Collapse Child Elements:
Name Type Min Occurs Max Occurs
ID nsA:ID 0 unbounded
ResourceCodes nsA:ResourceCodes 0 (1)
Description nsA:Description 0 unbounded
Amount nsA:Amount 0 unbounded
Location nsA:Location 0 unbounded
TimePeriod nsA:TimePeriod 0 (1)
Status nsA:Status 0 (1)
DocumentDateTime nsA:DocumentDateTime 0 (1)
EffectiveTimePeriod nsA:EffectiveTimePeriod 0 (1)
AuthorizationID nsA:AuthorizationID 0 unbounded
BudgetedAmount nsA:BudgetedAmount 0 (1)
AccruedAmount nsA:AccruedAmount 0 (1)
TotalCostAmount nsA:TotalCostAmount 0 (1)
GLEntityID nsA:GLEntityID 0 (1)
ProjectActivity nsA:ProjectActivity 0 unbounded
DocumentReference nsA:DocumentReference 0 unbounded
Attachment nsA:Attachment 0 unbounded
UserArea nsA:UserArea 0 (1)
<xs:group> nsA:IDsGroup 0 (1)
<xs:group> nsA:ReferencesGroup 0 (1)
Collapse Child Attributes:
Name Type Default Value Use
type nsA:type (Optional)
Collapse Derivation Tree: