Definition Type: Element
Name: PrvtId
Namespace: urn:swift:xsd:$pain.001.001.01
Type: ist:PersonIdentification2
Containing Schema: $pain.001.001.01.xsd
MinOccurs (1)
MaxOccurs 2
Abstract
Collapse XSD Schema Diagram:
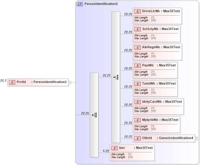
Drilldown into Issr in schema $pain_001_001_01_xsd Drilldown into OthrId in schema $pain_001_001_01_xsd Drilldown into MplyrIdNb in schema $pain_001_001_01_xsd Drilldown into IdntyCardNb in schema $pain_001_001_01_xsd Drilldown into TaxIdNb in schema $pain_001_001_01_xsd Drilldown into PsptNb in schema $pain_001_001_01_xsd Drilldown into AlnRegnNb in schema $pain_001_001_01_xsd Drilldown into SclSctyNb in schema $pain_001_001_01_xsd Drilldown into DrvrsLicNb in schema $pain_001_001_01_xsd Drilldown into PersonIdentification2 in schema $pain_001_001_01_xsdXSD Diagram of PrvtId in schema $pain_001_001_01_xsd (Open Applications Group (OAGIS))
Collapse XSD Schema Code:
<xs:element name="PrvtId" type="PersonIdentification2" maxOccurs="2" />
Collapse Child Elements:
Name Type Min Occurs Max Occurs
DrvrsLicNb ist:DrvrsLicNb (1) (1)
SclSctyNb ist:SclSctyNb (1) (1)
AlnRegnNb ist:AlnRegnNb (1) (1)
PsptNb ist:PsptNb (1) (1)
TaxIdNb ist:TaxIdNb (1) (1)
IdntyCardNb ist:IdntyCardNb (1) (1)
MplyrIdNb ist:MplyrIdNb (1) (1)
OthrId ist:OthrId (1) (1)
Issr ist:Issr 0 (1)
Collapse Derivation Tree: