Definition Type: Element
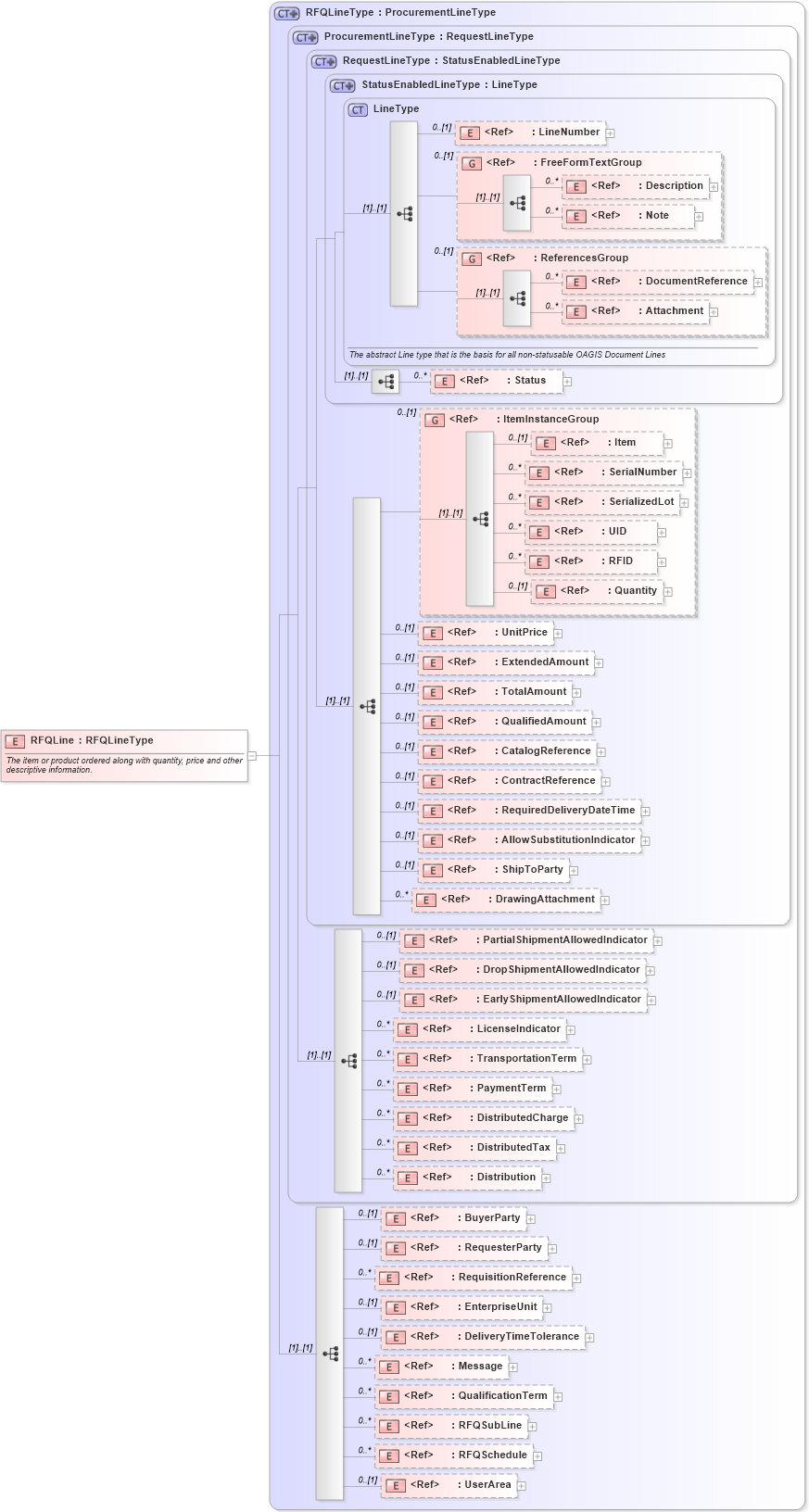
Name: RFQLine
Namespace: http://www.openapplications.org/oagis/9
Type: nsA:RFQLineType
Containing Schema: RFQ.xsd
Abstract
Documentation:
The item or product ordered along with quantity, price and other descriptive information.
Collapse XSD Schema Diagram:
Drilldown into UserArea in schema fields_xsd Drilldown into RFQSchedule in schema rfq_xsd Drilldown into RFQSubLine in schema rfq_xsd Drilldown into QualificationTerm in schema ordermanagementcomponents_xsd Drilldown into Message in schema components_xsd Drilldown into DeliveryTimeTolerance in schema components_xsd Drilldown into EnterpriseUnit in schema components_xsd Drilldown into RequisitionReference in schema components_xsd Drilldown into RequesterParty in schema components_xsd Drilldown into BuyerParty in schema components_xsd Drilldown into Distribution in schema components_xsd Drilldown into DistributedTax in schema components_xsd Drilldown into DistributedCharge in schema components_xsd Drilldown into PaymentTerm in schema components_xsd Drilldown into TransportationTerm in schema components_xsd Drilldown into LicenseIndicator in schema fields_xsd Drilldown into EarlyShipmentAllowedIndicator in schema fields_xsd Drilldown into DropShipmentAllowedIndicator in schema fields_xsd Drilldown into PartialShipmentAllowedIndicator in schema fields_xsd Drilldown into DrawingAttachment in schema components_xsd Drilldown into ShipToParty in schema components_xsd Drilldown into AllowSubstitutionIndicator in schema fields_xsd Drilldown into RequiredDeliveryDateTime in schema fields_xsd Drilldown into ContractReference in schema components_xsd Drilldown into CatalogReference in schema components_xsd Drilldown into QualifiedAmount in schema components_xsd Drilldown into TotalAmount in schema fields_xsd Drilldown into ExtendedAmount in schema fields_xsd Drilldown into UnitPrice in schema components_xsd Drilldown into Quantity in schema fields_xsd Drilldown into RFID in schema fields_xsd Drilldown into UID in schema fields_xsd Drilldown into SerializedLot in schema components_xsd Drilldown into SerialNumber in schema fields_xsd Drilldown into Item in schema components_xsd Drilldown into ItemInstanceGroup in schema components_xsd Drilldown into Status in schema components_xsd Drilldown into Attachment in schema components_xsd Drilldown into DocumentReference in schema components_xsd Drilldown into ReferencesGroup in schema components_xsd Drilldown into Note in schema fields_xsd Drilldown into Description in schema fields_xsd Drilldown into FreeFormTextGroup in schema meta_xsd Drilldown into LineNumber in schema fields_xsd Drilldown into LineType in schema components_xsd Drilldown into StatusEnabledLineType in schema components_xsd Drilldown into RequestLineType in schema ordermanagementcomponents_xsd Drilldown into ProcurementLineType in schema ordermanagementcomponents_xsd Drilldown into RFQLineType in schema rfq_xsdXSD Diagram of RFQLine in schema rfq_xsd (Open Applications Group (OAGIS))
Collapse XSD Schema Code:
<xsd:element name="RFQLine" type="RFQLineType">
    <xsd:annotation>
        <xsd:documentation source="http://www.openapplications.org/oagis/9">The item or product ordered along with quantity, price and other descriptive information.  </xsd:documentation>
    </xsd:annotation>
</xsd:element>
Collapse Child Elements:
Name Type Min Occurs Max Occurs
LineNumber nsA:LineNumber 0 (1)
Description nsA:Description 0 unbounded
Note nsA:Note 0 unbounded
DocumentReference nsA:DocumentReference 0 unbounded
Attachment nsA:Attachment 0 unbounded
Status nsA:Status 0 unbounded
Item nsA:Item 0 (1)
SerialNumber nsA:SerialNumber 0 unbounded
SerializedLot nsA:SerializedLot 0 unbounded
UID nsA:UID 0 unbounded
RFID nsA:RFID 0 unbounded
Quantity nsA:Quantity 0 (1)
UnitPrice nsA:UnitPrice 0 (1)
ExtendedAmount nsA:ExtendedAmount 0 (1)
TotalAmount nsA:TotalAmount 0 (1)
QualifiedAmount nsA:QualifiedAmount 0 (1)
CatalogReference nsA:CatalogReference 0 (1)
ContractReference nsA:ContractReference 0 (1)
RequiredDeliveryDateTime nsA:RequiredDeliveryDateTime 0 (1)
AllowSubstitutionIndicator nsA:AllowSubstitutionIndicator 0 (1)
ShipToParty nsA:ShipToParty 0 (1)
DrawingAttachment nsA:DrawingAttachment 0 unbounded
PartialShipmentAllowedIndicator nsA:PartialShipmentAllowedIndicator 0 (1)
DropShipmentAllowedIndicator nsA:DropShipmentAllowedIndicator 0 (1)
EarlyShipmentAllowedIndicator nsA:EarlyShipmentAllowedIndicator 0 (1)
LicenseIndicator nsA:LicenseIndicator 0 unbounded
TransportationTerm nsA:TransportationTerm 0 unbounded
PaymentTerm nsA:PaymentTerm 0 unbounded
DistributedCharge nsA:DistributedCharge 0 unbounded
DistributedTax nsA:DistributedTax 0 unbounded
Distribution nsA:Distribution 0 unbounded
BuyerParty nsA:BuyerParty 0 (1)
RequesterParty nsA:RequesterParty 0 (1)
RequisitionReference nsA:RequisitionReference 0 unbounded
EnterpriseUnit nsA:EnterpriseUnit 0 (1)
DeliveryTimeTolerance nsA:DeliveryTimeTolerance 0 (1)
Message nsA:Message 0 unbounded
QualificationTerm nsA:QualificationTerm 0 unbounded
RFQSubLine nsA:RFQSubLine 0 unbounded
RFQSchedule nsA:RFQSchedule 0 unbounded
UserArea nsA:UserArea 0 (1)
<xs:group> nsA:FreeFormTextGroup 0 (1)
<xs:group> nsA:ReferencesGroup 0 (1)
<xs:group> nsA:ItemInstanceGroup 0 (1)
Collapse Derivation Tree: