Definition Type: Element
Name: data
Namespace: http://oval.mitre.org/XMLSchema/oval#windows
Type: oval:dataType
Containing Schema: windows-schema.xsd
MinOccurs 0
MaxOccurs 1
Abstract
Collapse XSD Schema Diagram:
Drilldown into reversible_encryption in schema windows-schema_xsd Drilldown into password_complexity in schema windows-schema_xsd Drilldown into password_hist_len in schema windows-schema_xsd Drilldown into min_passwd_len in schema windows-schema_xsd Drilldown into min_passwd_age in schema windows-schema_xsd Drilldown into max_passwd_age in schema windows-schema_xsd Drilldown into operation in schema oval-schema_xsd Drilldown into dataType in schema oval-schema_xsdXSD Diagram of data in schema windows-schema_xsd (Open Vulnerability and Assessment Language (OVAL®))
Collapse XSD Schema Code:
<xsd:element name="data" minOccurs="0" maxOccurs="1">
    <xsd:complexType>
        <xsd:complexContent>
            <xsd:extension base="oval:dataType">
                <xsd:sequence>
                    <xsd:element name="max_passwd_age" type="oval:subtestIntType" minOccurs="0" maxOccurs="1">
                        <xsd:annotation>
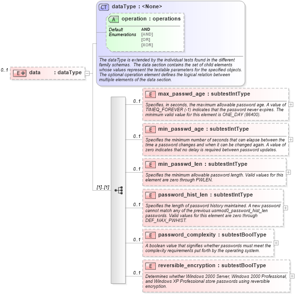
                            <xsd:documentation>Specifies, in seconds, the maximum allowable password age. A value of TIMEQ_FOREVER (-1) indicates that the password never expires. The minimum valid value for this element is ONE_DAY (86400).</xsd:documentation>
                            <xsd:appinfo>
                                <parent_test>Password Policy Test</parent_test>
                                <cardinality>0-1</cardinality>
                                <content>integer</content>
                                <valid_datatypes>integer</valid_datatypes>
                                <valid_operators>equals, not equal, greater than, less than, greater than or equal, less than or equal</valid_operators>
                            </xsd:appinfo>
                        </xsd:annotation>
                    </xsd:element>
                    <xsd:element name="min_passwd_age" type="oval:subtestIntType" minOccurs="0" maxOccurs="1">
                        <xsd:annotation>
                            <xsd:documentation>Specifies the minimum number of seconds that can elapse between the time a password changes and when it can be changed again. A value of zero indicates that no delay is required between password updates.</xsd:documentation>
                            <xsd:appinfo>
                                <parent_test>Password Policy Test</parent_test>
                                <cardinality>0-1</cardinality>
                                <content>integer</content>
                                <valid_datatypes>integer</valid_datatypes>
                                <valid_operators>equals, not equal, greater than, less than, greater than or equal, less than or equal</valid_operators>
                            </xsd:appinfo>
                        </xsd:annotation>
                    </xsd:element>
                    <xsd:element name="min_passwd_len" type="oval:subtestIntType" minOccurs="0" maxOccurs="1">
                        <xsd:annotation>
                            <xsd:documentation>Specifies the minimum allowable password length. Valid values for this element are zero through PWLEN.</xsd:documentation>
                            <xsd:appinfo>
                                <parent_test>Password Policy Test</parent_test>
                                <cardinality>0-1</cardinality>
                                <content>integer</content>
                                <valid_datatypes>integer</valid_datatypes>
                                <valid_operators>equals, not equal, greater than, less than, greater than or equal, less than or equal</valid_operators>
                            </xsd:appinfo>
                        </xsd:annotation>
                    </xsd:element>
                    <xsd:element name="password_hist_len" type="oval:subtestIntType" minOccurs="0" maxOccurs="1">
                        <xsd:annotation>
                            <xsd:documentation>Specifies the length of password history maintained. A new password cannot match any of the previous usrmod0_password_hist_len passwords. Valid values for this element are zero through DEF_MAX_PWHIST.</xsd:documentation>
                            <xsd:appinfo>
                                <parent_test>Password Policy Test</parent_test>
                                <cardinality>0-1</cardinality>
                                <content>integer</content>
                                <valid_datatypes>integer</valid_datatypes>
                                <valid_operators>equals, not equal, greater than, less than, greater than or equal, less than or equal</valid_operators>
                            </xsd:appinfo>
                        </xsd:annotation>
                    </xsd:element>
                    <xsd:element name="password_complexity" type="oval:subtestBoolType" minOccurs="0" maxOccurs="1">
                        <xsd:annotation>
                            <xsd:documentation>A boolean value that signifies whether passwords must meet the complexity requirements put forth by the operating system.</xsd:documentation>
                            <xsd:appinfo>
                                <parent_test>Password Policy Test</parent_test>
                                <cardinality>0-1</cardinality>
                                <content>boolean</content>
                                <valid_datatypes>boolean</valid_datatypes>
                                <valid_operators>equals, not equal</valid_operators>
                            </xsd:appinfo>
                        </xsd:annotation>
                    </xsd:element>
                    <xsd:element name="reversible_encryption" type="oval:subtestBoolType" minOccurs="0" maxOccurs="1">
                        <xsd:annotation>
                            <xsd:documentation>Determines whether Windows 2000 Server, Windows 2000 Professional, and Windows XP Professional store passwords using reversible encryption.</xsd:documentation>
                            <xsd:appinfo>
                                <parent_test>Password Policy Test</parent_test>
                                <cardinality>0-1</cardinality>
                                <content>boolean</content>
                                <valid_datatypes>boolean</valid_datatypes>
                                <valid_operators>equals, not equal</valid_operators>
                            </xsd:appinfo>
                        </xsd:annotation>
                    </xsd:element>
                </xsd:sequence>
            </xsd:extension>
        </xsd:complexContent>
    </xsd:complexType>
</xsd:element>
Collapse Child Elements:
Name Type Min Occurs Max Occurs
max_passwd_age windows:max_passwd_age 0 1
min_passwd_age windows:min_passwd_age 0 1
min_passwd_len windows:min_passwd_len 0 1
password_hist_len windows:password_hist_len 0 1
password_complexity windows:password_complexity 0 1
reversible_encryption windows:reversible_encryption 0 1
Collapse Child Attributes:
Name Type Default Value Use
operation oval:operation AND Optional
Collapse Derivation Tree: