Definition Type: Element
Name: definition_data
Namespace: http://oval.mitre.org/XMLSchema/oval_results#windows
Type: oval_results:definitionDataType
Containing Schema: windows-oval-results-schema.xsd
MinOccurs 0
MaxOccurs 1
Abstract
Collapse XSD Schema Diagram:
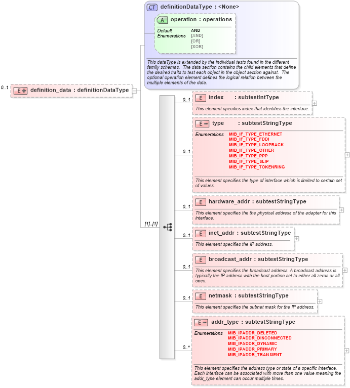
Drilldown into addr_type in schema windows-oval-results-schema_xsd Drilldown into netmask in schema windows-oval-results-schema_xsd Drilldown into broadcast_addr in schema windows-oval-results-schema_xsd Drilldown into inet_addr in schema windows-oval-results-schema_xsd Drilldown into hardware_addr in schema windows-oval-results-schema_xsd Drilldown into type in schema windows-oval-results-schema_xsd Drilldown into index in schema windows-oval-results-schema_xsd Drilldown into operation in schema oval-results-schema_xsd Drilldown into definitionDataType in schema oval-results-schema_xsdXSD Diagram of definition_data in schema windows-oval-results-schema_xsd (Open Vulnerability and Assessment Language (OVAL®))
Collapse XSD Schema Code:
<xsd:element name="definition_data" minOccurs="0" maxOccurs="1">
    <xsd:complexType>
        <xsd:complexContent>
            <xsd:extension base="oval_results:definitionDataType">
                <xsd:sequence>
                    <xsd:element name="index" type="oval_results:subtestIntType" minOccurs="0" maxOccurs="1">
                        <xsd:annotation>
                            <xsd:documentation>This element specifies index that identifies the interface.</xsd:documentation>
                            <xsd:appinfo>
                                <parent_test>Interface Test</parent_test>
                                <cardinality>0-1</cardinality>
                                <content>integer</content>
                                <valid_datatypes>integer</valid_datatypes>
                                <valid_operators>equals, not equal, greater than, less than, greater than or equal, less than or equal</valid_operators>
                            </xsd:appinfo>
                        </xsd:annotation>
                    </xsd:element>
                    <xsd:element name="type" minOccurs="0" maxOccurs="1">
                        <xsd:annotation>
                            <xsd:documentation>This element specifies the type of interface which is limited to certain set of values.</xsd:documentation>
                            <xsd:appinfo>
                                <parent_test>Interface Test</parent_test>
                                <cardinality>0-1</cardinality>
                                <content>string</content>
                                <valid_datatypes>string</valid_datatypes>
                                <valid_operators>equals, not equal</valid_operators>
                            </xsd:appinfo>
                        </xsd:annotation>
                        <xsd:complexType>
                            <xsd:simpleContent>
                                <xsd:restriction base="oval_results:subtestStringType">
                                    <xsd:enumeration value="MIB_IF_TYPE_ETHERNET" />
                                    <xsd:enumeration value="MIB_IF_TYPE_FDDI" />
                                    <xsd:enumeration value="MIB_IF_TYPE_LOOPBACK" />
                                    <xsd:enumeration value="MIB_IF_TYPE_OTHER" />
                                    <xsd:enumeration value="MIB_IF_TYPE_PPP" />
                                    <xsd:enumeration value="MIB_IF_TYPE_SLIP" />
                                    <xsd:enumeration value="MIB_IF_TYPE_TOKENRING" />
                                    <xsd:enumeration value="" />
                                </xsd:restriction>
                            </xsd:simpleContent>
                        </xsd:complexType>
                    </xsd:element>
                    <xsd:element name="hardware_addr" type="oval_results:subtestStringType" minOccurs="0" maxOccurs="1">
                        <xsd:annotation>
                            <xsd:documentation>This element specifies the the physical address of the adapter for this interface.</xsd:documentation>
                            <xsd:appinfo>
                                <parent_test>Interface Test</parent_test>
                                <cardinality>0-1</cardinality>
                                <content>string</content>
                                <valid_datatypes>string</valid_datatypes>
                                <valid_operators>equals, not equal, pattern match</valid_operators>
                            </xsd:appinfo>
                        </xsd:annotation>
                    </xsd:element>
                    <xsd:element name="inet_addr" type="oval_results:subtestStringType" minOccurs="0" maxOccurs="1">
                        <xsd:annotation>
                            <xsd:documentation>This element specifies the IP address.</xsd:documentation>
                            <xsd:appinfo>
                                <parent_test>Interface Test</parent_test>
                                <cardinality>0-1</cardinality>
                                <content>string</content>
                                <valid_datatypes>string</valid_datatypes>
                                <valid_operators>equals, not equal, pattern match</valid_operators>
                            </xsd:appinfo>
                        </xsd:annotation>
                    </xsd:element>
                    <xsd:element name="broadcast_addr" type="oval_results:subtestStringType" minOccurs="0" maxOccurs="1">
                        <xsd:annotation>
                            <xsd:documentation>This element specifies the broadcast address. A broadcast address is typically the IP address with the host portion set to either all zeros or all ones.</xsd:documentation>
                            <xsd:appinfo>
                                <parent_test>Interface Test</parent_test>
                                <cardinality>0-1</cardinality>
                                <content>string</content>
                                <valid_datatypes>string</valid_datatypes>
                                <valid_operators>equals, not equal, pattern match</valid_operators>
                            </xsd:appinfo>
                        </xsd:annotation>
                    </xsd:element>
                    <xsd:element name="netmask" type="oval_results:subtestStringType" minOccurs="0" maxOccurs="1">
                        <xsd:annotation>
                            <xsd:documentation>This element specifies the subnet mask for the IP address.</xsd:documentation>
                            <xsd:appinfo>
                                <parent_test>Interface Test</parent_test>
                                <cardinality>0-1</cardinality>
                                <content>string</content>
                                <valid_datatypes>string</valid_datatypes>
                                <valid_operators>equals, not equal, pattern match</valid_operators>
                            </xsd:appinfo>
                        </xsd:annotation>
                    </xsd:element>
                    <xsd:element name="addr_type" minOccurs="0" maxOccurs="unbounded">
                        <xsd:annotation>
                            <xsd:documentation>This element specifies the address type or state of a specific interface.  Each interface can be associated with more than one value meaning the addr_type element can occur multiple times.</xsd:documentation>
                            <xsd:appinfo>
                                <parent_test>Interface Test</parent_test>
                                <cardinality>0-1</cardinality>
                                <content>string</content>
                                <valid_datatypes>string</valid_datatypes>
                                <valid_operators>equals, not equal</valid_operators>
                            </xsd:appinfo>
                        </xsd:annotation>
                        <xsd:complexType>
                            <xsd:simpleContent>
                                <xsd:restriction base="oval_results:subtestStringType">
                                    <xsd:enumeration value="MIB_IPADDR_DELETED" />
                                    <xsd:enumeration value="MIB_IPADDR_DISCONNECTED" />
                                    <xsd:enumeration value="MIB_IPADDR_DYNAMIC" />
                                    <xsd:enumeration value="MIB_IPADDR_PRIMARY" />
                                    <xsd:enumeration value="MIB_IPADDR_TRANSIENT" />
                                    <xsd:enumeration value="" />
                                </xsd:restriction>
                            </xsd:simpleContent>
                        </xsd:complexType>
                    </xsd:element>
                </xsd:sequence>
            </xsd:extension>
        </xsd:complexContent>
    </xsd:complexType>
</xsd:element>
Collapse Child Elements:
Name Type Min Occurs Max Occurs
index windows:index 0 1
type windows:type 0 1
hardware_addr windows:hardware_addr 0 1
inet_addr windows:inet_addr 0 1
broadcast_addr windows:broadcast_addr 0 1
netmask windows:netmask 0 1
addr_type windows:addr_type 0 unbounded
Collapse Child Attributes:
Name Type Default Value Use
operation oval_results:operation AND Optional
Collapse Derivation Tree: