Definition Type: Element
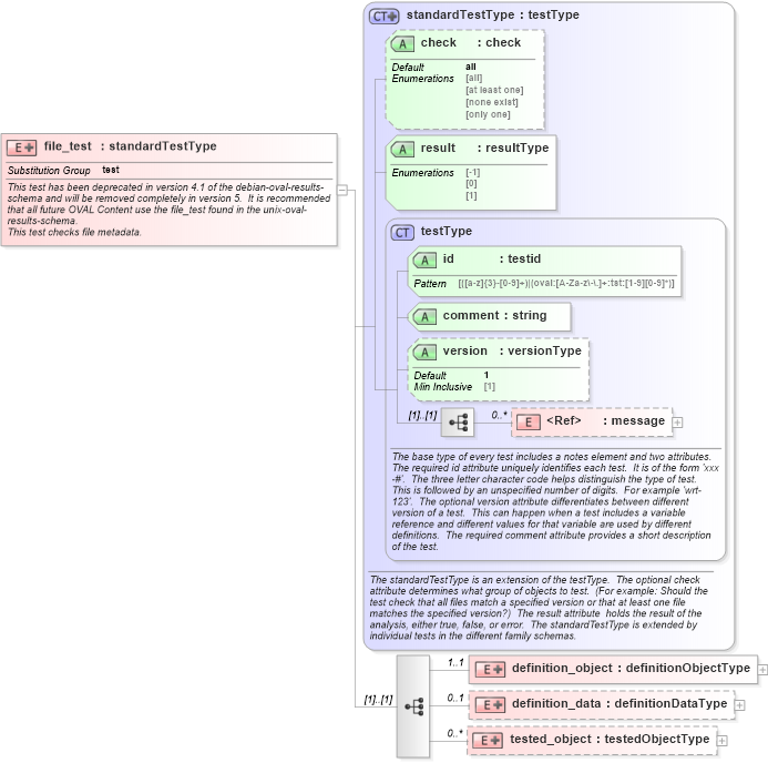
Name: file_test
Namespace: http://oval.mitre.org/XMLSchema/oval_results#debian
Type: oval_results:standardTestType
Containing Schema: debian-oval-results-schema.xsd
Abstract
Documentation:
This test has been deprecated in version 4.1 of the debian-oval-results-schema and will be removed completely in version 5. It is recommended that all future OVAL Content use the file_test found in the unix-oval-results-schema. This test checks file metadata.
Collapse XSD Schema Diagram:
Drilldown into tested_object in schema debian-oval-results-schema_xsd Drilldown into definition_data in schema debian-oval-results-schema_xsd Drilldown into definition_object in schema debian-oval-results-schema_xsd Drilldown into message in schema oval-results-schema_xsd Drilldown into version in schema oval-results-schema_xsd Drilldown into comment in schema oval-results-schema_xsd Drilldown into id in schema oval-results-schema_xsd Drilldown into testType in schema oval-results-schema_xsd Drilldown into result in schema oval-results-schema_xsd Drilldown into check in schema oval-results-schema_xsd Drilldown into standardTestType in schema oval-results-schema_xsdXSD Diagram of file_test in schema debian-oval-results-schema_xsd (Open Vulnerability and Assessment Language (OVAL®))
Collapse XSD Schema Code:
<xsd:element name="file_test" substitutionGroup="oval_results:test">
    <xsd:annotation>
        <xsd:documentation>This test has been deprecated in version 4.1 of the debian-oval-results-schema and will be removed completely in version 5.  It is recommended that all future OVAL Content use the file_test found in the unix-oval-results-schema.</xsd:documentation>
        <xsd:documentation>This test checks file metadata.</xsd:documentation>
        <xsd:appinfo>
            <test_name>File Test</test_name>
            <extends>standardTestType</extends>
            <valid_sections>message, definition_object, definition_data, tested_object</valid_sections>
            <example>
            </example>
        </xsd:appinfo>
    </xsd:annotation>
    <xsd:complexType>
        <xsd:complexContent>
            <xsd:extension base="oval_results:standardTestType">
                <xsd:sequence>
                    <xsd:element name="definition_object" minOccurs="1" maxOccurs="1">
                        <xsd:complexType>
                            <xsd:complexContent>
                                <xsd:extension base="oval_results:definitionObjectType">
                                    <xsd:sequence>
                                        <xsd:element name="path" type="debian:componentType" minOccurs="1" maxOccurs="1">
                                            <xsd:annotation>
                                                <xsd:documentation>Specifies the absolute path to a file on the machine.  This path can be created from multiple components that are added together.  When a pattern match operator is used, the corresponding regular expression is matched against the set of absolute path strings.  These string would not include the '.' and '..' notations.  This means that a '.*' component of a regular expression will not only match all files in the specified directories, but all subdirectories, their subdirectories, etc.</xsd:documentation>
                                                <xsd:appinfo>
                                                    <parent_test>File Test</parent_test>
                                                    <cardinality>1</cardinality>
                                                    <content>none</content>
                                                    <valid_datatypes>component</valid_datatypes>
                                                    <valid_operators>equals, not equal, pattern match</valid_operators>
                                                </xsd:appinfo>
                                            </xsd:annotation>
                                        </xsd:element>
                                    </xsd:sequence>
                                </xsd:extension>
                            </xsd:complexContent>
                        </xsd:complexType>
                    </xsd:element>
                    <xsd:element name="definition_data" minOccurs="0" maxOccurs="1">
                        <xsd:complexType>
                            <xsd:complexContent>
                                <xsd:extension base="oval_results:definitionDataType">
                                    <xsd:sequence>
                                        <xsd:element name="type" type="oval_results:subtestStringType" minOccurs="0" maxOccurs="1">
                                            <xsd:annotation>
                                                <xsd:documentation>This is the file's type: regular file (regular), directory, named pipe (fifo), symbolic link, socket or block special.</xsd:documentation>
                                                <xsd:appinfo>
                                                    <parent_test>File Test</parent_test>
                                                    <cardinality>0-1</cardinality>
                                                    <content>string</content>
                                                    <valid_datatypes>string</valid_datatypes>
                                                    <valid_operators>equals, not equal, pattern match</valid_operators>
                                                </xsd:appinfo>
                                            </xsd:annotation>
                                        </xsd:element>
                                        <xsd:element name="group_id" type="oval_results:subtestStringType" minOccurs="0" maxOccurs="1">
                                            <xsd:annotation>
                                                <xsd:documentation>This is the group owner of the file, by group number.</xsd:documentation>
                                                <xsd:appinfo>
                                                    <parent_test>File Test</parent_test>
                                                    <cardinality>0-1</cardinality>
                                                    <content>string</content>
                                                    <valid_datatypes>string</valid_datatypes>
                                                    <valid_operators>equals, not equal, pattern match</valid_operators>
                                                </xsd:appinfo>
                                            </xsd:annotation>
                                        </xsd:element>
                                        <xsd:element name="user_id" type="oval_results:subtestStringType" minOccurs="0" maxOccurs="1">
                                            <xsd:annotation>
                                                <xsd:documentation>The numeric user id, or uid, is the third column of each user's entry in /etc/passwd.  This element represents the owner of the file.</xsd:documentation>
                                                <xsd:appinfo>
                                                    <parent_test>File Test</parent_test>
                                                    <cardinality>0-1</cardinality>
                                                    <content>string</content>
                                                    <valid_datatypes>string</valid_datatypes>
                                                    <valid_operators>equals, not equal, pattern match</valid_operators>
                                                </xsd:appinfo>
                                            </xsd:annotation>
                                        </xsd:element>
                                        <xsd:element name="a_time" type="oval_results:subtestStringType" minOccurs="0" maxOccurs="1">
                                            <xsd:annotation>
                                                <xsd:documentation>This is the time of the last access, in seconds since the last epoch.</xsd:documentation>
                                                <xsd:appinfo>
                                                    <parent_test>File Test</parent_test>
                                                    <cardinality>0-1</cardinality>
                                                    <content>string</content>
                                                    <valid_datatypes>string</valid_datatypes>
                                                    <valid_operators>equals, not equal, greater than, less than, greater than or equal, less than or equal, pattern match</valid_operators>
                                                </xsd:appinfo>
                                            </xsd:annotation>
                                        </xsd:element>
                                        <xsd:element name="c_time" type="oval_results:subtestStringType" minOccurs="0" maxOccurs="1">
                                            <xsd:annotation>
                                                <xsd:documentation>This is the time of the last change to the file's inode, which stores all.</xsd:documentation>
                                                <xsd:appinfo>
                                                    <parent_test>File Test</parent_test>
                                                    <cardinality>0-1</cardinality>
                                                    <content>string</content>
                                                    <valid_datatypes>string</valid_datatypes>
                                                    <valid_operators>equals, not equal, greater than, less than, greater than or equal, less than or equal, pattern match</valid_operators>
                                                </xsd:appinfo>
                                            </xsd:annotation>
                                        </xsd:element>
                                        <xsd:element name="m_time" type="oval_results:subtestStringType" minOccurs="0" maxOccurs="1">
                                            <xsd:annotation>
                                                <xsd:documentation>This is the time of the last change to the file's contents.</xsd:documentation>
                                                <xsd:appinfo>
                                                    <parent_test>File Test</parent_test>
                                                    <cardinality>0-1</cardinality>
                                                    <content>string</content>
                                                    <valid_datatypes>string</valid_datatypes>
                                                    <valid_operators>equals, not equal, greater than, less than, greater than or equal, less than or equal, pattern match</valid_operators>
                                                </xsd:appinfo>
                                            </xsd:annotation>
                                        </xsd:element>
                                        <xsd:element name="md5" type="oval_results:subtestStringType" minOccurs="0" maxOccurs="1">
                                            <xsd:annotation>
                                                <xsd:documentation>This is the MD5 hash of the file's contents, which serves as a kind of content
										integrity check.</xsd:documentation>
                                                <xsd:appinfo>
                                                    <parent_test>File Test</parent_test>
                                                    <cardinality>0-1</cardinality>
                                                    <content>string</content>
                                                    <valid_datatypes>string</valid_datatypes>
                                                    <valid_operators>equals, not equal, pattern match</valid_operators>
                                                </xsd:appinfo>
                                            </xsd:annotation>
                                        </xsd:element>
                                    </xsd:sequence>
                                </xsd:extension>
                            </xsd:complexContent>
                        </xsd:complexType>
                    </xsd:element>
                    <xsd:element name="tested_object" minOccurs="0" maxOccurs="unbounded">
                        <xsd:complexType>
                            <xsd:complexContent>
                                <xsd:extension base="oval_results:testedObjectType">
                                    <xsd:sequence>
                                        <xsd:element name="path" type="oval_results:testedStringType" minOccurs="1" maxOccurs="1">
                                            <xsd:annotation>
                                                <xsd:documentation>The absolute path string of a matching file object.</xsd:documentation>
                                                <xsd:appinfo>
                                                    <parent_test>File Test</parent_test>
                                                    <cardinality>1</cardinality>
                                                    <content>string</content>
                                                </xsd:appinfo>
                                            </xsd:annotation>
                                        </xsd:element>
                                    </xsd:sequence>
                                </xsd:extension>
                            </xsd:complexContent>
                        </xsd:complexType>
                    </xsd:element>
                </xsd:sequence>
            </xsd:extension>
        </xsd:complexContent>
    </xsd:complexType>
</xsd:element>
Collapse Child Elements:
Name Type Min Occurs Max Occurs
message oval_results:message 0 unbounded
definition_object debian:definition_object 1 1
definition_data debian:definition_data 0 1
tested_object debian:tested_object 0 unbounded
Collapse Child Attributes:
Name Type Default Value Use
id oval_results:id Required
comment oval_results:comment Required
version oval_results:version 1 Optional
check oval_results:check all Optional
result oval_results:result Required
Collapse Derivation Tree:
Collapse References:
oval_results:test