<xsd:element name="fileeffectiverights_test" substitutionGroup="oval_results:test">
<xsd:annotation>
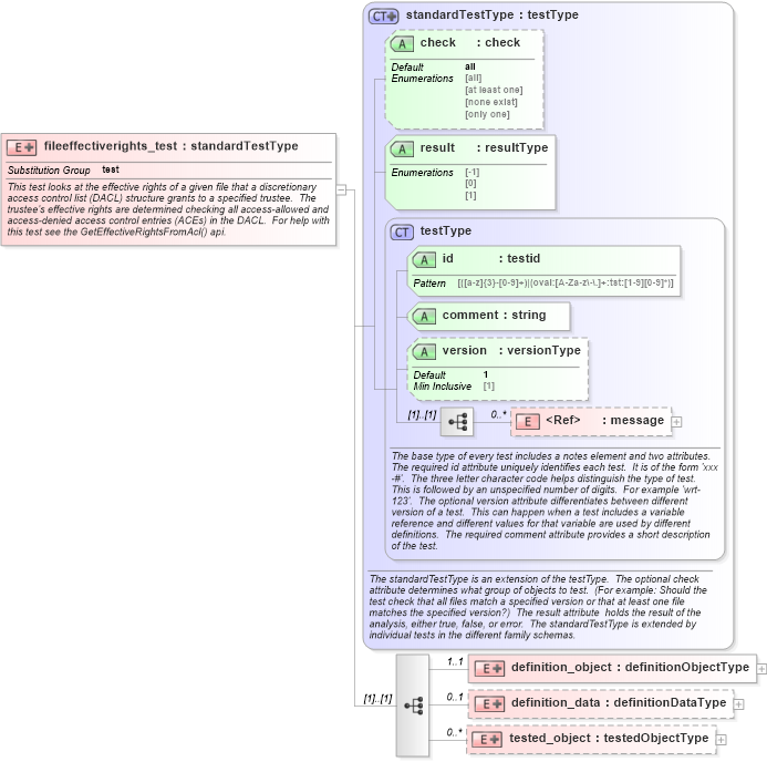
<xsd:documentation>This test looks at the effective rights of a given file that a discretionary access control list (DACL) structure grants to a specified trustee. The trustee's effective rights are determined checking all access-allowed and access-denied access control entries (ACEs) in the DACL. For help with this test see the GetEffectiveRightsFromAcl() api.</xsd:documentation>
<xsd:appinfo>
<test_name>File Effective Rights Test</test_name>
<extends>standardTestType</extends>
<valid_sections>message, definition_object, definition_data, tested_object</valid_sections>
<example>
</example>
</xsd:appinfo>
</xsd:annotation>
<xsd:complexType>
<xsd:complexContent>
<xsd:extension base="oval_results:standardTestType">
<xsd:sequence>
<xsd:element name="definition_object" minOccurs="1" maxOccurs="1">
<xsd:complexType>
<xsd:complexContent>
<xsd:extension base="oval_results:definitionObjectType">
<xsd:sequence>
<xsd:element name="path" type="windows:componentType" minOccurs="1" maxOccurs="1">
<xsd:annotation>
<xsd:documentation>Specifies the absolute path to a file on the machine. This path can be created from multiple components that are added together. When a pattern match operator is used, the corresponding regular expression is matched against the set of absolute path strings. These string would not include the '.' and '..' notations. This means that a '.*' component of a regular expression will not only match all files in the specified directories, but all subdirectories, their subdirectories, etc.</xsd:documentation>
<xsd:appinfo>
<parent_test>File Effective Rights Test</parent_test>
<cardinality>1</cardinality>
<content>none</content>
<valid_datatypes>component</valid_datatypes>
<valid_operators>equals, not equal, pattern match</valid_operators>
</xsd:appinfo>
</xsd:annotation>
</xsd:element>
<xsd:element name="trustee_name" type="oval_results:subtestStringType" minOccurs="1" maxOccurs="1">
<xsd:annotation>
<xsd:documentation>This element specifies the trustee name associated with a particular DACL. A trustee can be a user, group, or program (such as a Windows service)</xsd:documentation>
<xsd:appinfo>
<parent_test>File Effective Rights Test</parent_test>
<cardinality>1</cardinality>
<content>string</content>
<valid_datatypes>string</valid_datatypes>
<valid_operators>equals, not equal, pattern match</valid_operators>
</xsd:appinfo>
</xsd:annotation>
</xsd:element>
</xsd:sequence>
</xsd:extension>
</xsd:complexContent>
</xsd:complexType>
</xsd:element>
<xsd:element name="definition_data" minOccurs="0" maxOccurs="1">
<xsd:complexType>
<xsd:complexContent>
<xsd:extension base="oval_results:definitionDataType">
<xsd:sequence>
<xsd:element name="trustee_domain" type="oval_results:subtestStringType" minOccurs="0" maxOccurs="1">
<xsd:annotation>
<xsd:documentation>
</xsd:documentation>
<xsd:appinfo>
<parent_test>File Effective Rights Test</parent_test>
<cardinality>0-1</cardinality>
<content>string</content>
<valid_datatypes>string</valid_datatypes>
<valid_operators>equals, not equal, pattern match</valid_operators>
</xsd:appinfo>
</xsd:annotation>
</xsd:element>
<xsd:element name="trustee_sid" type="oval_results:subtestStringType" minOccurs="0" maxOccurs="1">
<xsd:annotation>
<xsd:documentation>
</xsd:documentation>
<xsd:appinfo>
<parent_test>File Effective Rights Test</parent_test>
<cardinality>0-1</cardinality>
<content>string</content>
<valid_datatypes>string</valid_datatypes>
<valid_operators>equals, not equal, pattern match</valid_operators>
</xsd:appinfo>
</xsd:annotation>
</xsd:element>
<xsd:element name="standard_delete" type="oval_results:subtestBoolType" minOccurs="0" maxOccurs="1">
<xsd:annotation>
<xsd:documentation>
</xsd:documentation>
<xsd:appinfo>
<parent_test>File Effective Rights Test</parent_test>
<cardinality>0-1</cardinality>
<content>boolean</content>
<valid_datatypes>boolean</valid_datatypes>
<valid_operators>equals, not equal</valid_operators>
</xsd:appinfo>
</xsd:annotation>
</xsd:element>
<xsd:element name="standard_read_control" type="oval_results:subtestBoolType" minOccurs="0" maxOccurs="1">
<xsd:annotation>
<xsd:documentation>
</xsd:documentation>
<xsd:appinfo>
<parent_test>File Effective Rights Test</parent_test>
<cardinality>0-1</cardinality>
<content>boolean</content>
<valid_datatypes>boolean</valid_datatypes>
<valid_operators>equals, not equal</valid_operators>
</xsd:appinfo>
</xsd:annotation>
</xsd:element>
<xsd:element name="standard_write_dac" type="oval_results:subtestBoolType" minOccurs="0" maxOccurs="1">
<xsd:annotation>
<xsd:documentation>
</xsd:documentation>
<xsd:appinfo>
<parent_test>File Effective Rights Test</parent_test>
<cardinality>0-1</cardinality>
<content>boolean</content>
<valid_datatypes>boolean</valid_datatypes>
<valid_operators>equals, not equal</valid_operators>
</xsd:appinfo>
</xsd:annotation>
</xsd:element>
<xsd:element name="standard_write_owner" type="oval_results:subtestBoolType" minOccurs="0" maxOccurs="1">
<xsd:annotation>
<xsd:documentation>
</xsd:documentation>
<xsd:appinfo>
<parent_test>File Effective Rights Test</parent_test>
<cardinality>0-1</cardinality>
<content>boolean</content>
<valid_datatypes>boolean</valid_datatypes>
<valid_operators>equals, not equal</valid_operators>
</xsd:appinfo>
</xsd:annotation>
</xsd:element>
<xsd:element name="standard_synchronize" type="oval_results:subtestBoolType" minOccurs="0" maxOccurs="1">
<xsd:annotation>
<xsd:documentation>
</xsd:documentation>
<xsd:appinfo>
<parent_test>File Effective Rights Test</parent_test>
<cardinality>0-1</cardinality>
<content>boolean</content>
<valid_datatypes>boolean</valid_datatypes>
<valid_operators>equals, not equal</valid_operators>
</xsd:appinfo>
</xsd:annotation>
</xsd:element>
<xsd:element name="access_system_security" type="oval_results:subtestBoolType" minOccurs="0" maxOccurs="1">
<xsd:annotation>
<xsd:documentation>
</xsd:documentation>
<xsd:appinfo>
<parent_test>File Effective Rights Test</parent_test>
<cardinality>0-1</cardinality>
<content>boolean</content>
<valid_datatypes>boolean</valid_datatypes>
<valid_operators>equals, not equal</valid_operators>
</xsd:appinfo>
</xsd:annotation>
</xsd:element>
<xsd:element name="generic_read" type="oval_results:subtestBoolType" minOccurs="0" maxOccurs="1">
<xsd:annotation>
<xsd:documentation>
</xsd:documentation>
<xsd:appinfo>
<parent_test>File Effective Rights Test</parent_test>
<cardinality>0-1</cardinality>
<content>boolean</content>
<valid_datatypes>boolean</valid_datatypes>
<valid_operators>equals, not equal</valid_operators>
</xsd:appinfo>
</xsd:annotation>
</xsd:element>
<xsd:element name="generic_write" type="oval_results:subtestBoolType" minOccurs="0" maxOccurs="1">
<xsd:annotation>
<xsd:documentation>
</xsd:documentation>
<xsd:appinfo>
<parent_test>File Effective Rights Test</parent_test>
<cardinality>0-1</cardinality>
<content>boolean</content>
<valid_datatypes>boolean</valid_datatypes>
<valid_operators>equals, not equal</valid_operators>
</xsd:appinfo>
</xsd:annotation>
</xsd:element>
<xsd:element name="generic_execute" type="oval_results:subtestBoolType" minOccurs="0" maxOccurs="1">
<xsd:annotation>
<xsd:documentation>
</xsd:documentation>
<xsd:appinfo>
<parent_test>File Effective Rights Test</parent_test>
<cardinality>0-1</cardinality>
<content>boolean</content>
<valid_datatypes>boolean</valid_datatypes>
<valid_operators>equals, not equal</valid_operators>
</xsd:appinfo>
</xsd:annotation>
</xsd:element>
<xsd:element name="generic_all" type="oval_results:subtestBoolType" minOccurs="0" maxOccurs="1">
<xsd:annotation>
<xsd:documentation>
</xsd:documentation>
<xsd:appinfo>
<parent_test>File Effective Rights Test</parent_test>
<cardinality>0-1</cardinality>
<content>boolean</content>
<valid_datatypes>boolean</valid_datatypes>
<valid_operators>equals, not equal</valid_operators>
</xsd:appinfo>
</xsd:annotation>
</xsd:element>
<xsd:element name="file_read_data" type="oval_results:subtestBoolType" minOccurs="0" maxOccurs="1">
<xsd:annotation>
<xsd:documentation>
</xsd:documentation>
<xsd:appinfo>
<parent_test>File Effective Rights Test</parent_test>
<cardinality>0-1</cardinality>
<content>boolean</content>
<valid_datatypes>boolean</valid_datatypes>
<valid_operators>equals, not equal</valid_operators>
</xsd:appinfo>
</xsd:annotation>
</xsd:element>
<xsd:element name="file_write_data" type="oval_results:subtestBoolType" minOccurs="0" maxOccurs="1">
<xsd:annotation>
<xsd:documentation>
</xsd:documentation>
<xsd:appinfo>
<parent_test>File Effective Rights Test</parent_test>
<cardinality>0-1</cardinality>
<content>boolean</content>
<valid_datatypes>boolean</valid_datatypes>
<valid_operators>equals, not equal</valid_operators>
</xsd:appinfo>
</xsd:annotation>
</xsd:element>
<xsd:element name="file_append_data" type="oval_results:subtestBoolType" minOccurs="0" maxOccurs="1">
<xsd:annotation>
<xsd:documentation>
</xsd:documentation>
<xsd:appinfo>
<parent_test>File Effective Rights Test</parent_test>
<cardinality>0-1</cardinality>
<content>boolean</content>
<valid_datatypes>boolean</valid_datatypes>
<valid_operators>equals, not equal</valid_operators>
</xsd:appinfo>
</xsd:annotation>
</xsd:element>
<xsd:element name="file_read_ea" type="oval_results:subtestBoolType" minOccurs="0" maxOccurs="1">
<xsd:annotation>
<xsd:documentation>
</xsd:documentation>
<xsd:appinfo>
<parent_test>File Effective Rights Test</parent_test>
<cardinality>0-1</cardinality>
<content>boolean</content>
<valid_datatypes>boolean</valid_datatypes>
<valid_operators>equals, not equal</valid_operators>
</xsd:appinfo>
</xsd:annotation>
</xsd:element>
<xsd:element name="file_write_ea" type="oval_results:subtestBoolType" minOccurs="0" maxOccurs="1">
<xsd:annotation>
<xsd:documentation>
</xsd:documentation>
<xsd:appinfo>
<parent_test>File Effective Rights Test</parent_test>
<cardinality>0-1</cardinality>
<content>boolean</content>
<valid_datatypes>boolean</valid_datatypes>
<valid_operators>equals, not equal</valid_operators>
</xsd:appinfo>
</xsd:annotation>
</xsd:element>
<xsd:element name="file_execute" type="oval_results:subtestBoolType" minOccurs="0" maxOccurs="1">
<xsd:annotation>
<xsd:documentation>
</xsd:documentation>
<xsd:appinfo>
<parent_test>File Effective Rights Test</parent_test>
<cardinality>0-1</cardinality>
<content>boolean</content>
<valid_datatypes>boolean</valid_datatypes>
<valid_operators>equals, not equal</valid_operators>
</xsd:appinfo>
</xsd:annotation>
</xsd:element>
<xsd:element name="file_delete_child" type="oval_results:subtestBoolType" minOccurs="0" maxOccurs="1">
<xsd:annotation>
<xsd:documentation>
</xsd:documentation>
<xsd:appinfo>
<parent_test>File Effective Rights Test</parent_test>
<cardinality>0-1</cardinality>
<content>boolean</content>
<valid_datatypes>boolean</valid_datatypes>
<valid_operators>equals, not equal</valid_operators>
</xsd:appinfo>
</xsd:annotation>
</xsd:element>
<xsd:element name="file_read_attributes" type="oval_results:subtestBoolType" minOccurs="0" maxOccurs="1">
<xsd:annotation>
<xsd:documentation>
</xsd:documentation>
<xsd:appinfo>
<parent_test>File Effective Rights Test</parent_test>
<cardinality>0-1</cardinality>
<content>boolean</content>
<valid_datatypes>boolean</valid_datatypes>
<valid_operators>equals, not equal</valid_operators>
</xsd:appinfo>
</xsd:annotation>
</xsd:element>
<xsd:element name="file_write_attributes" type="oval_results:subtestBoolType" minOccurs="0" maxOccurs="1">
<xsd:annotation>
<xsd:documentation>
</xsd:documentation>
<xsd:appinfo>
<parent_test>File Effective Rights Test</parent_test>
<cardinality>0-1</cardinality>
<content>boolean</content>
<valid_datatypes>boolean</valid_datatypes>
<valid_operators>equals, not equal</valid_operators>
</xsd:appinfo>
</xsd:annotation>
</xsd:element>
</xsd:sequence>
</xsd:extension>
</xsd:complexContent>
</xsd:complexType>
</xsd:element>
<xsd:element name="tested_object" minOccurs="0" maxOccurs="unbounded">
<xsd:complexType>
<xsd:complexContent>
<xsd:extension base="oval_results:testedObjectType">
<xsd:sequence>
<xsd:element name="path" type="oval_results:testedStringType" minOccurs="1" maxOccurs="1">
<xsd:annotation>
<xsd:documentation>This element specifies the absolute path string of the matching file object from which the DACL was retrieved.</xsd:documentation>
<xsd:appinfo>
<parent_test>File Effective Rights Test</parent_test>
<cardinality>1</cardinality>
<content>string</content>
</xsd:appinfo>
</xsd:annotation>
</xsd:element>
<xsd:element name="trustee_name" type="oval_results:testedStringType" minOccurs="1" maxOccurs="1">
<xsd:annotation>
<xsd:documentation>This element specifies the trustee name associated with the matching DACL.</xsd:documentation>
<xsd:appinfo>
<parent_test>File Effective Rights Test</parent_test>
<cardinality>1</cardinality>
<content>string</content>
</xsd:appinfo>
</xsd:annotation>
</xsd:element>
</xsd:sequence>
</xsd:extension>
</xsd:complexContent>
</xsd:complexType>
</xsd:element>
</xsd:sequence>
</xsd:extension>
</xsd:complexContent>
</xsd:complexType>
</xsd:element>
|