<xsd:element name="interface_test" substitutionGroup="oval_results:test">
<xsd:annotation>
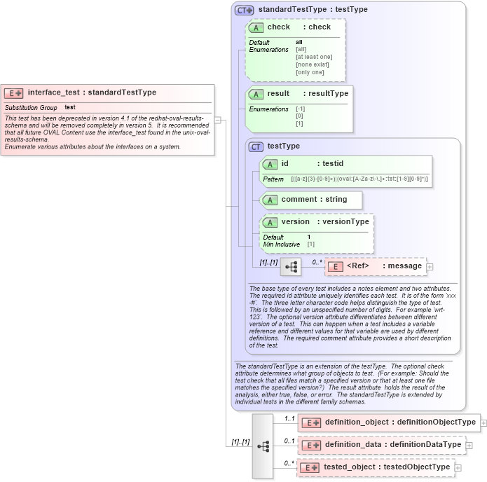
<xsd:documentation>This test has been deprecated in version 4.1 of the redhat-oval-results-schema and will be removed completely in version 5. It is recommended that all future OVAL Content use the interface_test found in the unix-oval-results-schema.</xsd:documentation>
<xsd:documentation>Enumerate various attributes about the interfaces on a system.</xsd:documentation>
<xsd:appinfo>
<test_name>Interface Test</test_name>
<extends>standardTestType</extends>
<valid_sections>message, definition_object, definition_data, tested_object</valid_sections>
<example>
</example>
</xsd:appinfo>
</xsd:annotation>
<xsd:complexType>
<xsd:complexContent>
<xsd:extension base="oval_results:standardTestType">
<xsd:sequence>
<xsd:element name="definition_object" minOccurs="1" maxOccurs="1">
<xsd:complexType>
<xsd:complexContent>
<xsd:extension base="oval_results:definitionObjectType">
<xsd:sequence>
<xsd:element name="name" type="oval_results:subtestStringType" minOccurs="1" maxOccurs="1">
<xsd:annotation>
<xsd:documentation>This is the interface (eth0, eth1, etc.) name to check.</xsd:documentation>
<xsd:appinfo>
<parent_test>Interface Test</parent_test>
<cardinality>1</cardinality>
<content>string</content>
<valid_datatypes>string</valid_datatypes>
<valid_operators>equals, not equal, pattern match</valid_operators>
</xsd:appinfo>
</xsd:annotation>
</xsd:element>
</xsd:sequence>
</xsd:extension>
</xsd:complexContent>
</xsd:complexType>
</xsd:element>
<xsd:element name="definition_data" minOccurs="0" maxOccurs="1">
<xsd:complexType>
<xsd:complexContent>
<xsd:extension base="oval_results:definitionDataType">
<xsd:sequence>
<xsd:element name="hardware_addr" type="oval_results:subtestStringType" minOccurs="0" maxOccurs="1">
<xsd:annotation>
<xsd:documentation>This is the hardware or MAC address of the physical network card.</xsd:documentation>
<xsd:appinfo>
<parent_test>Interface Test</parent_test>
<cardinality>0-1</cardinality>
<content>string</content>
<valid_datatypes>string</valid_datatypes>
<valid_operators>equals, not equal, pattern match</valid_operators>
</xsd:appinfo>
</xsd:annotation>
</xsd:element>
<xsd:element name="inet_addr" type="oval_results:subtestStringType" minOccurs="0" maxOccurs="1">
<xsd:annotation>
<xsd:documentation>This is the IP address of the interface.</xsd:documentation>
<xsd:appinfo>
<parent_test>Interface Test</parent_test>
<cardinality>0-1</cardinality>
<content>string</content>
<valid_datatypes>string</valid_datatypes>
<valid_operators>equals, not equal, pattern match</valid_operators>
</xsd:appinfo>
</xsd:annotation>
</xsd:element>
<xsd:element name="broadcast_addr" type="oval_results:subtestStringType" minOccurs="0" maxOccurs="1">
<xsd:annotation>
<xsd:documentation>This is the broadcast IP address for this interface's network, like 192.168.255.255.</xsd:documentation>
<xsd:appinfo>
<parent_test>Interface Test</parent_test>
<cardinality>0-1</cardinality>
<content>string</content>
<valid_datatypes>string</valid_datatypes>
<valid_operators>equals, not equal, pattern match</valid_operators>
</xsd:appinfo>
</xsd:annotation>
</xsd:element>
<xsd:element name="netmask" type="oval_results:subtestStringType" minOccurs="0" maxOccurs="1">
<xsd:annotation>
<xsd:documentation>This is the bitmask used to calculate the inteface's IP network. The network number is calculated by bitwise-ANDing this with the IP address. The host number on that network is calculated by bitwise-XORing this with the IP address.</xsd:documentation>
<xsd:appinfo>
<parent_test>Interface Test</parent_test>
<cardinality>0-1</cardinality>
<content>string</content>
<valid_datatypes>string</valid_datatypes>
<valid_operators>equals, not equal, pattern match</valid_operators>
</xsd:appinfo>
</xsd:annotation>
</xsd:element>
<xsd:element name="flag" type="oval_results:subtestStringType" minOccurs="0" maxOccurs="unbounded">
<xsd:annotation>
<xsd:documentation>This is the interface flag line, which generally contains flags like "UP" to denote an active interface, "PROMISC" to note that the interface is listening for Ethernet frames not specifically addressed to it, and others.</xsd:documentation>
<xsd:appinfo>
<parent_test>Interface Test</parent_test>
<cardinality>0-n</cardinality>
<content>string</content>
<valid_datatypes>string</valid_datatypes>
<valid_operators>equals, not equal, pattern match</valid_operators>
</xsd:appinfo>
</xsd:annotation>
</xsd:element>
</xsd:sequence>
</xsd:extension>
</xsd:complexContent>
</xsd:complexType>
</xsd:element>
<xsd:element name="tested_object" minOccurs="0" maxOccurs="unbounded">
<xsd:complexType>
<xsd:complexContent>
<xsd:extension base="oval_results:testedObjectType">
<xsd:sequence>
<xsd:element name="name" type="oval_results:testedStringType" minOccurs="1" maxOccurs="1">
<xsd:annotation>
<xsd:documentation>The name of a matching interface object.</xsd:documentation>
<xsd:appinfo>
<parent_test>Interface Test</parent_test>
<cardinality>1</cardinality>
<content>string</content>
<valid_datatypes>string</valid_datatypes>
<valid_operators>equals, not equal, pattern match</valid_operators>
</xsd:appinfo>
</xsd:annotation>
</xsd:element>
</xsd:sequence>
</xsd:extension>
</xsd:complexContent>
</xsd:complexType>
</xsd:element>
</xsd:sequence>
</xsd:extension>
</xsd:complexContent>
</xsd:complexType>
</xsd:element>
|