<xsd:element name="object" minOccurs="1" maxOccurs="1">
<xsd:complexType>
<xsd:complexContent>
<xsd:extension base="system_characteristics:objectType">
<xsd:sequence>
<xsd:element name="name" type="system_characteristics:objectStringType" minOccurs="1" maxOccurs="1">
<xsd:annotation>
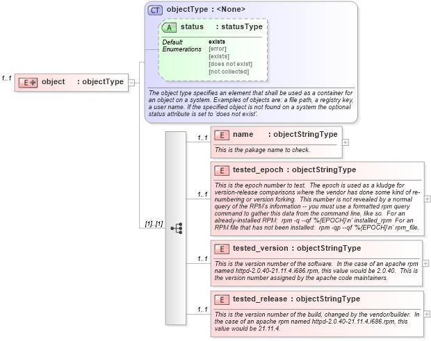
<xsd:documentation>This is the pakage name to check.</xsd:documentation>
<xsd:appinfo>
<parent_item>RPM Version Compare Item</parent_item>
<cardinality>1</cardinality>
<content>string</content>
</xsd:appinfo>
</xsd:annotation>
</xsd:element>
<xsd:element name="tested_epoch" type="system_characteristics:objectStringType" minOccurs="1" maxOccurs="1">
<xsd:annotation>
<xsd:documentation>This is the epoch number to test. The epoch is used as a kludge for version-release comparisons where the vendor has done some kind of re-numbering or version forking. This number is not revealed by a normal query of the RPM's information -- you must use a formatted rpm query command to gather this data from the command line, like so. For an already-installed RPM: rpm -q --qf '%{EPOCH}\n' installed_rpm For an RPM file that has not been installed: rpm -qp --qf '%{EPOCH}\n' rpm_file.</xsd:documentation>
<xsd:appinfo>
<parent_item>RPM Version Compare Item</parent_item>
<cardinality>1</cardinality>
<content>string</content>
</xsd:appinfo>
</xsd:annotation>
</xsd:element>
<xsd:element name="tested_version" type="system_characteristics:objectStringType" minOccurs="1" maxOccurs="1">
<xsd:annotation>
<xsd:documentation>This is the version number of the software. In the case of an apache rpm named httpd-2.0.40-21.11.4.i686.rpm, this value would be 2.0.40. This is the version number assigned by the apache code maintainers.</xsd:documentation>
<xsd:appinfo>
<parent_item>RPM Version Compare Item</parent_item>
<cardinality>1</cardinality>
<content>string</content>
</xsd:appinfo>
</xsd:annotation>
</xsd:element>
<xsd:element name="tested_release" type="system_characteristics:objectStringType" minOccurs="1" maxOccurs="1">
<xsd:annotation>
<xsd:documentation>This is the version number of the build, changed by the vendor/builder. In the case of an apache rpm named httpd-2.0.40-21.11.4.i686.rpm, this value would be 21.11.4.</xsd:documentation>
<xsd:appinfo>
<parent_item>RPM Version Compare Item</parent_item>
<cardinality>1</cardinality>
<content>string</content>
</xsd:appinfo>
</xsd:annotation>
</xsd:element>
</xsd:sequence>
</xsd:extension>
</xsd:complexContent>
</xsd:complexType>
</xsd:element>
|