Definition Type: Element
Name: path
Namespace: http://oval.mitre.org/XMLSchema/oval_results#independent
Type: independent:componentType
Containing Schema: independent-oval-results-schema.xsd
MinOccurs 1
MaxOccurs 1
Abstract
Documentation:
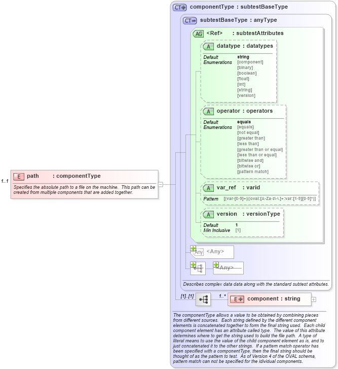
Specifies the absolute path to a file on the machine. This path can be created from multiple components that are added together.
Collapse XSD Schema Diagram:
Drilldown into component in schema independent-oval-results-schema_xsd Drilldown into version in schema oval-results-schema_xsd Drilldown into var_ref in schema oval-results-schema_xsd Drilldown into operator in schema oval-results-schema_xsd Drilldown into datatype in schema oval-results-schema_xsd Drilldown into subtestAttributes in schema oval-results-schema_xsd Drilldown into subtestBaseType in schema oval-results-schema_xsd Drilldown into componentType in schema independent-oval-results-schema_xsdXSD Diagram of path in schema independent-oval-results-schema_xsd (Open Vulnerability and Assessment Language (OVAL®))
Collapse XSD Schema Code:
<xsd:element name="path" type="independent:componentType" minOccurs="1" maxOccurs="1">
    <xsd:annotation>
        <xsd:documentation>Specifies the absolute path to a file on the machine.  This path can be created from multiple components that are added together.</xsd:documentation>
        <xsd:appinfo>
            <parent_test>XML File Content Test</parent_test>
            <cardinality>1</cardinality>
            <content>none</content>
            <valid_datatypes>component</valid_datatypes>
            <valid_operators>equals, not equal, pattern match</valid_operators>
        </xsd:appinfo>
    </xsd:annotation>
</xsd:element>
Collapse Child Elements:
Name Type Min Occurs Max Occurs
component independent:component 1 unbounded
Collapse Child Attributes:
Name Type Default Value Use
datatype oval_results:datatype string Optional
operator oval_results:operator equals Optional
var_ref oval_results:var_ref Optional
version oval_results:version 1 Optional
<anyAttribute>
Collapse Derivation Tree: