Definition Type: Element
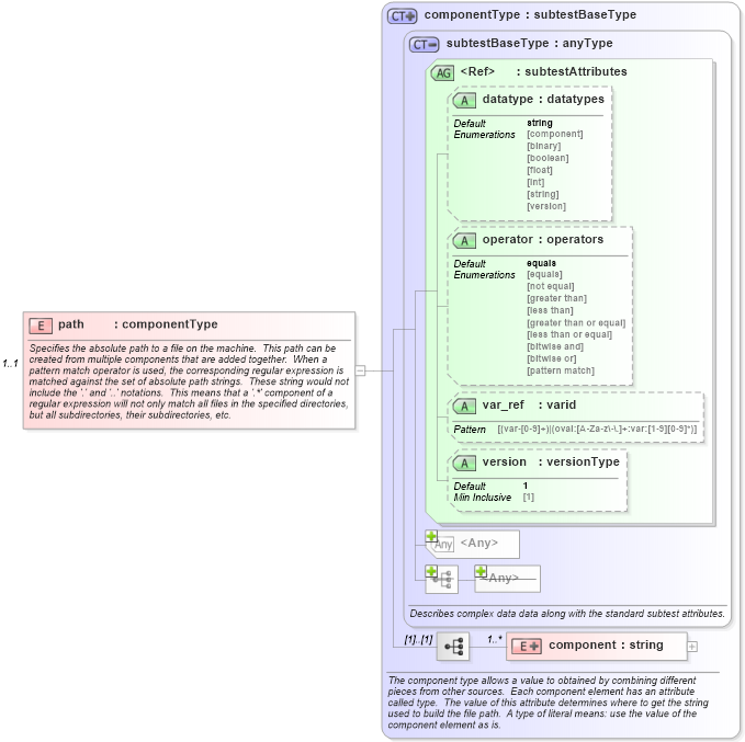
Name: path
Namespace: http://oval.mitre.org/XMLSchema/oval_results#windows
Type: windows:componentType
Containing Schema: windows-oval-results-schema.xsd
MinOccurs 1
MaxOccurs 1
Abstract
Documentation:
Specifies the absolute path to a file on the machine. This path can be created from multiple components that are added together. When a pattern match operator is used, the corresponding regular expression is matched against the set of absolute path strings. These string would not include the '.' and '..' notations. This means that a '.*' component of a regular expression will not only match all files in the specified directories, but all subdirectories, their subdirectories, etc.
Collapse XSD Schema Diagram:
Drilldown into component in schema windows-oval-results-schema_xsd Drilldown into version in schema oval-results-schema_xsd Drilldown into var_ref in schema oval-results-schema_xsd Drilldown into operator in schema oval-results-schema_xsd Drilldown into datatype in schema oval-results-schema_xsd Drilldown into subtestAttributes in schema oval-results-schema_xsd Drilldown into subtestBaseType in schema oval-results-schema_xsd Drilldown into componentType in schema windows-oval-results-schema_xsdXSD Diagram of path in schema windows-oval-results-schema_xsd (Open Vulnerability and Assessment Language (OVAL®))
Collapse XSD Schema Code:
<xsd:element name="path" type="windows:componentType" minOccurs="1" maxOccurs="1">
    <xsd:annotation>
        <xsd:documentation>Specifies the absolute path to a file on the machine.  This path can be created from multiple components that are added together.  When a pattern match operator is used, the corresponding regular expression is matched against the set of absolute path strings.  These string would not include the '.' and '..' notations.  This means that a '.*' component of a regular expression will not only match all files in the specified directories, but all subdirectories, their subdirectories, etc.</xsd:documentation>
        <xsd:appinfo>
            <parent_test>Text File Content Test</parent_test>
            <cardinality>1</cardinality>
            <content>none</content>
            <valid_datatypes>component</valid_datatypes>
            <valid_operators>equals, not equal, pattern match</valid_operators>
        </xsd:appinfo>
    </xsd:annotation>
</xsd:element>
Collapse Child Elements:
Name Type Min Occurs Max Occurs
component windows:component 1 unbounded
Collapse Child Attributes:
Name Type Default Value Use
datatype oval_results:datatype string Optional
operator oval_results:operator equals Optional
var_ref oval_results:var_ref Optional
version oval_results:version 1 Optional
<anyAttribute>
Collapse Derivation Tree: