Definition Type: Element
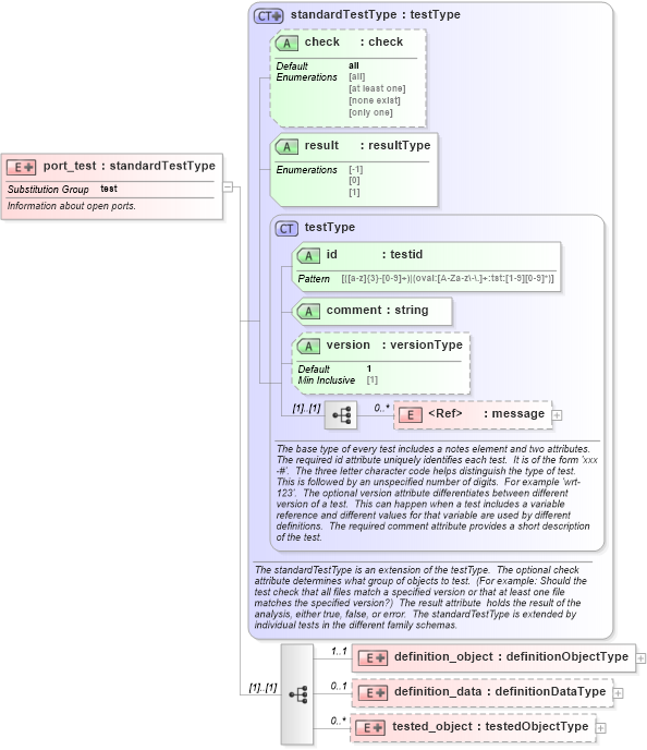
Name: port_test
Namespace: http://oval.mitre.org/XMLSchema/oval_results#windows
Type: oval_results:standardTestType
Containing Schema: windows-oval-results-schema.xsd
Abstract
Documentation:
Information about open ports.
Collapse XSD Schema Diagram:
Drilldown into tested_object in schema windows-oval-results-schema_xsd Drilldown into definition_data in schema windows-oval-results-schema_xsd Drilldown into definition_object in schema windows-oval-results-schema_xsd Drilldown into message in schema oval-results-schema_xsd Drilldown into version in schema oval-results-schema_xsd Drilldown into comment in schema oval-results-schema_xsd Drilldown into id in schema oval-results-schema_xsd Drilldown into testType in schema oval-results-schema_xsd Drilldown into result in schema oval-results-schema_xsd Drilldown into check in schema oval-results-schema_xsd Drilldown into standardTestType in schema oval-results-schema_xsdXSD Diagram of port_test in schema windows-oval-results-schema_xsd (Open Vulnerability and Assessment Language (OVAL®))
Collapse XSD Schema Code:
<xsd:element name="port_test" substitutionGroup="oval_results:test">
    <xsd:annotation>
        <xsd:documentation>Information about open ports.</xsd:documentation>
        <xsd:appinfo>
            <test_name>Port Test</test_name>
            <extends>standardTestType</extends>
            <valid_sections>message, definition_object, definition_data, tested_object</valid_sections>
            <example>
            </example>
        </xsd:appinfo>
    </xsd:annotation>
    <xsd:complexType>
        <xsd:complexContent>
            <xsd:extension base="oval_results:standardTestType">
                <xsd:sequence>
                    <xsd:element name="definition_object" minOccurs="1" maxOccurs="1">
                        <xsd:complexType>
                            <xsd:complexContent>
                                <xsd:extension base="oval_results:definitionObjectType">
                                    <xsd:sequence>
                                        <xsd:element name="local_address" type="oval_results:subtestStringType" minOccurs="1" maxOccurs="1">
                                            <xsd:annotation>
                                                <xsd:documentation>This element specifies the local IP address the listening port is bound to.</xsd:documentation>
                                                <xsd:appinfo>
                                                    <parent_test>Port Test</parent_test>
                                                    <cardinality>1</cardinality>
                                                    <content>string</content>
                                                    <valid_datatypes>string</valid_datatypes>
                                                    <valid_operators>equals, not equal, pattern match</valid_operators>
                                                </xsd:appinfo>
                                            </xsd:annotation>
                                        </xsd:element>
                                        <xsd:element name="local_port" type="oval_results:subtestIntType" minOccurs="1" maxOccurs="1">
                                            <xsd:annotation>
                                                <xsd:documentation>This element specifies the number assigned to the local listening port.</xsd:documentation>
                                                <xsd:appinfo>
                                                    <parent_test>Port Test</parent_test>
                                                    <cardinality>1</cardinality>
                                                    <content>integer</content>
                                                    <valid_datatypes>integer</valid_datatypes>
                                                    <valid_operators>equals, not equal, greater than, less than, greater than or equal, less than or equal</valid_operators>
                                                </xsd:appinfo>
                                            </xsd:annotation>
                                        </xsd:element>
                                        <xsd:element name="protocol" minOccurs="1" maxOccurs="1">
                                            <xsd:annotation>
                                                <xsd:documentation>This element specifies the type of listening port.  It is restricted to either TCP or UDP.</xsd:documentation>
                                                <xsd:appinfo>
                                                    <parent_test>Port Test</parent_test>
                                                    <cardinality>1</cardinality>
                                                    <content>string</content>
                                                    <valid_datatypes>string</valid_datatypes>
                                                    <valid_operators>equals, not equal</valid_operators>
                                                </xsd:appinfo>
                                            </xsd:annotation>
                                            <xsd:complexType>
                                                <xsd:simpleContent>
                                                    <xsd:restriction base="oval_results:subtestStringType">
                                                        <xsd:enumeration value="TCP" />
                                                        <xsd:enumeration value="UDP" />
                                                    </xsd:restriction>
                                                </xsd:simpleContent>
                                            </xsd:complexType>
                                        </xsd:element>
                                    </xsd:sequence>
                                </xsd:extension>
                            </xsd:complexContent>
                        </xsd:complexType>
                    </xsd:element>
                    <xsd:element name="definition_data" minOccurs="0" maxOccurs="1">
                        <xsd:complexType>
                            <xsd:complexContent>
                                <xsd:extension base="oval_results:definitionDataType">
                                    <xsd:sequence>
                                        <xsd:element name="pid" type="oval_results:subtestIntType" minOccurs="0" maxOccurs="1">
                                            <xsd:annotation>
                                                <xsd:documentation>The id given to the process that opened the specified port.</xsd:documentation>
                                                <xsd:appinfo>
                                                    <parent_test>Port Test</parent_test>
                                                    <cardinality>0-1</cardinality>
                                                    <content>integer</content>
                                                    <valid_datatypes>integer</valid_datatypes>
                                                    <valid_operators>equals, not equal, greater than, less than, greater than or equal, less than or equal</valid_operators>
                                                </xsd:appinfo>
                                            </xsd:annotation>
                                        </xsd:element>
                                    </xsd:sequence>
                                </xsd:extension>
                            </xsd:complexContent>
                        </xsd:complexType>
                    </xsd:element>
                    <xsd:element name="tested_object" minOccurs="0" maxOccurs="unbounded">
                        <xsd:complexType>
                            <xsd:complexContent>
                                <xsd:extension base="oval_results:testedObjectType">
                                    <xsd:sequence>
                                        <xsd:element name="local_address" type="oval_results:testedStringType" minOccurs="1" maxOccurs="1">
                                            <xsd:annotation>
                                                <xsd:documentation>This element specifies the local IP address of the matching listening port.</xsd:documentation>
                                                <xsd:appinfo>
                                                    <parent_test>Port Test</parent_test>
                                                    <cardinality>1</cardinality>
                                                    <content>string</content>
                                                </xsd:appinfo>
                                            </xsd:annotation>
                                        </xsd:element>
                                        <xsd:element name="local_port" type="oval_results:testedIntType" minOccurs="1" maxOccurs="1">
                                            <xsd:annotation>
                                                <xsd:documentation>This element specifies the number assigned to the matching local listening port.</xsd:documentation>
                                                <xsd:appinfo>
                                                    <parent_test>Port Test</parent_test>
                                                    <cardinality>1</cardinality>
                                                    <content>integer</content>
                                                </xsd:appinfo>
                                            </xsd:annotation>
                                        </xsd:element>
                                        <xsd:element name="protocol" minOccurs="1" maxOccurs="1">
                                            <xsd:annotation>
                                                <xsd:documentation>This element specifies the protocol used by the matching listening port.  It is restricted to either TCP or UDP.</xsd:documentation>
                                                <xsd:appinfo>
                                                    <parent_test>Port Test</parent_test>
                                                    <cardinality>1</cardinality>
                                                    <content>string</content>
                                                </xsd:appinfo>
                                            </xsd:annotation>
                                            <xsd:complexType>
                                                <xsd:simpleContent>
                                                    <xsd:restriction base="oval_results:testedStringType">
                                                        <xsd:enumeration value="TCP" />
                                                        <xsd:enumeration value="UDP" />
                                                    </xsd:restriction>
                                                </xsd:simpleContent>
                                            </xsd:complexType>
                                        </xsd:element>
                                    </xsd:sequence>
                                </xsd:extension>
                            </xsd:complexContent>
                        </xsd:complexType>
                    </xsd:element>
                </xsd:sequence>
            </xsd:extension>
        </xsd:complexContent>
    </xsd:complexType>
</xsd:element>
Collapse Child Elements:
Name Type Min Occurs Max Occurs
message oval_results:message 0 unbounded
definition_object windows:definition_object 1 1
definition_data windows:definition_data 0 1
tested_object windows:tested_object 0 unbounded
Collapse Child Attributes:
Name Type Default Value Use
id oval_results:id Required
comment oval_results:comment Required
version oval_results:version 1 Optional
check oval_results:check all Optional
result oval_results:result Required
Collapse Derivation Tree:
Collapse References:
oval_results:test