Definition Type: Element
Name: process_test
Namespace: http://oval.mitre.org/XMLSchema/oval_results#redhat
Type: oval_results:standardTestType
Containing Schema: redhat-oval-results-schema.xsd
Abstract
Documentation:
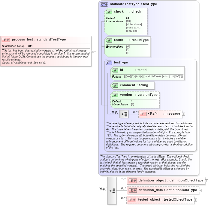
This test has been deprecated in version 4.1 of the redhat-oval-results-schema and will be removed completely in version 5. It is recommended that all future OVAL Content use the process_test found in the unix-oval-results-schema. Output of /usr/bin/ps -ecf. See ps(1).
Collapse XSD Schema Diagram:
Drilldown into tested_object in schema redhat-oval-results-schema_xsd Drilldown into definition_data in schema redhat-oval-results-schema_xsd Drilldown into definition_object in schema redhat-oval-results-schema_xsd Drilldown into message in schema oval-results-schema_xsd Drilldown into version in schema oval-results-schema_xsd Drilldown into comment in schema oval-results-schema_xsd Drilldown into id in schema oval-results-schema_xsd Drilldown into testType in schema oval-results-schema_xsd Drilldown into result in schema oval-results-schema_xsd Drilldown into check in schema oval-results-schema_xsd Drilldown into standardTestType in schema oval-results-schema_xsdXSD Diagram of process_test in schema redhat-oval-results-schema_xsd (Open Vulnerability and Assessment Language (OVAL®))
Collapse XSD Schema Code:
<xsd:element name="process_test" substitutionGroup="oval_results:test">
    <xsd:annotation>
        <xsd:documentation>This test has been deprecated in version 4.1 of the redhat-oval-results-schema and will be removed completely in version 5.  It is recommended that all future OVAL Content use the process_test found in the unix-oval-results-schema.</xsd:documentation>
        <xsd:documentation>Output of /usr/bin/ps -ecf. See ps(1).</xsd:documentation>
        <xsd:appinfo>
            <test_name>Process Test</test_name>
            <extends>standardTestType</extends>
            <valid_sections>message, definition_object, definition_data, tested_object</valid_sections>
            <example>
            </example>
        </xsd:appinfo>
    </xsd:annotation>
    <xsd:complexType>
        <xsd:complexContent>
            <xsd:extension base="oval_results:standardTestType">
                <xsd:sequence>
                    <xsd:element name="definition_object" minOccurs="1" maxOccurs="1">
                        <xsd:complexType>
                            <xsd:complexContent>
                                <xsd:extension base="oval_results:definitionObjectType">
                                    <xsd:sequence>
                                        <xsd:element name="command" type="oval_results:subtestStringType" minOccurs="1" maxOccurs="1">
                                            <xsd:annotation>
                                                <xsd:documentation>This specifies the command/program name to check.</xsd:documentation>
                                                <xsd:appinfo>
                                                    <parent_test>Process Test</parent_test>
                                                    <cardinality>1</cardinality>
                                                    <content>string</content>
                                                    <valid_datatypes>string</valid_datatypes>
                                                    <valid_operators>equals, not equal, pattern match</valid_operators>
                                                </xsd:appinfo>
                                            </xsd:annotation>
                                        </xsd:element>
                                    </xsd:sequence>
                                </xsd:extension>
                            </xsd:complexContent>
                        </xsd:complexType>
                    </xsd:element>
                    <xsd:element name="definition_data" minOccurs="0" maxOccurs="1">
                        <xsd:complexType>
                            <xsd:complexContent>
                                <xsd:extension base="oval_results:definitionDataType">
                                    <xsd:sequence>
                                        <xsd:element name="exec_time" type="oval_results:subtestStringType" minOccurs="0" maxOccurs="1">
                                            <xsd:annotation>
                                                <xsd:documentation>This is the amount of CPU time (not clock time) that the process has consumed, formatted in HH:MM:SS or days.</xsd:documentation>
                                                <xsd:appinfo>
                                                    <parent_test>Process Test</parent_test>
                                                    <cardinality>0-1</cardinality>
                                                    <content>string</content>
                                                    <valid_datatypes>string</valid_datatypes>
                                                    <valid_operators>equals, not equal, pattern match</valid_operators>
                                                </xsd:appinfo>
                                            </xsd:annotation>
                                        </xsd:element>
                                        <xsd:element name="pid" type="oval_results:subtestIntType" minOccurs="0" maxOccurs="1">
                                            <xsd:annotation>
                                                <xsd:documentation>This is the process ID of the process.</xsd:documentation>
                                                <xsd:appinfo>
                                                    <parent_test>Process Test</parent_test>
                                                    <cardinality>0-1</cardinality>
                                                    <content>integer</content>
                                                    <valid_datatypes>integer</valid_datatypes>
                                                    <valid_operators>equals, not equal, greater than, less than, greater than or equal, less than or equal</valid_operators>
                                                </xsd:appinfo>
                                            </xsd:annotation>
                                        </xsd:element>
                                        <xsd:element name="ppid" type="oval_results:subtestIntType" minOccurs="0" maxOccurs="1">
                                            <xsd:annotation>
                                                <xsd:documentation>This is the process ID of the process's parent process.</xsd:documentation>
                                                <xsd:appinfo>
                                                    <parent_test>Process Test</parent_test>
                                                    <cardinality>0-1</cardinality>
                                                    <content>integer</content>
                                                    <valid_datatypes>integer</valid_datatypes>
                                                    <valid_operators>equals, not equal, greater than, less than, greater than or equal, less than or equal</valid_operators>
                                                </xsd:appinfo>
                                            </xsd:annotation>
                                        </xsd:element>
                                        <xsd:element name="priority" type="oval_results:subtestStringType" minOccurs="0" maxOccurs="1">
                                            <xsd:annotation>
                                                <xsd:documentation>This is the scheduling priority with which the process runs.  This can be adjusted with the nice command or nice() system call.</xsd:documentation>
                                                <xsd:appinfo>
                                                    <parent_test>Process Test</parent_test>
                                                    <cardinality>0-1</cardinality>
                                                    <content>string</content>
                                                    <valid_datatypes>string</valid_datatypes>
                                                    <valid_operators>equals, not equal, pattern match</valid_operators>
                                                </xsd:appinfo>
                                            </xsd:annotation>
                                        </xsd:element>
                                        <xsd:element name="scheduling_class" type="oval_results:subtestStringType" minOccurs="0" maxOccurs="1">
                                            <xsd:annotation>
                                                <xsd:documentation>A characteristic maintained by the scheduler: RT (real-time), TS (timeshare), B (batch), BC (batch critical), WL (weightless) and GN (gang scheduled).</xsd:documentation>
                                                <xsd:appinfo>
                                                    <parent_test>Process Test</parent_test>
                                                    <cardinality>0-1</cardinality>
                                                    <content>string</content>
                                                    <valid_datatypes>string</valid_datatypes>
                                                    <valid_operators>equals, not equal, pattern match</valid_operators>
                                                </xsd:appinfo>
                                            </xsd:annotation>
                                        </xsd:element>
                                        <xsd:element name="start_time" type="oval_results:subtestStringType" minOccurs="0" maxOccurs="1">
                                            <xsd:annotation>
                                                <xsd:documentation>This is the time of day in which the process was started in either HH:MM:SS or days.</xsd:documentation>
                                                <xsd:appinfo>
                                                    <parent_test>Process Test</parent_test>
                                                    <cardinality>0-1</cardinality>
                                                    <content>string</content>
                                                    <valid_datatypes>string</valid_datatypes>
                                                    <valid_operators>equals, not equal, pattern match</valid_operators>
                                                </xsd:appinfo>
                                            </xsd:annotation>
                                        </xsd:element>
                                        <xsd:element name="tty" type="oval_results:subtestStringType" minOccurs="0" maxOccurs="1">
                                            <xsd:annotation>
                                                <xsd:documentation>This is the TTY on which the process was started, if applicable.</xsd:documentation>
                                                <xsd:appinfo>
                                                    <parent_test>Process Test</parent_test>
                                                    <cardinality>0-1</cardinality>
                                                    <content>string</content>
                                                    <valid_datatypes>string</valid_datatypes>
                                                    <valid_operators>equals, not equal, pattern match</valid_operators>
                                                </xsd:appinfo>
                                            </xsd:annotation>
                                        </xsd:element>
                                        <xsd:element name="user_id" type="oval_results:subtestStringType" minOccurs="0" maxOccurs="1">
                                            <xsd:annotation>
                                                <xsd:documentation>The numeric user id, or uid, is the third column of each user's entry in /etc/passwd.  It represents the owner, and thus privilege level, of the specified program.</xsd:documentation>
                                                <xsd:appinfo>
                                                    <parent_test>Process Test</parent_test>
                                                    <cardinality>0-1</cardinality>
                                                    <content>string</content>
                                                    <valid_datatypes>string</valid_datatypes>
                                                    <valid_operators>equals, not equal, pattern match</valid_operators>
                                                </xsd:appinfo>
                                            </xsd:annotation>
                                        </xsd:element>
                                    </xsd:sequence>
                                </xsd:extension>
                            </xsd:complexContent>
                        </xsd:complexType>
                    </xsd:element>
                    <xsd:element name="tested_object" minOccurs="0" maxOccurs="unbounded">
                        <xsd:complexType>
                            <xsd:complexContent>
                                <xsd:extension base="oval_results:testedObjectType">
                                    <xsd:sequence>
                                        <xsd:element name="command" type="oval_results:testedStringType" minOccurs="1" maxOccurs="1">
                                            <xsd:annotation>
                                                <xsd:documentation>The name of a matching command/program.</xsd:documentation>
                                                <xsd:appinfo>
                                                    <parent_test>Process Test</parent_test>
                                                    <cardinality>1</cardinality>
                                                    <content>string</content>
                                                </xsd:appinfo>
                                            </xsd:annotation>
                                        </xsd:element>
                                    </xsd:sequence>
                                </xsd:extension>
                            </xsd:complexContent>
                        </xsd:complexType>
                    </xsd:element>
                </xsd:sequence>
            </xsd:extension>
        </xsd:complexContent>
    </xsd:complexType>
</xsd:element>
Collapse Child Elements:
Name Type Min Occurs Max Occurs
message oval_results:message 0 unbounded
definition_object redhat:definition_object 1 1
definition_data redhat:definition_data 0 1
tested_object redhat:tested_object 0 unbounded
Collapse Child Attributes:
Name Type Default Value Use
id oval_results:id Required
comment oval_results:comment Required
version oval_results:version 1 Optional
check oval_results:check all Optional
result oval_results:result Required
Collapse Derivation Tree:
Collapse References:
oval_results:test