<xsd:element name="pwpolicy_test" substitutionGroup="oval_results:test">
<xsd:annotation>
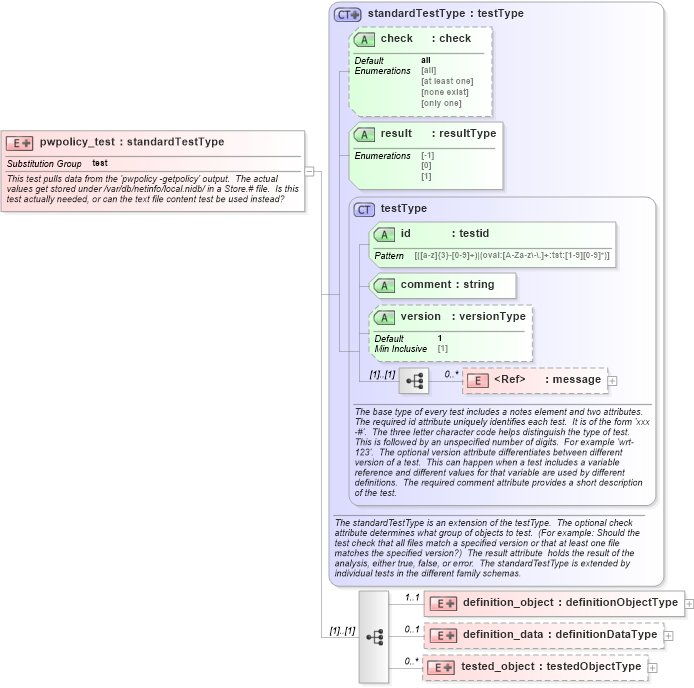
<xsd:documentation>This test pulls data from the 'pwpolicy -getpolicy' output. The actual values get stored under /var/db/netinfo/local.nidb/ in a Store.# file. Is this test actually needed, or can the text file content test be used instead?</xsd:documentation>
<xsd:appinfo>
<test_name>Pw Policy Test</test_name>
<extends>standardTestType</extends>
<valid_sections>message, definition_object, definition_data, tested_object</valid_sections>
<example>
</example>
</xsd:appinfo>
</xsd:annotation>
<xsd:complexType>
<xsd:complexContent>
<xsd:extension base="oval_results:standardTestType">
<xsd:sequence>
<xsd:element name="definition_object" minOccurs="1" maxOccurs="1">
<xsd:complexType>
<xsd:complexContent>
<xsd:extension base="oval_results:definitionObjectType">
<xsd:sequence>
<xsd:element name="username" type="oval_results:subtestStringType" minOccurs="1" maxOccurs="1">
<xsd:annotation>
<xsd:documentation>
</xsd:documentation>
<xsd:appinfo>
<parent_test>Pw Policy Test</parent_test>
<cardinality>1</cardinality>
<content>string</content>
<valid_datatypes>string</valid_datatypes>
<valid_operators>equals</valid_operators>
</xsd:appinfo>
</xsd:annotation>
</xsd:element>
<xsd:element name="userpass" type="oval_results:subtestStringType" minOccurs="1" maxOccurs="1">
<xsd:annotation>
<xsd:documentation>
</xsd:documentation>
<xsd:appinfo>
<parent_test>Pw Policy Test</parent_test>
<cardinality>1</cardinality>
<content>string</content>
<valid_datatypes>string</valid_datatypes>
<valid_operators>equals</valid_operators>
</xsd:appinfo>
</xsd:annotation>
</xsd:element>
<xsd:element name="directory_node" type="oval_results:subtestStringType" minOccurs="1" maxOccurs="1">
<xsd:annotation>
<xsd:documentation>
</xsd:documentation>
<xsd:appinfo>
<parent_test>Pw Policy Test</parent_test>
<cardinality>1</cardinality>
<content>string</content>
<valid_datatypes>string</valid_datatypes>
<valid_operators>equals</valid_operators>
</xsd:appinfo>
</xsd:annotation>
</xsd:element>
</xsd:sequence>
</xsd:extension>
</xsd:complexContent>
</xsd:complexType>
</xsd:element>
<xsd:element name="definition_data" minOccurs="0" maxOccurs="1">
<xsd:complexType>
<xsd:complexContent>
<xsd:extension base="oval_results:definitionDataType">
<xsd:sequence>
<xsd:element name="maxChars" type="oval_results:subtestIntType" minOccurs="0" maxOccurs="1">
<xsd:annotation>
<xsd:documentation>Maximum number of characters allowed in a password.</xsd:documentation>
<xsd:appinfo>
<parent_test>Pw Policy Test</parent_test>
<cardinality>0-1</cardinality>
<content>integer</content>
<valid_datatypes>integer</valid_datatypes>
<valid_operators>equals, not equal, greater than, less than, greater than or equal, less than or equal</valid_operators>
</xsd:appinfo>
</xsd:annotation>
</xsd:element>
<xsd:element name="maxFailedLoginAttempts" type="oval_results:subtestIntType" minOccurs="0" maxOccurs="1">
<xsd:annotation>
<xsd:documentation>Maximum number of failed logins before the account is locked.</xsd:documentation>
<xsd:appinfo>
<parent_test>Pw Policy Test</parent_test>
<cardinality>0-1</cardinality>
<content>integer</content>
<valid_datatypes>integer</valid_datatypes>
<valid_operators>exists, none exists, equals, not equal, pattern match</valid_operators>
</xsd:appinfo>
</xsd:annotation>
</xsd:element>
<xsd:element name="minChars" type="oval_results:subtestIntType" minOccurs="0" maxOccurs="1">
<xsd:annotation>
<xsd:documentation>Minimum number of characters allowed in a password.</xsd:documentation>
<xsd:appinfo>
<parent_test>Pw Policy Test</parent_test>
<cardinality>0-1</cardinality>
<content>integer</content>
<valid_datatypes>integer</valid_datatypes>
<valid_operators>equals, not equal, greater than, less than, greater than or equal, less than or equal</valid_operators>
</xsd:appinfo>
</xsd:annotation>
</xsd:element>
<xsd:element name="passwordCannotBeName" type="oval_results:subtestBoolType" minOccurs="0" maxOccurs="1">
<xsd:annotation>
<xsd:documentation>Defines if the password is allowed to be the same as the username or not</xsd:documentation>
<xsd:appinfo>
<parent_test>Pw Policy Test</parent_test>
<cardinality>0-1</cardinality>
<content>boolean</content>
<valid_datatypes>boolean</valid_datatypes>
<valid_operators>equals, not equals</valid_operators>
</xsd:appinfo>
</xsd:annotation>
</xsd:element>
<xsd:element name="requiresAlpha" type="oval_results:subtestBoolType" minOccurs="0" maxOccurs="1">
<xsd:annotation>
<xsd:documentation>Defines if the password must contain an alphabetical character or not</xsd:documentation>
<xsd:appinfo>
<parent_test>Pw Policy Test</parent_test>
<cardinality>0-1</cardinality>
<content>boolean</content>
<valid_datatypes>boolean</valid_datatypes>
<valid_operators>equals, not equals</valid_operators>
</xsd:appinfo>
</xsd:annotation>
</xsd:element>
<xsd:element name="requiresNumeric" type="oval_results:subtestBoolType" minOccurs="0" maxOccurs="1">
<xsd:annotation>
<xsd:documentation>Defines if the password must contain an numeric character or not</xsd:documentation>
<xsd:appinfo>
<parent_test>Pw Policy Test</parent_test>
<cardinality>0-1</cardinality>
<content>boolean</content>
<valid_datatypes>boolean</valid_datatypes>
<valid_operators>equals, not equals</valid_operators>
</xsd:appinfo>
</xsd:annotation>
</xsd:element>
</xsd:sequence>
</xsd:extension>
</xsd:complexContent>
</xsd:complexType>
</xsd:element>
<xsd:element name="tested_object" minOccurs="0" maxOccurs="unbounded">
<xsd:complexType>
<xsd:complexContent>
<xsd:extension base="oval_results:testedObjectType">
<xsd:sequence>
<xsd:element name="username" type="oval_results:testedStringType" minOccurs="1" maxOccurs="1">
<xsd:annotation>
<xsd:documentation>
</xsd:documentation>
<xsd:appinfo>
<parent_test>Pw Policy Test</parent_test>
<cardinality>1</cardinality>
<content>string</content>
</xsd:appinfo>
</xsd:annotation>
</xsd:element>
<xsd:element name="userpass" type="oval_results:testedStringType" minOccurs="1" maxOccurs="1">
<xsd:annotation>
<xsd:documentation>
</xsd:documentation>
<xsd:appinfo>
<parent_test>Pw Policy Test</parent_test>
<cardinality>1</cardinality>
<content>string</content>
</xsd:appinfo>
</xsd:annotation>
</xsd:element>
<xsd:element name="directory_node" type="oval_results:testedStringType" minOccurs="1" maxOccurs="1">
<xsd:annotation>
<xsd:documentation>
</xsd:documentation>
<xsd:appinfo>
<parent_test>Pw Policy Test</parent_test>
<cardinality>1</cardinality>
<content>string</content>
</xsd:appinfo>
</xsd:annotation>
</xsd:element>
</xsd:sequence>
</xsd:extension>
</xsd:complexContent>
</xsd:complexType>
</xsd:element>
</xsd:sequence>
</xsd:extension>
</xsd:complexContent>
</xsd:complexType>
</xsd:element>
|