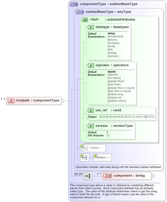
Definition Type: Element
Name: rootpath
Namespace: http://oval.mitre.org/XMLSchema/oval_results#windows
Type: windows:componentType
Containing Schema: windows-oval-results-schema.xsd
MinOccurs 1
MaxOccurs 1
Abstract
Collapse XSD Schema Diagram:
Drilldown into component in schema windows-oval-results-schema_xsd Drilldown into version in schema oval-results-schema_xsd Drilldown into var_ref in schema oval-results-schema_xsd Drilldown into operator in schema oval-results-schema_xsd Drilldown into datatype in schema oval-results-schema_xsd Drilldown into subtestAttributes in schema oval-results-schema_xsd Drilldown into subtestBaseType in schema oval-results-schema_xsd Drilldown into componentType in schema windows-oval-results-schema_xsdXSD Diagram of rootpath in schema windows-oval-results-schema_xsd (Open Vulnerability and Assessment Language (OVAL®))
Collapse XSD Schema Code:
<xsd:element name="rootpath" type="windows:componentType" minOccurs="1" maxOccurs="1">
    <xsd:annotation>
        <xsd:documentation>
        </xsd:documentation>
        <xsd:appinfo>
            <parent_test>Volume Test</parent_test>
            <cardinality>1</cardinality>
            <content>none</content>
            <valid_datatypes>component</valid_datatypes>
            <valid_operators>equals, not equal, pattern match</valid_operators>
        </xsd:appinfo>
    </xsd:annotation>
</xsd:element>
Collapse Child Elements:
Name Type Min Occurs Max Occurs
component windows:component 1 unbounded
Collapse Child Attributes:
Name Type Default Value Use
datatype oval_results:datatype string Optional
operator oval_results:operator equals Optional
var_ref oval_results:var_ref Optional
version oval_results:version 1 Optional
<anyAttribute>
Collapse Derivation Tree: