Definition Type: Element
Name: tested_object
Namespace: http://oval.mitre.org/XMLSchema/oval_results#macos
Type: oval_results:testedObjectType
Containing Schema: macos-oval-results-schema.xsd
MinOccurs 0
MaxOccurs unbounded
Abstract
Collapse XSD Schema Diagram:
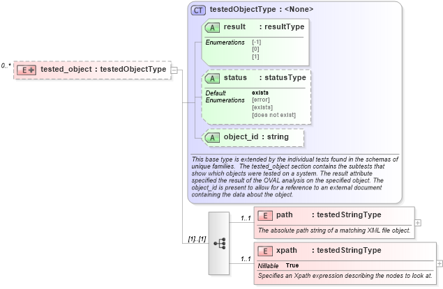
Drilldown into xpath in schema macos-oval-results-schema_xsd Drilldown into path in schema macos-oval-results-schema_xsd Drilldown into object_id in schema oval-results-schema_xsd Drilldown into status in schema oval-results-schema_xsd Drilldown into result in schema oval-results-schema_xsd Drilldown into testedObjectType in schema oval-results-schema_xsdXSD Diagram of tested_object in schema macos-oval-results-schema_xsd (Open Vulnerability and Assessment Language (OVAL®))
Collapse XSD Schema Code:
<xsd:element name="tested_object" minOccurs="0" maxOccurs="unbounded">
    <xsd:complexType>
        <xsd:complexContent>
            <xsd:extension base="oval_results:testedObjectType">
                <xsd:sequence>
                    <xsd:element name="path" type="oval_results:testedStringType" minOccurs="1" maxOccurs="1">
                        <xsd:annotation>
                            <xsd:documentation>The absolute path string of a matching XML file object.</xsd:documentation>
                            <xsd:appinfo>
                                <parent_test>XML File Content Test</parent_test>
                                <cardinality>1</cardinality>
                                <content>string</content>
                            </xsd:appinfo>
                        </xsd:annotation>
                    </xsd:element>
                    <xsd:element name="xpath" type="oval_results:testedStringType" minOccurs="1" maxOccurs="1" nillable="true">
                        <xsd:annotation>
                            <xsd:documentation>Specifies an Xpath expression describing the nodes to look at.</xsd:documentation>
                            <xsd:appinfo>
                                <parent_test>XML File Content Test</parent_test>
                                <cardinality>1</cardinality>
                                <content>string</content>
                            </xsd:appinfo>
                        </xsd:annotation>
                    </xsd:element>
                </xsd:sequence>
            </xsd:extension>
        </xsd:complexContent>
    </xsd:complexType>
</xsd:element>
Collapse Child Elements:
Name Type Min Occurs Max Occurs
path macos:path 1 1
xpath macos:xpath 1 1
Collapse Child Attributes:
Name Type Default Value Use
result oval_results:result Required
status oval_results:status exists Optional
object_id oval_results:object_id Optional
Collapse Derivation Tree: