Definition Type: Element
Name: tested_object
Namespace: http://oval.mitre.org/XMLSchema/oval_results#windows
Type: oval_results:testedObjectType
Containing Schema: windows-oval-results-schema.xsd
MinOccurs 0
MaxOccurs unbounded
Abstract
Collapse XSD Schema Diagram:
Drilldown into trustee_name in schema windows-oval-results-schema_xsd Drilldown into key in schema windows-oval-results-schema_xsd Drilldown into hive in schema windows-oval-results-schema_xsd Drilldown into object_id in schema oval-results-schema_xsd Drilldown into status in schema oval-results-schema_xsd Drilldown into result in schema oval-results-schema_xsd Drilldown into testedObjectType in schema oval-results-schema_xsdXSD Diagram of tested_object in schema windows-oval-results-schema_xsd (Open Vulnerability and Assessment Language (OVAL®))
Collapse XSD Schema Code:
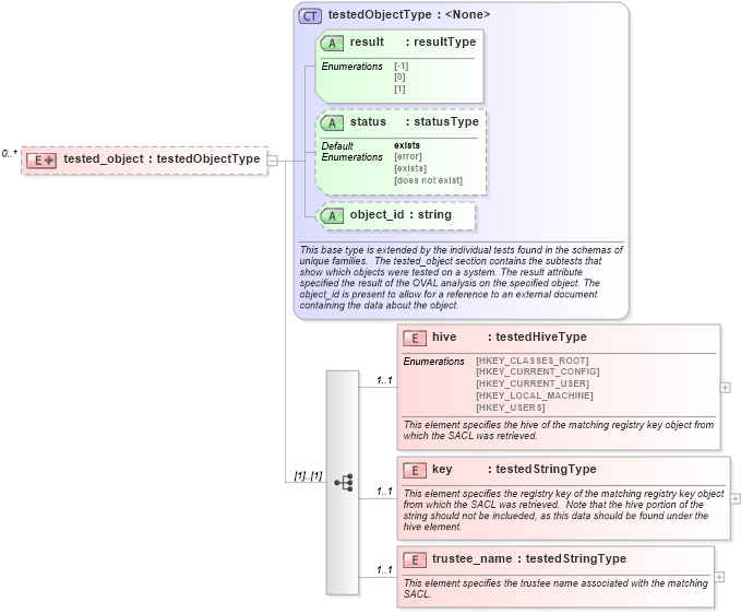
<xsd:element name="tested_object" minOccurs="0" maxOccurs="unbounded">
    <xsd:complexType>
        <xsd:complexContent>
            <xsd:extension base="oval_results:testedObjectType">
                <xsd:sequence>
                    <xsd:element name="hive" type="windows:testedHiveType" minOccurs="1" maxOccurs="1">
                        <xsd:annotation>
                            <xsd:documentation>This element specifies the hive of the matching registry key object from which the SACL was retrieved.</xsd:documentation>
                            <xsd:appinfo>
                                <parent_test>Regkey Effective Rights Test</parent_test>
                                <cardinality>1</cardinality>
                                <content>string</content>
                            </xsd:appinfo>
                        </xsd:annotation>
                    </xsd:element>
                    <xsd:element name="key" type="oval_results:testedStringType" minOccurs="1" maxOccurs="1">
                        <xsd:annotation>
                            <xsd:documentation>This element specifies the registry key of the matching registry key object from which the SACL was retrieved.  Note that the hive portion of the string should not be inclueded, as this data should be found under the hive element.</xsd:documentation>
                            <xsd:appinfo>
                                <parent_test>Regkey Effective Rights Test</parent_test>
                                <cardinality>1</cardinality>
                                <content>string</content>
                            </xsd:appinfo>
                        </xsd:annotation>
                    </xsd:element>
                    <xsd:element name="trustee_name" type="oval_results:testedStringType" minOccurs="1" maxOccurs="1">
                        <xsd:annotation>
                            <xsd:documentation>This element specifies the trustee name associated with the matching SACL.</xsd:documentation>
                            <xsd:appinfo>
                                <parent_test>Regkey Effective Rights Test</parent_test>
                                <cardinality>1</cardinality>
                                <content>string</content>
                            </xsd:appinfo>
                        </xsd:annotation>
                    </xsd:element>
                </xsd:sequence>
            </xsd:extension>
        </xsd:complexContent>
    </xsd:complexType>
</xsd:element>
Collapse Child Elements:
Name Type Min Occurs Max Occurs
hive windows:hive 1 1
key windows:key 1 1
trustee_name windows:trustee_name 1 1
Collapse Child Attributes:
Name Type Default Value Use
result oval_results:result Required
status oval_results:status exists Optional
object_id oval_results:object_id Optional
Collapse Derivation Tree: