Definition Type: Element
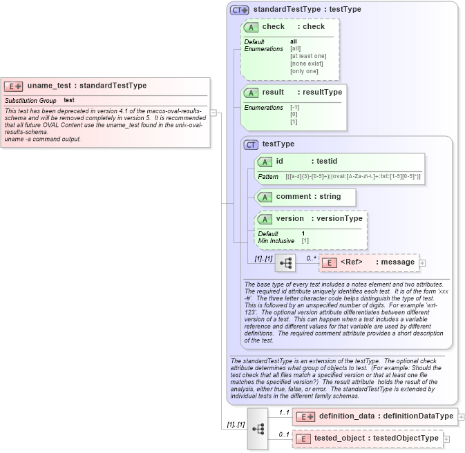
Name: uname_test
Namespace: http://oval.mitre.org/XMLSchema/oval_results#macos
Type: oval_results:standardTestType
Containing Schema: macos-oval-results-schema.xsd
Abstract
Documentation:
This test has been deprecated in version 4.1 of the macos-oval-results-schema and will be removed completely in version 5. It is recommended that all future OVAL Content use the uname_test found in the unix-oval-results-schema. uname -a command output.
Collapse XSD Schema Diagram:
Drilldown into tested_object in schema macos-oval-results-schema_xsd Drilldown into definition_data in schema macos-oval-results-schema_xsd Drilldown into message in schema oval-results-schema_xsd Drilldown into version in schema oval-results-schema_xsd Drilldown into comment in schema oval-results-schema_xsd Drilldown into id in schema oval-results-schema_xsd Drilldown into testType in schema oval-results-schema_xsd Drilldown into result in schema oval-results-schema_xsd Drilldown into check in schema oval-results-schema_xsd Drilldown into standardTestType in schema oval-results-schema_xsdXSD Diagram of uname_test in schema macos-oval-results-schema_xsd (Open Vulnerability and Assessment Language (OVAL®))
Collapse XSD Schema Code:
<xsd:element name="uname_test" substitutionGroup="oval_results:test">
    <xsd:annotation>
        <xsd:documentation>This test has been deprecated in version 4.1 of the macos-oval-results-schema and will be removed completely in version 5.  It is recommended that all future OVAL Content use the uname_test found in the unix-oval-results-schema.</xsd:documentation>
        <xsd:documentation>uname -a command output.</xsd:documentation>
        <xsd:appinfo>
            <test_name>Uname Test</test_name>
            <extends>standardTestType</extends>
            <valid_sections>message, definition_data, tested_object</valid_sections>
            <example>
            </example>
        </xsd:appinfo>
    </xsd:annotation>
    <xsd:complexType>
        <xsd:complexContent>
            <xsd:extension base="oval_results:standardTestType">
                <xsd:sequence>
                    <xsd:element name="definition_data" minOccurs="1" maxOccurs="1">
                        <xsd:complexType>
                            <xsd:complexContent>
                                <xsd:extension base="oval_results:definitionDataType">
                                    <xsd:sequence>
                                        <xsd:element name="machine_class" type="oval_results:subtestStringType" minOccurs="0" maxOccurs="1">
                                            <xsd:annotation>
                                                <xsd:documentation>This is the machine hardware name, 5th field from uname -a.</xsd:documentation>
                                                <xsd:appinfo>
                                                    <parent_test>Uname Test</parent_test>
                                                    <cardinality>0-1</cardinality>
                                                    <content>string</content>
                                                    <valid_datatypes>string</valid_datatypes>
                                                    <valid_operators>equals, not equal, pattern match</valid_operators>
                                                </xsd:appinfo>
                                            </xsd:annotation>
                                        </xsd:element>
                                        <xsd:element name="node_name" type="oval_results:subtestStringType" minOccurs="0" maxOccurs="1">
                                            <xsd:annotation>
                                                <xsd:documentation>This is the host name, the 2nd field from uname -a.</xsd:documentation>
                                                <xsd:appinfo>
                                                    <parent_test>Uname Test</parent_test>
                                                    <cardinality>0-1</cardinality>
                                                    <content>string</content>
                                                    <valid_datatypes>string</valid_datatypes>
                                                    <valid_operators>equals, not equal, pattern match</valid_operators>
                                                </xsd:appinfo>
                                            </xsd:annotation>
                                        </xsd:element>
                                        <xsd:element name="os_name" type="oval_results:subtestStringType" minOccurs="0" maxOccurs="1">
                                            <xsd:annotation>
                                                <xsd:documentation>This is the operating system name, the 1st field from uname -a.</xsd:documentation>
                                                <xsd:appinfo>
                                                    <parent_test>Uname Test</parent_test>
                                                    <cardinality>0-1</cardinality>
                                                    <content>string</content>
                                                    <valid_datatypes>string</valid_datatypes>
                                                    <valid_operators>equals, not equal, pattern match</valid_operators>
                                                </xsd:appinfo>
                                            </xsd:annotation>
                                        </xsd:element>
                                        <xsd:element name="os_release" type="oval_results:subtestStringType" minOccurs="0" maxOccurs="1">
                                            <xsd:annotation>
                                                <xsd:documentation>This is the build version, 4th field from uname -a. For example, from a running Mac OS X system: "Darwin Kernel Version 7.7.0: Sun Nov  7 16:06:51 PST 2004;"</xsd:documentation>
                                                <xsd:appinfo>
                                                    <parent_test>Uname Test</parent_test>
                                                    <cardinality>0-1</cardinality>
                                                    <content>string</content>
                                                    <valid_datatypes>string</valid_datatypes>
                                                    <valid_operators>equals, not equal, pattern match</valid_operators>
                                                </xsd:appinfo>
                                            </xsd:annotation>
                                        </xsd:element>
                                        <xsd:element name="os_version" type="oval_results:subtestStringType" minOccurs="0" maxOccurs="1">
                                            <xsd:annotation>
                                                <xsd:documentation>This is the operating system version, the 3rd field from uname -a.</xsd:documentation>
                                                <xsd:appinfo>
                                                    <parent_test>Uname Test</parent_test>
                                                    <cardinality>0-1</cardinality>
                                                    <content>string</content>
                                                    <valid_datatypes>string</valid_datatypes>
                                                    <valid_operators>equals, not equal, pattern match</valid_operators>
                                                </xsd:appinfo>
                                            </xsd:annotation>
                                        </xsd:element>
                                        <xsd:element name="processor_type" type="oval_results:subtestStringType" minOccurs="0" maxOccurs="1">
                                            <xsd:annotation>
                                                <xsd:documentation>This is the processor type, 6th field from uname -a.</xsd:documentation>
                                                <xsd:appinfo>
                                                    <parent_test>Uname Test</parent_test>
                                                    <cardinality>0-1</cardinality>
                                                    <content>string</content>
                                                    <valid_datatypes>string</valid_datatypes>
                                                    <valid_operators>equals, not equal, pattern match</valid_operators>
                                                </xsd:appinfo>
                                            </xsd:annotation>
                                        </xsd:element>
                                    </xsd:sequence>
                                </xsd:extension>
                            </xsd:complexContent>
                        </xsd:complexType>
                    </xsd:element>
                    <xsd:element name="tested_object" type="oval_results:testedObjectType" minOccurs="0" maxOccurs="1" />
                </xsd:sequence>
            </xsd:extension>
        </xsd:complexContent>
    </xsd:complexType>
</xsd:element>
Collapse Child Elements:
Name Type Min Occurs Max Occurs
message oval_results:message 0 unbounded
definition_data macos:definition_data 1 1
tested_object macos:tested_object 0 1
Collapse Child Attributes:
Name Type Default Value Use
id oval_results:id Required
comment oval_results:comment Required
version oval_results:version 1 Optional
check oval_results:check all Optional
result oval_results:result Required
Collapse Derivation Tree:
Collapse References:
oval_results:test