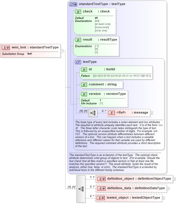
<xsd:element name="wmi_test" substitutionGroup="oval_results:test">
<xsd:annotation>
<xsd:documentation>
</xsd:documentation>
<xsd:appinfo>
<test_name>WMI Test</test_name>
<extends>standardTestType</extends>
<valid_sections>message, definition_object, definition_data, tested_object</valid_sections>
<example>
</example>
</xsd:appinfo>
</xsd:annotation>
<xsd:complexType>
<xsd:complexContent>
<xsd:extension base="oval_results:standardTestType">
<xsd:sequence>
<xsd:element name="definition_object" minOccurs="1" maxOccurs="1">
<xsd:complexType>
<xsd:complexContent>
<xsd:extension base="oval_results:definitionObjectType">
<xsd:sequence>
<xsd:element name="namespace" type="oval_results:subtestStringType" minOccurs="1" maxOccurs="1">
<xsd:annotation>
<xsd:documentation>Specifies which WMI namespace to look under. Each WMI provider normally registers its own WMI namespace and then all its classes within that namespace. For example, all Win32 WMI classes can be found in the namespace "root\cimv2", all IIS WMI classes can be found at "root\microsoftiisv2", and all LDAP WMI classes can be found at "root\directory\ldap".</xsd:documentation>
<xsd:appinfo>
<parent_test>WMI Test</parent_test>
<cardinality>1</cardinality>
<content>string</content>
<valid_datatypes>string</valid_datatypes>
<valid_operators>equals, not equal, pattern match</valid_operators>
</xsd:appinfo>
</xsd:annotation>
</xsd:element>
<xsd:element name="wql" type="oval_results:subtestStringType" minOccurs="1" maxOccurs="1">
<xsd:annotation>
<xsd:documentation>A WQL query used to identify the object(s) to test against. Any valid WQL query is allowed with one exception, at most one field is allowed in the SELECT portion of the query. For example SELECT name FROM ... is valid, as is SELECT 'true' FROM ..., but SELECT name, number FROM ... is not valid. This is because the result element in the data section is only designed to work against a single field.</xsd:documentation>
<xsd:appinfo>
<parent_test>WMI Test</parent_test>
<cardinality>1</cardinality>
<content>string</content>
<valid_datatypes>string</valid_datatypes>
<valid_operators>equals, not equal, pattern match</valid_operators>
</xsd:appinfo>
</xsd:annotation>
</xsd:element>
</xsd:sequence>
</xsd:extension>
</xsd:complexContent>
</xsd:complexType>
</xsd:element>
<xsd:element name="definition_data" minOccurs="0" maxOccurs="1">
<xsd:complexType>
<xsd:complexContent>
<xsd:extension base="oval_results:definitionDataType">
<xsd:sequence>
<xsd:element name="result" type="oval_results:subtestStringType" minOccurs="0" maxOccurs="1">
<xsd:annotation>
<xsd:documentation>he result element specifies how to test objects in the result set of the specified WQL statement. Only one comparable field is allowed. So if the WQL statement look like 'SELECT name FROM ...', then a result element with a value of 'Fred' would test that value against the names returned by the WQL statement.</xsd:documentation>
<xsd:appinfo>
<parent_test>WMI Test</parent_test>
<cardinality>0-1</cardinality>
<content>none</content>
<valid_datatypes>binary, boolean, float, int, string</valid_datatypes>
<valid_operators>equals, not equal, greater than, less than, greater than or equal, less than or equal, bitwise and, bitwise or, pattern match</valid_operators>
</xsd:appinfo>
</xsd:annotation>
</xsd:element>
</xsd:sequence>
</xsd:extension>
</xsd:complexContent>
</xsd:complexType>
</xsd:element>
<xsd:element name="tested_object" minOccurs="0" maxOccurs="unbounded">
<xsd:complexType>
<xsd:complexContent>
<xsd:extension base="oval_results:testedObjectType">
<xsd:sequence>
<xsd:element name="namespace" type="oval_results:testedStringType" minOccurs="1" maxOccurs="1">
<xsd:annotation>
<xsd:documentation>Specifies the namespace of a matching wmi object..</xsd:documentation>
<xsd:appinfo>
<parent_test>WMI Test</parent_test>
<cardinality>1</cardinality>
<content>string</content>
</xsd:appinfo>
</xsd:annotation>
</xsd:element>
<xsd:element name="wql" type="oval_results:testedStringType" minOccurs="1" maxOccurs="1">
<xsd:annotation>
<xsd:documentation>The WQL query used to identify the matching object(s).</xsd:documentation>
<xsd:appinfo>
<parent_test>WMI Test</parent_test>
<cardinality>1</cardinality>
<content>string</content>
</xsd:appinfo>
</xsd:annotation>
</xsd:element>
</xsd:sequence>
</xsd:extension>
</xsd:complexContent>
</xsd:complexType>
</xsd:element>
</xsd:sequence>
</xsd:extension>
</xsd:complexContent>
</xsd:complexType>
</xsd:element>
|