Definition Type: Element
Name: xmlfilecontent_test
Namespace: http://oval.mitre.org/XMLSchema/oval_results#redhat
Type: oval_results:standardTestType
Containing Schema: redhat-oval-results-schema.xsd
Abstract
Documentation:
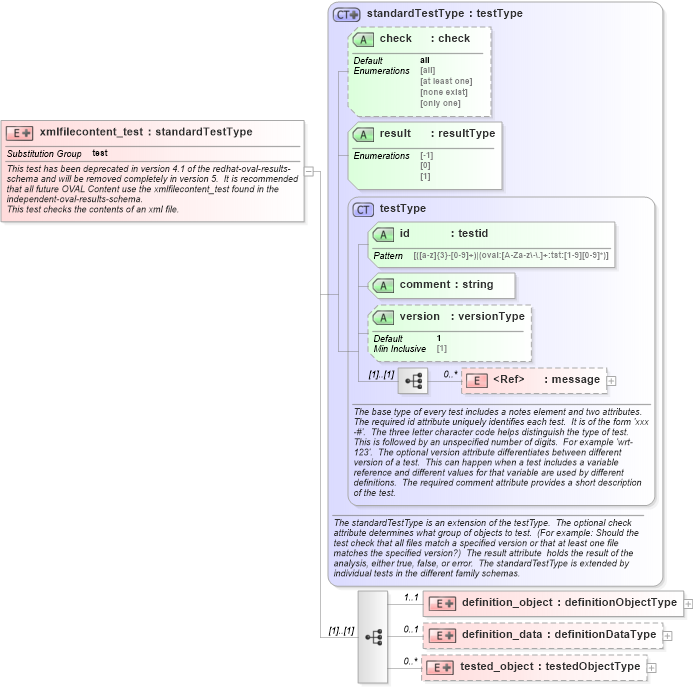
This test has been deprecated in version 4.1 of the redhat-oval-results-schema and will be removed completely in version 5. It is recommended that all future OVAL Content use the xmlfilecontent_test found in the independent-oval-results-schema. This test checks the contents of an xml file.
Collapse XSD Schema Diagram:
Drilldown into tested_object in schema redhat-oval-results-schema_xsd Drilldown into definition_data in schema redhat-oval-results-schema_xsd Drilldown into definition_object in schema redhat-oval-results-schema_xsd Drilldown into message in schema oval-results-schema_xsd Drilldown into version in schema oval-results-schema_xsd Drilldown into comment in schema oval-results-schema_xsd Drilldown into id in schema oval-results-schema_xsd Drilldown into testType in schema oval-results-schema_xsd Drilldown into result in schema oval-results-schema_xsd Drilldown into check in schema oval-results-schema_xsd Drilldown into standardTestType in schema oval-results-schema_xsdXSD Diagram of xmlfilecontent_test in schema redhat-oval-results-schema_xsd (Open Vulnerability and Assessment Language (OVAL®))
Collapse XSD Schema Code:
<xsd:element name="xmlfilecontent_test" substitutionGroup="oval_results:test">
    <xsd:annotation>
        <xsd:documentation>This test has been deprecated in version 4.1 of the redhat-oval-results-schema and will be removed completely in version 5.  It is recommended that all future OVAL Content use the xmlfilecontent_test found in the independent-oval-results-schema.</xsd:documentation>
        <xsd:documentation>This test checks the contents of an xml file.</xsd:documentation>
        <xsd:appinfo>
            <test_name>XML File Content Test</test_name>
            <extends>standardTestType</extends>
            <valid_sections>message, definition_object, definition_data, tested_object</valid_sections>
            <example>
            </example>
        </xsd:appinfo>
    </xsd:annotation>
    <xsd:complexType>
        <xsd:complexContent>
            <xsd:extension base="oval_results:standardTestType">
                <xsd:sequence>
                    <xsd:element name="definition_object" minOccurs="1" maxOccurs="1">
                        <xsd:complexType>
                            <xsd:complexContent>
                                <xsd:extension base="oval_results:definitionObjectType">
                                    <xsd:sequence>
                                        <xsd:element name="path" type="redhat:componentType" minOccurs="1" maxOccurs="1">
                                            <xsd:annotation>
                                                <xsd:documentation>Specifies the absolute path to a file on the machine.  This path can be created from multiple components that are added together.  When a pattern match operator is used, the corresponding regular expression is matched against the set of absolute path strings.  These string would not include the '.' and '..' notations.  This means that a '.*' component of a regular expression will not only match all files in the specified directories, but all subdirectories, their subdirectories, etc.</xsd:documentation>
                                                <xsd:appinfo>
                                                    <parent_test>XML File Content Test</parent_test>
                                                    <cardinality>1</cardinality>
                                                    <content>none</content>
                                                    <valid_datatypes>component</valid_datatypes>
                                                    <valid_operators>equals, not equal, pattern match</valid_operators>
                                                </xsd:appinfo>
                                            </xsd:annotation>
                                        </xsd:element>
                                        <xsd:element name="xpath" type="oval_results:subtestStringType" minOccurs="1" maxOccurs="1" nillable="true">
                                            <xsd:annotation>
                                                <xsd:documentation>Specifies an Xpath expression describing the nodes to look at.</xsd:documentation>
                                                <xsd:appinfo>
                                                    <parent_test>XML File Content Test</parent_test>
                                                    <cardinality>1</cardinality>
                                                    <content>string</content>
                                                    <valid_datatypes>string</valid_datatypes>
                                                    <valid_operators>equals, not equal, pattern match</valid_operators>
                                                </xsd:appinfo>
                                            </xsd:annotation>
                                        </xsd:element>
                                    </xsd:sequence>
                                </xsd:extension>
                            </xsd:complexContent>
                        </xsd:complexType>
                    </xsd:element>
                    <xsd:element name="definition_data" minOccurs="0" maxOccurs="1">
                        <xsd:complexType>
                            <xsd:complexContent>
                                <xsd:extension base="oval_results:definitionDataType">
                                    <xsd:sequence>
                                        <xsd:element name="value_of" type="oval_results:subtestStringType" minOccurs="0" maxOccurs="1">
                                            <xsd:annotation>
                                                <xsd:documentation>The value element checks the value of the nodes found.  How this is used is entirely controlled by operator attributes.</xsd:documentation>
                                                <xsd:appinfo>
                                                    <parent_test>XML File Content Test</parent_test>
                                                    <cardinality>0-1</cardinality>
                                                    <content>string</content>
                                                    <valid_datatypes>string</valid_datatypes>
                                                    <valid_operators>equals, not equal, pattern match</valid_operators>
                                                </xsd:appinfo>
                                            </xsd:annotation>
                                        </xsd:element>
                                    </xsd:sequence>
                                </xsd:extension>
                            </xsd:complexContent>
                        </xsd:complexType>
                    </xsd:element>
                    <xsd:element name="tested_object" minOccurs="0" maxOccurs="unbounded">
                        <xsd:complexType>
                            <xsd:complexContent>
                                <xsd:extension base="oval_results:testedObjectType">
                                    <xsd:sequence>
                                        <xsd:element name="path" type="oval_results:testedStringType" minOccurs="1" maxOccurs="1">
                                            <xsd:annotation>
                                                <xsd:documentation>The absolute path string of a matching XML file object.</xsd:documentation>
                                                <xsd:appinfo>
                                                    <parent_test>XML File Content Test</parent_test>
                                                    <cardinality>1</cardinality>
                                                    <content>string</content>
                                                </xsd:appinfo>
                                            </xsd:annotation>
                                        </xsd:element>
                                        <xsd:element name="xpath" type="oval_results:testedStringType" minOccurs="1" maxOccurs="1" nillable="true">
                                            <xsd:annotation>
                                                <xsd:documentation>Specifies an Xpath expression describing the nodes to look at.</xsd:documentation>
                                                <xsd:appinfo>
                                                    <parent_test>XML File Content Test</parent_test>
                                                    <cardinality>1</cardinality>
                                                    <content>string</content>
                                                </xsd:appinfo>
                                            </xsd:annotation>
                                        </xsd:element>
                                    </xsd:sequence>
                                </xsd:extension>
                            </xsd:complexContent>
                        </xsd:complexType>
                    </xsd:element>
                </xsd:sequence>
            </xsd:extension>
        </xsd:complexContent>
    </xsd:complexType>
</xsd:element>
Collapse Child Elements:
Name Type Min Occurs Max Occurs
message oval_results:message 0 unbounded
definition_object redhat:definition_object 1 1
definition_data redhat:definition_data 0 1
tested_object redhat:tested_object 0 unbounded
Collapse Child Attributes:
Name Type Default Value Use
id oval_results:id Required
comment oval_results:comment Required
version oval_results:version 1 Optional
check oval_results:check all Optional
result oval_results:result Required
Collapse Derivation Tree:
Collapse References:
oval_results:test