Definition Type: Element
Name: fileset_object
Namespace: http://oval.mitre.org/XMLSchema/oval-definitions-5#aix
Type: oval-def:ObjectType
Containing Schema: aix-definitions-schema.xsd
Abstract
Documentation:
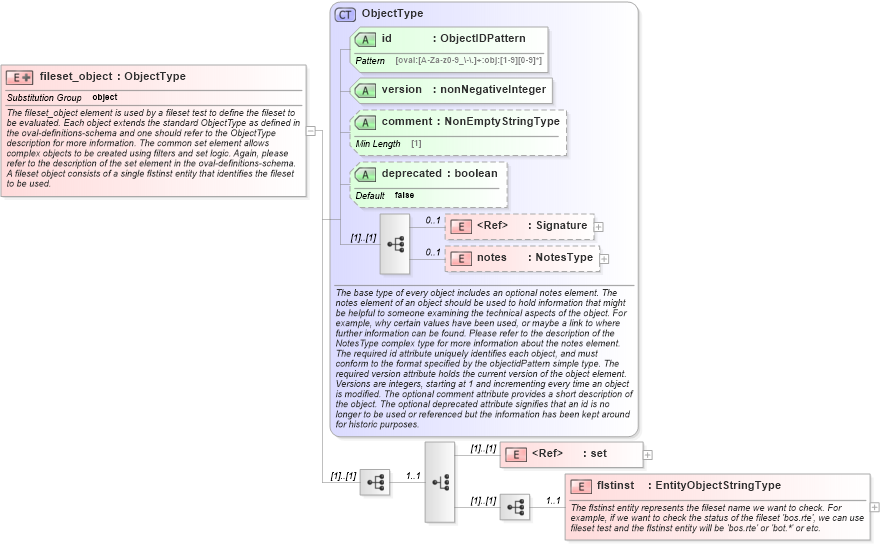
The fileset_object element is used by a fileset test to define the fileset to be evaluated. Each object extends the standard ObjectType as defined in the oval-definitions-schema and one should refer to the ObjectType description for more information. The common set element allows complex objects to be created using filters and set logic. Again, please refer to the description of the set element in the oval-definitions-schema. A fileset object consists of a single flstinst entity that identifies the fileset to be used.
Collapse XSD Schema Diagram:
Drilldown into flstinst in schema aix-definitions-schema_xsd Drilldown into set in schema oval-definitions-schema_xsd Drilldown into notes in schema oval-definitions-schema_xsd Drilldown into Signature in schema xmldsig-core-schema_xsd Drilldown into deprecated in schema oval-definitions-schema_xsd Drilldown into comment in schema oval-definitions-schema_xsd Drilldown into version in schema oval-definitions-schema_xsd Drilldown into id in schema oval-definitions-schema_xsd Drilldown into ObjectType in schema oval-definitions-schema_xsdXSD Diagram of fileset_object in schema aix-definitions-schema_xsd (Open Vulnerability and Assessment Language (OVAL®))
Collapse XSD Schema Code:
<xsd:element name="fileset_object" substitutionGroup="oval-def:object">
    <xsd:annotation>
        <xsd:documentation>The fileset_object element is used by a fileset test to define the fileset to be evaluated. Each object extends the standard ObjectType as defined in the oval-definitions-schema and one should refer to the ObjectType description for more information. The common set element allows complex objects to be created using filters and set logic. Again, please refer to the description of the set element in the oval-definitions-schema.</xsd:documentation>
        <xsd:documentation>A fileset object consists of a single flstinst entity that identifies the fileset to be used.</xsd:documentation>
    </xsd:annotation>
    <xsd:complexType>
        <xsd:complexContent>
            <xsd:extension base="oval-def:ObjectType">
                <xsd:sequence>
                    <xsd:choice minOccurs="1" maxOccurs="1">
                        <xsd:element ref="oval-def:set" />
                        <xsd:sequence>
                            <xsd:element name="flstinst" type="oval-def:EntityObjectStringType" minOccurs="1" maxOccurs="1">
                                <xsd:annotation>
                                    <xsd:documentation>The flstinst entity represents the fileset name we want to check. For example, if we want to check the status of the fileset 'bos.rte', we can use fileset test and the flstinst entity will be 'bos.rte' or 'bot.*' or etc.</xsd:documentation>
                                    <xsd:appinfo>
                                        <sch:pattern id="filesetobjflstinst" xmlns:sch="http://purl.oclc.org/dsdl/schematron">
                                            <sch:rule context="aix-def:fileset_object/aix-def:flstinst">
                                                <sch:assert test="not(@datatype) or @datatype='string'">
                                                    <sch:value-of select="../@id" /> - datatype attribute for the flstinst entity of a fileset_object should be 'string'</sch:assert>
                                            </sch:rule>
                                        </sch:pattern>
                                    </xsd:appinfo>
                                </xsd:annotation>
                            </xsd:element>
                        </xsd:sequence>
                    </xsd:choice>
                </xsd:sequence>
            </xsd:extension>
        </xsd:complexContent>
    </xsd:complexType>
</xsd:element>
Collapse Child Elements:
Name Type Min Occurs Max Occurs
Signature ds:Signature 0 1
notes oval-def:notes 0 1
set oval-def:set (1) (1)
flstinst aix-def:flstinst 1 1
Collapse Child Attributes:
Name Type Default Value Use
id oval-def:id Required
version oval-def:version Required
comment oval-def:comment Optional
deprecated oval-def:deprecated false Optional
Collapse Derivation Tree:
Collapse References:
oval-def:object